La versione in lingua italiana fornita proviene da una traduzione automatica. Per eventuali incoerenze, fare riferimento alla versione in lingua inglese.
Diagrammi di schema di reporting Data Infrastructure Insights
Questo documento fornisce diagrammi di schema per il database di reporting.
|
|
La funzionalità di reporting è disponibile in Data Infrastructure Insights"Edizione Premium" . |
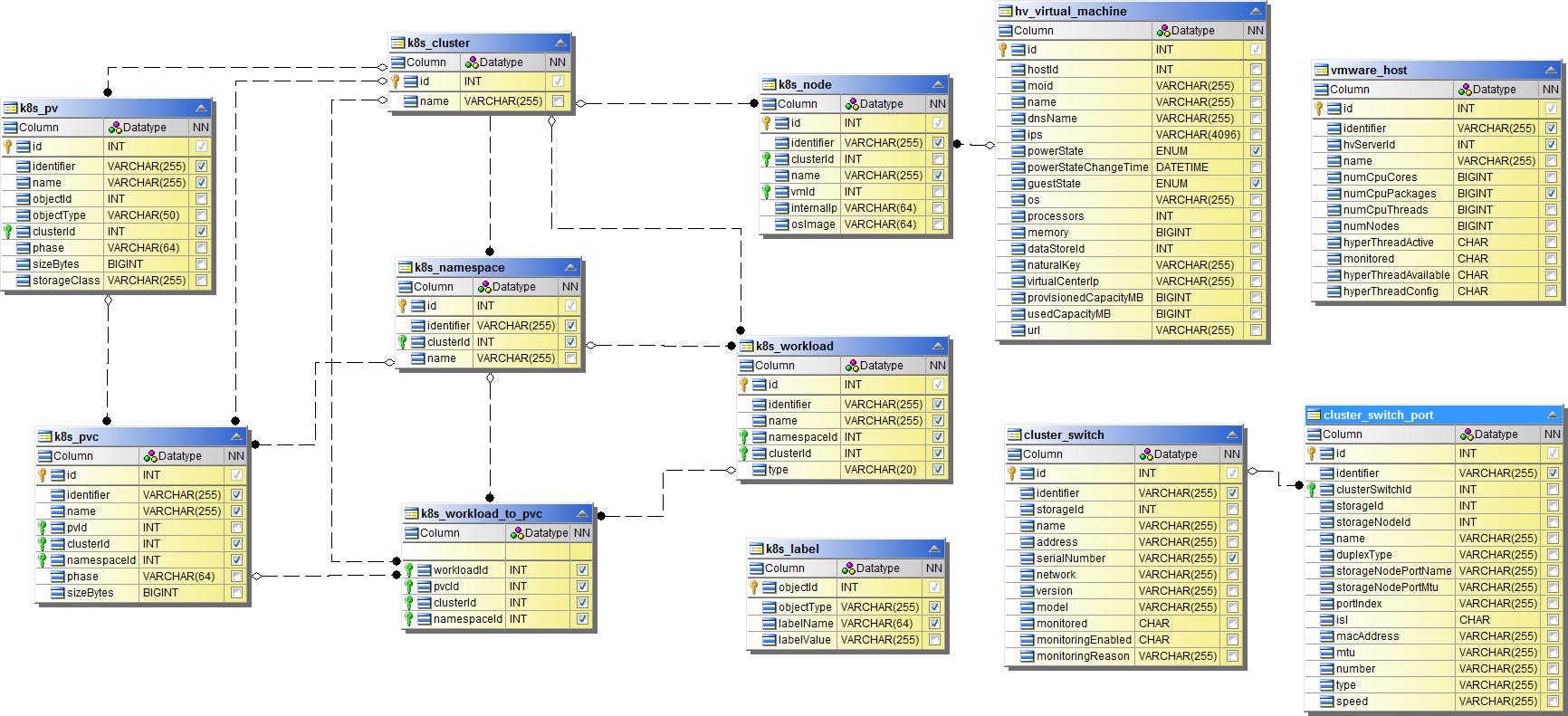
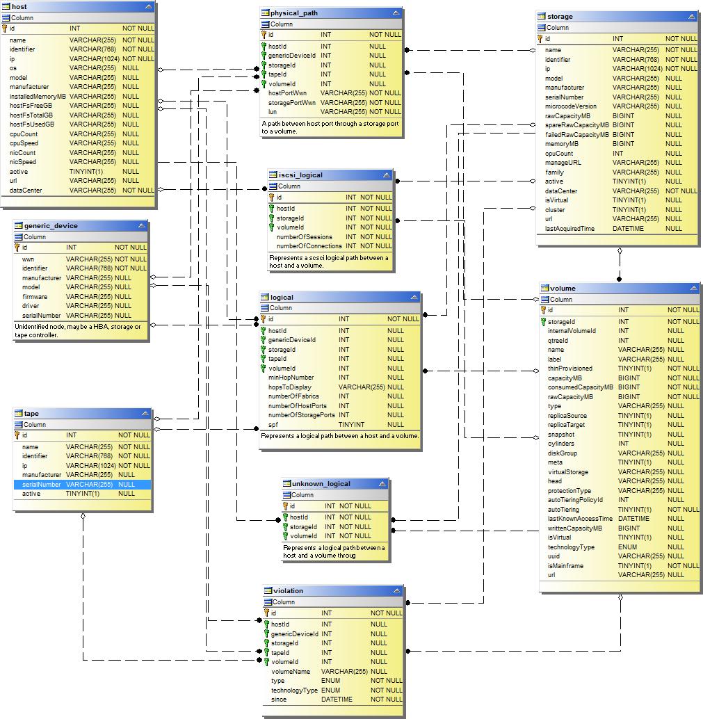
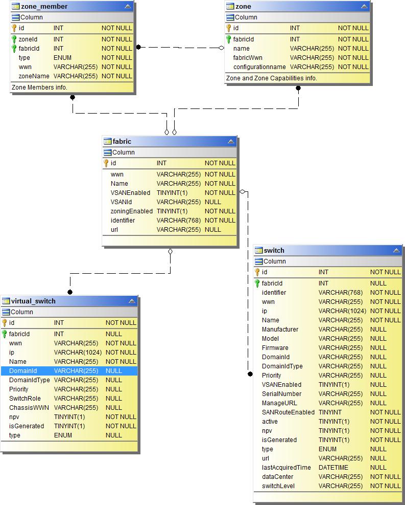
Datamart di inventario
Le immagini seguenti descrivono il datamart dell'inventario.
Annotazioni

Applicazioni

Metriche di Kubernetes

Fatto sulle metriche del cluster Kubernetes

Fatto sulle metriche dello spazio dei nomi di Kubernetes

Fatto sulle metriche dei nodi Kubernetes

Fatto sulle metriche PVC di Kubernetes

Fatto sulle metriche del carico di lavoro di Kubernetes

NAS

Percorsi e violazioni

Connettività delle porte

Tessuto SAN

Magazzinaggio

Nodo di archiviazione

Macchina virtuale

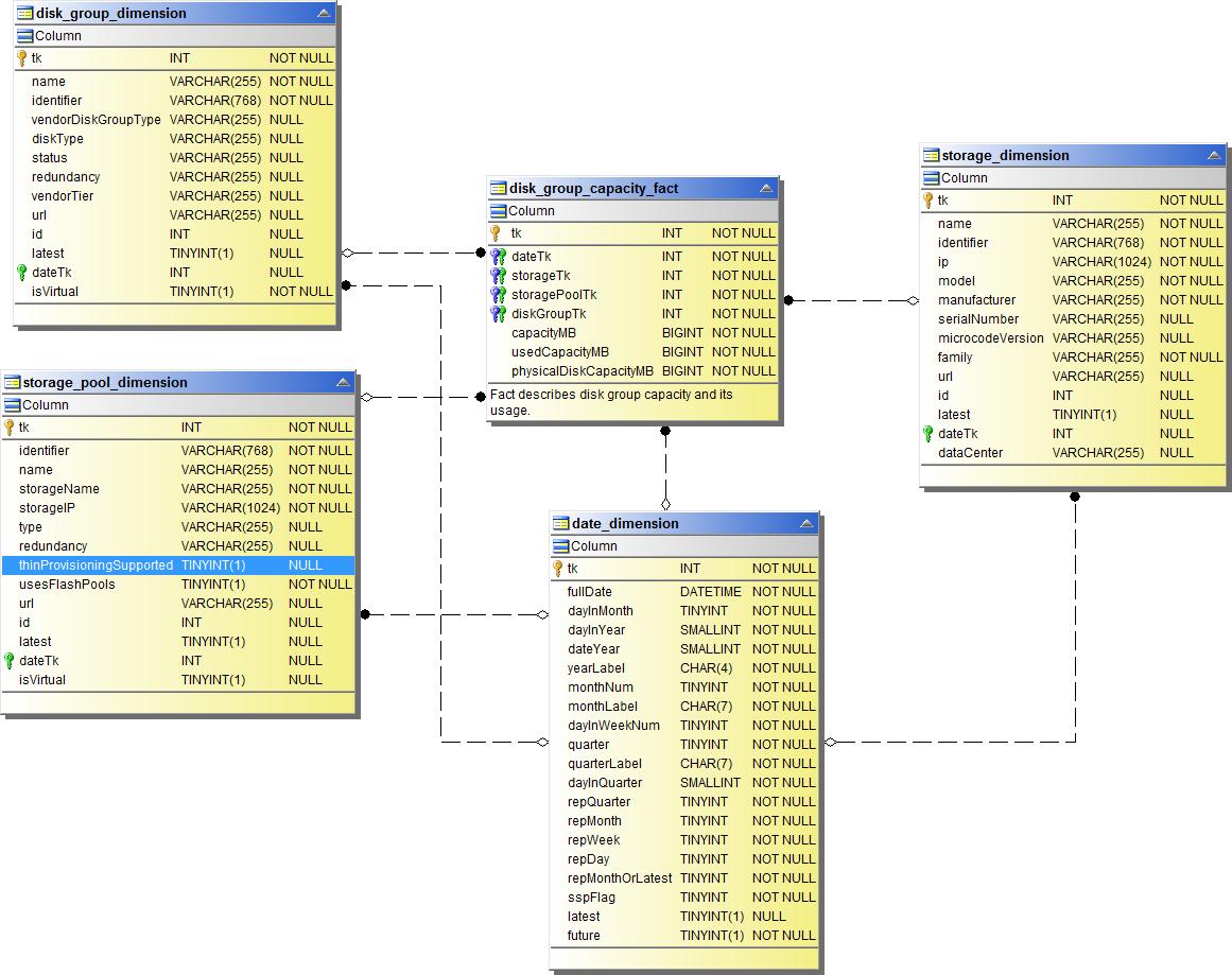
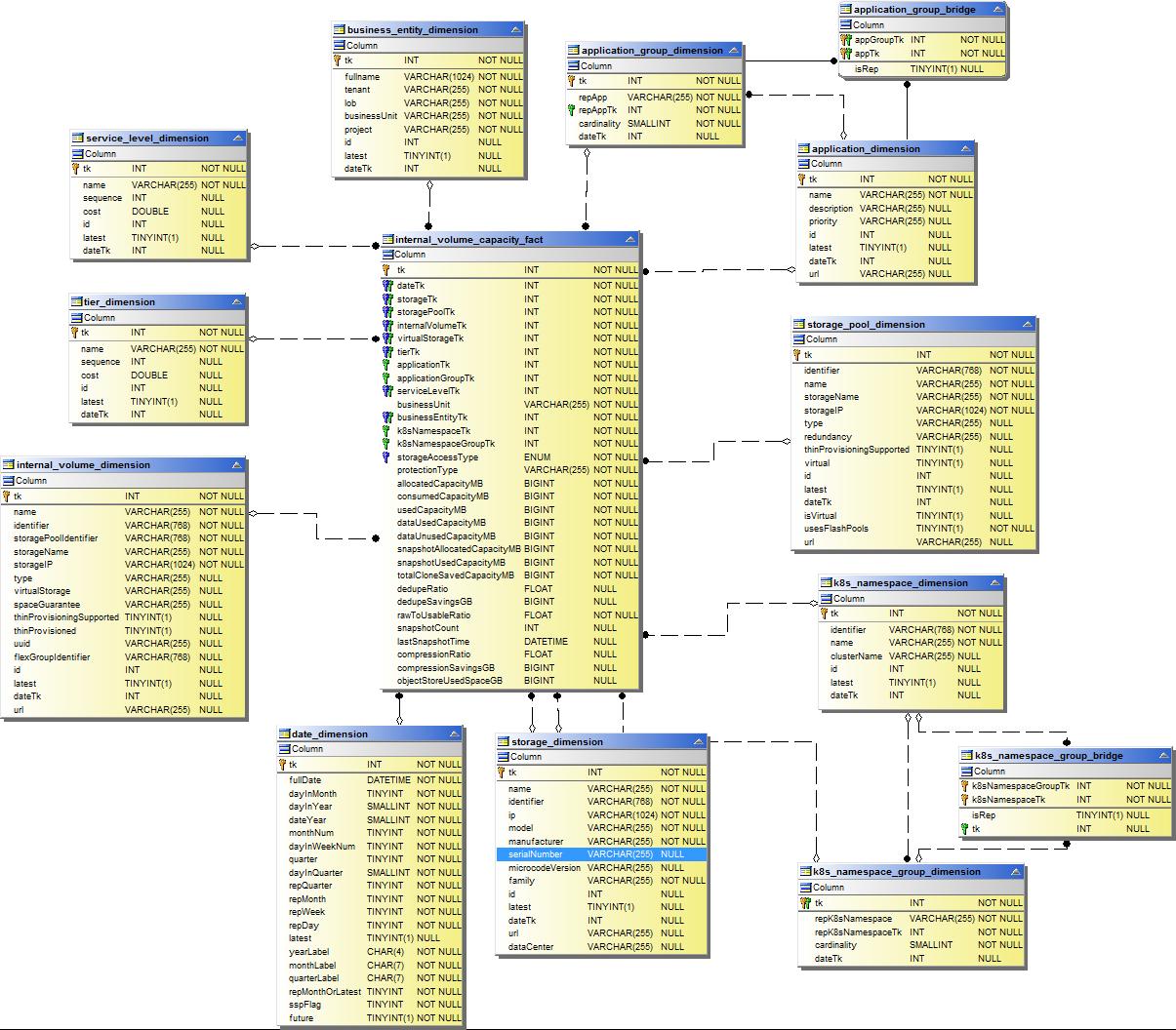
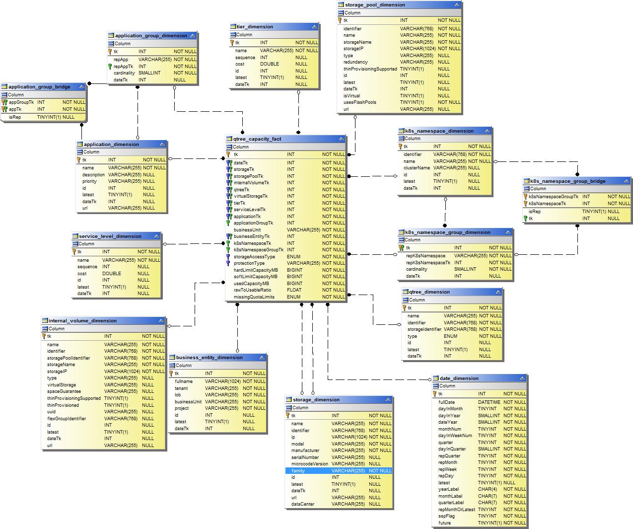
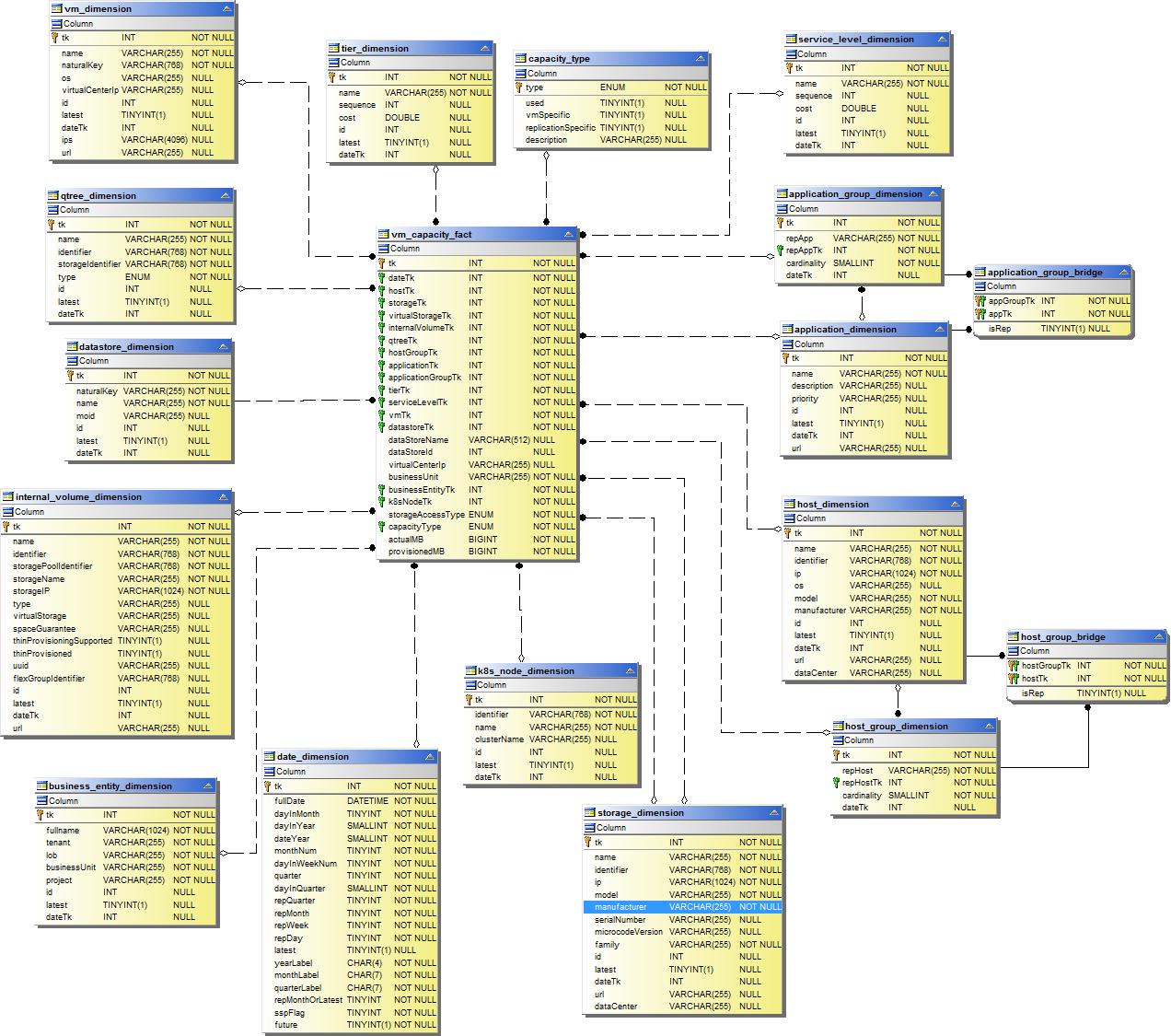
Datamart di capacità
Le immagini seguenti descrivono il datamart della capacità.
Riaddebito

Capacità del gruppo di dischi

Utilizzo del file system

Capacità di volume interno

Capacità fotovoltaica di Kubernetes

Capacità del porto

Capacità Qtree

Efficienza della capacità di archiviazione

Capacità di stoccaggio e pool di stoccaggio

Capacità del nodo di archiviazione

Capacità della VM

Capacità di volume

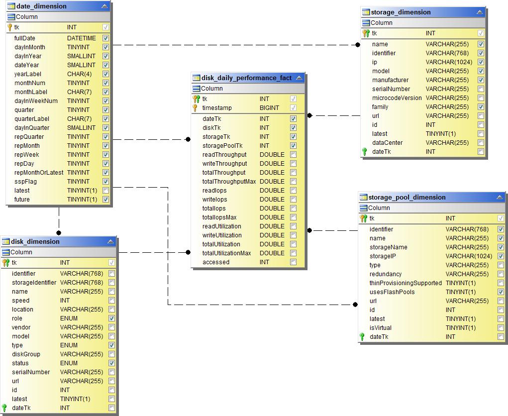
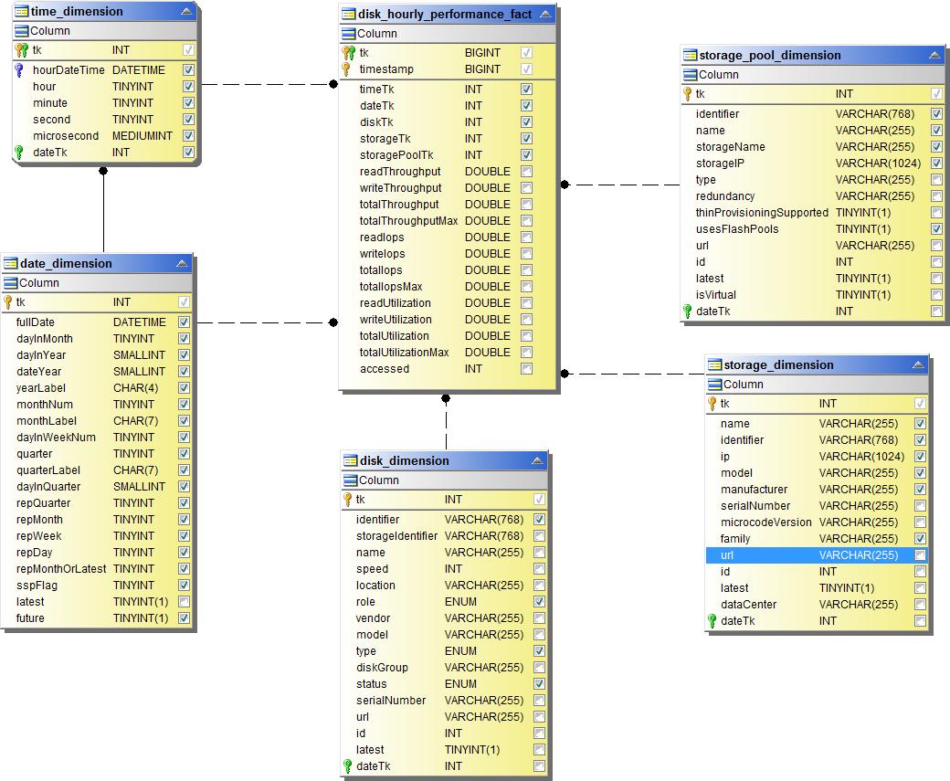
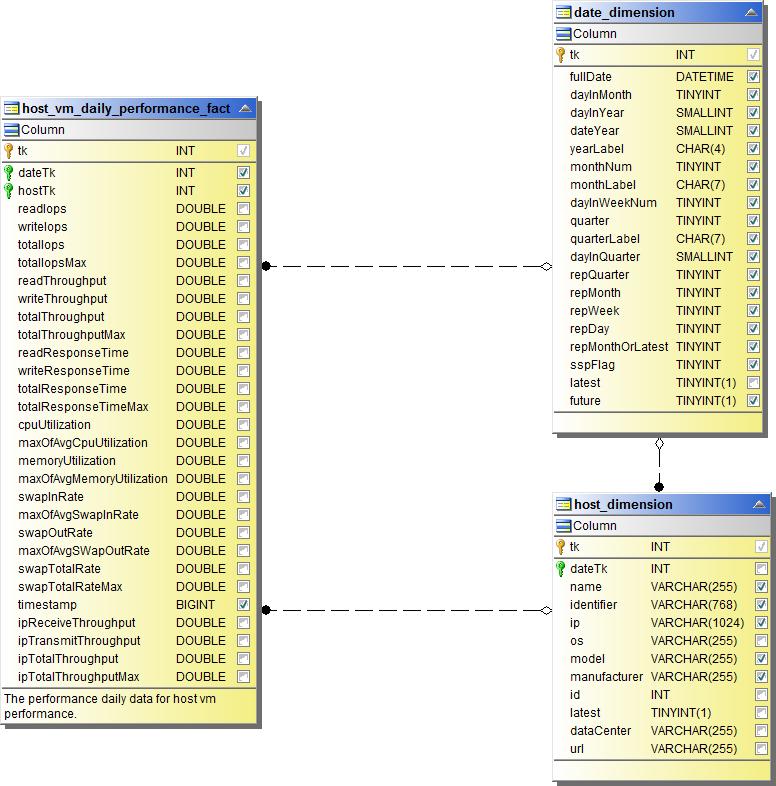
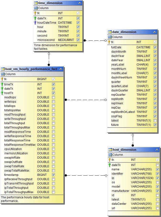
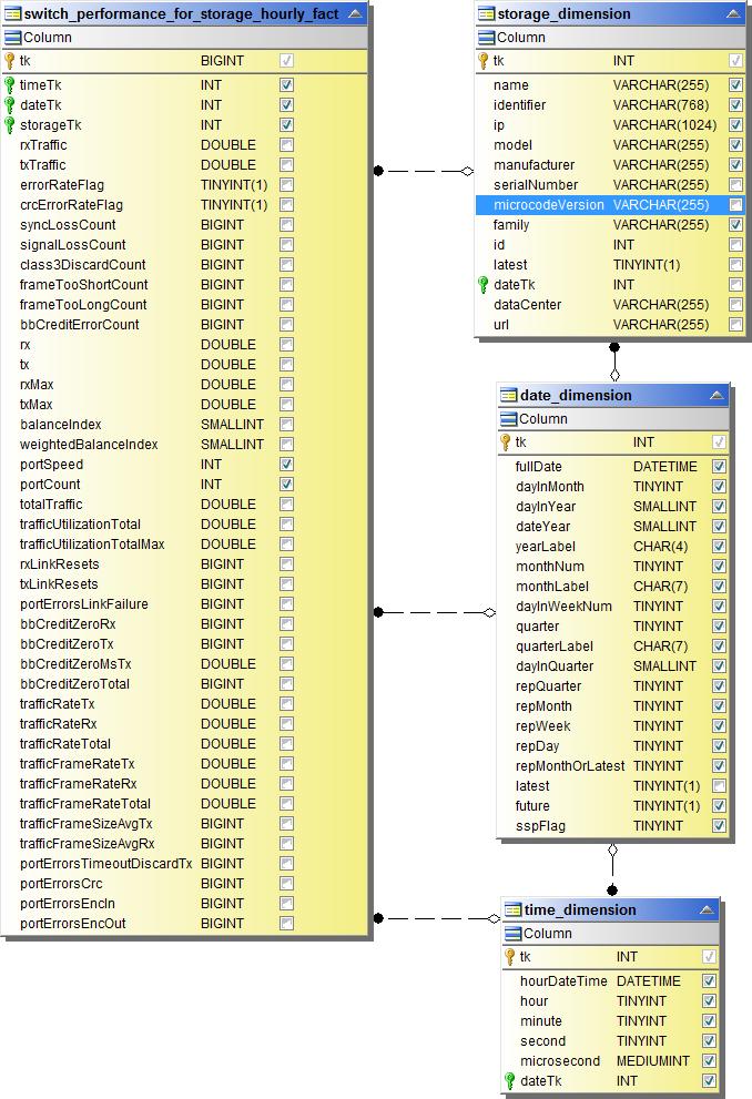
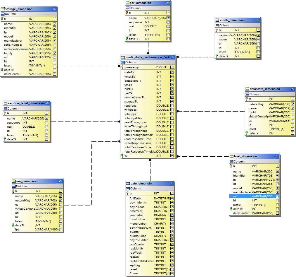
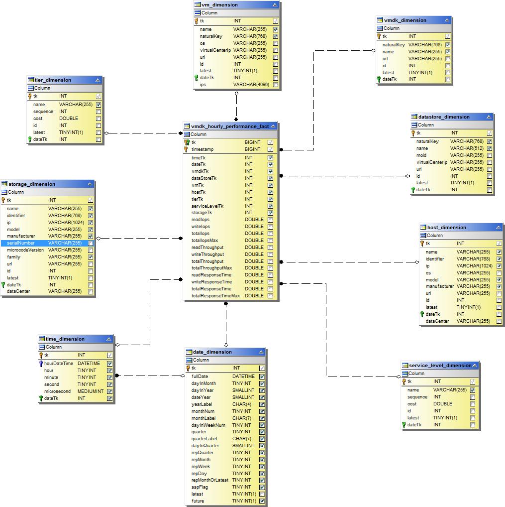
Performance Datamart
Le immagini seguenti descrivono il datamart delle prestazioni.
Prestazioni orarie del volume dell'applicazione

Prestazioni dello switch cluster

Prestazioni giornaliere del disco

Prestazioni orarie del disco

Prestazioni orarie dell'host

Prestazioni giornaliere della VM host

Prestazioni orarie della VM host

Prestazioni orarie del volume interno

Performance giornaliera del volume interno

Prestazioni giornaliere di Qtree

Prestazioni orarie di Qtree

Prestazioni giornaliere del nodo di archiviazione

Prestazioni orarie del nodo di archiviazione

Cambia le prestazioni orarie per l'host

Cambia le prestazioni orarie per porta

Cambia le prestazioni orarie per l'archiviazione

Cambia le prestazioni orarie per il nastro

Prestazioni della VM

Prestazioni giornaliere della VM per l'host

Prestazioni orarie della VM per l'host

Prestazioni giornaliere della VM per l'host

Prestazioni orarie della VM per l'host

Prestazioni giornaliere VMDK

Prestazioni orarie VMDK

Prestazioni orarie del volume

Volume delle prestazioni giornaliere
