Skip to main content
NetApp virtualization solutions
O português é fornecido por meio de tradução automática para sua conveniência. O inglês precede o português em caso de inconsistências.

Proteja as cargas de trabalho do Proxmox VE com o Proxmox Backup Server e o NetApp ONTAP.

Colaboradores netapp-jsnyder sureshthoppay

Proteja as cargas de trabalho do Proxmox Virtual Environment (VE) usando o Proxmox Backup Server (PBS) integrado ao armazenamento NetApp ONTAP . Este procedimento abrange a configuração do armazenamento de dados, operações de backup, procedimentos de restauração e configuração de recuperação de desastres usando a replicação ONTAP SnapMirror .

Para obter informações sobre a arquitetura do Proxmox Backup Server e a integração com o ONTAP , consulte "Aprenda sobre a arquitetura do servidor de backup Proxmox com NetApp ONTAP.".

Antes de começar

  • Garanta caminhos de rede redundantes entre o PBS e o armazenamento ONTAP para alta disponibilidade e desempenho.

  • Considere a agregação de links (LACP) para aumentar a largura de banda e a redundância.

  • Configure quadros jumbo (MTU 9000) em todos os dispositivos de rede para melhorar o desempenho do tráfego de armazenamento.

  • Para NFS, crie uma exportação dedicada para o armazenamento de dados PBS com as permissões apropriadas.

  • Para protocolos de bloco, assegure o zoneamento adequado e o mascaramento de LUN para restringir o acesso a hosts PBS autorizados.

Configurar armazenamentos de dados

Configure os datastores do servidor Proxmox Backup usando o armazenamento NetApp ONTAP . Isso inclui a instalação do armazenamento ONTAP no host PBS, a criação de um armazenamento de dados local na interface web do PBS e, opcionalmente, a configuração do armazenamento ONTAP S3 para backup externo e retenção de longo prazo.

Prepare o backend de armazenamento ONTAP e monte-o no host PBS. As etapas de preparação variam dependendo se você usa protocolos baseados em arquivos (NFS) ou em blocos (SAN/NVMe-oF).

O PBS pode usar qualquer pasta montada no armazenamento local como um repositório de dados. A PBS armazena arquivos de catálogo, índice e fragmentos no repositório de dados. Para obter desempenho e escalabilidade ideais, utilize o NetApp ONTAP SAN (iSCSI/FC/NVMe-oF) ou armazenamento NFS (com nConnect ou trunking de sessão e pNFS ativado) como datastore do PBS.

→ Monte o armazenamento no host PBS
  1. Para protocolos SAN ou NVMe-oF, crie um LUN ou namespace no ONTAP e conecte-o ao host PBS.

  2. Formate o LUN ou namespace com um sistema de arquivos adequado (ext4 ou xfs) e monte-o no host PBS.

  3. Para NFS, monte a exportação NFS no host PBS.

  4. Use o fstab ou o automount para garantir que o armazenamento de dados seja montado automaticamente na reinicialização do sistema.

→ Crie o armazenamento de dados no PBS

Após montar o armazenamento, crie um novo repositório de dados na interface web do PBS.

  1. Acesse Repositório de dados > Adicionar repositório de dados.

  2. Forneça um nome, selecione o tipo de armazenamento de dados como local e especifique a pasta montada como o caminho de suporte.

    Mostrar exemplo
    Configuração do armazenamento de dados local no PBS
→ Configurar armazenamentos de dados com o ONTAP S3

O armazenamento S3 é normalmente usado para backups externos e retenção de longo prazo. O Proxmox Backup Server oferece suporte ao armazenamento S3 como um recurso em versão de pré-visualização técnica.

  1. Certifique-se de que o serviço ONTAP S3 esteja habilitado e configurado corretamente.

  2. Crie um bucket S3 no ONTAP para o armazenamento de dados do PBS.

  3. Obtenha a chave de acesso e a chave secreta do bucket S3.

  4. Reúna o URL do endpoint S3 e as informações de impressão digital do certificado.

  5. Na interface web do PBS, navegue até Configuração > Pontos de extremidade S3 e adicione um novo ponto de extremidade S3 com as informações coletadas.

    Mostrar exemplo
    Configuração do endpoint S3 no PBS
    Mostrar exemplo
    Arquivo de configuração do endpoint S3 no PBS
  6. Em seguida, navegue até Repositório de dados → Adicionar repositório de dados. Forneça um nome, selecione o tipo de armazenamento de dados como S3 e selecione o endpoint S3 configurado. Forneça o nome da pasta no armazenamento de dados local que será usada como cache local e selecione o bucket. Mostrar exemplo

Configuração do armazenamento de dados S3 no PBS
Arquivo de configuração do armazenamento de dados S3 no PBS

Crie tarefas de sincronização local para o armazenamento ONTAP S3.

+ Migre os dados do armazenamento de dados local do PBS para o armazenamento ONTAP S3 criando uma tarefa de sincronização local no PBS. Esta tarefa copia os dados de backup do armazenamento de dados local para o armazenamento de dados S3 para armazenamento externo e retenção de longo prazo.

  1. Na interface web do PBS, navegue até Armazenamento de dados S3 > Tarefas de sincronização e clique em Adicionar.

    Mostrar exemplo
    Adicionando uma tarefa de sincronização local no PBS.
  2. Selecione a localização como Local, escolha o armazenamento de dados local de origem e especifique o namespace e a profundidade desejados. Configure o agendamento da tarefa de sincronização e quaisquer opções adicionais.

    Mostrar exemplo
    Configuração de tarefas de sincronização local no PBS
  3. Salve a configuração da tarefa de sincronização. A tarefa de sincronização será executada de acordo com o agendamento definido e copiará os dados de backup do armazenamento de dados PBS local para o armazenamento ONTAP S3.

Observação Para armazenamento externo e retenção de dados por períodos mais longos com o armazenamento ONTAP , o NetApp Console pode ser utilizado para gerenciamento e serviços de dados.

Adicionar o servidor de backup Proxmox ao cluster Proxmox VE

Adicione o Proxmox Backup Server como um destino de armazenamento para habilitar operações de backup para VMs e contêineres.

  1. Na interface web do Proxmox VE, navegue até Datacenter > Armazenamento e clique em Adicionar > Servidor de Backup do Proxmox.

    Mostrar exemplo
    Adicionando armazenamento PBS no Proxmox VE
  2. Forneça a impressão digital do certificado do servidor PBS para comunicação segura. Você pode obter a impressão digital na interface web da PBS ou executando o seguinte comando na PBS: proxmox-backup-manager cert info.

    Mostrar exemplo
    Configuração da impressão digital do certificado PBS na interface do usuário do Proxmox Backup Server.
    Mostrar exemplo
    Configuração da impressão digital do certificado PBS na CLI do Proxmox Backup Server
  3. Configure opções adicionais, como políticas de retenção de backups e criptografia.

  4. Clique em Adicionar para salvar a configuração de armazenamento do PBS.

O cluster Proxmox VE agora pode usar o armazenamento de dados PBS para operações de backup e restauração de máquinas virtuais e contêineres.

Realizar backups

Faça backup das cargas de trabalho do Proxmox VE no Proxmox Backup Server. Isso inclui a execução de backups sob demanda, a configuração de tarefas de backup agendadas, o backup de arquivos de configuração do host e o uso de scripts de pré e pós-backup para ações personalizadas.

→ Realizar backups sob demanda

Crie um backup imediato de uma máquina virtual ou contêiner usando o Proxmox Backup Server.

  1. Na interface web do Proxmox VE, navegue até a máquina virtual ou o contêiner.

  2. Clique na aba Backup e depois em Fazer Backup Agora.

    Mostrar exemplo
    Backup sob demanda no Proxmox VE
  3. Selecione o Proxmox Backup Server Storage como destino do backup.

    Mostrar exemplo
    Backup sob demanda selecionando armazenamento de destino PBS no Proxmox VE
  4. Configure opções adicionais de backup, como compactação, notificações e modo de instantâneo.

  5. Clique em Backup para iniciar o processo de backup.

→ Configurar backups agendados

Configure backups agendados para VMs e contêineres usando o Proxmox Backup Server.

  1. Na interface web do Proxmox VE, navegue até Datacenter > Backup.

  2. Clique em Adicionar para criar uma nova tarefa de backup.

    Mostrar exemplo
    Adicionando uma tarefa de backup agendada no Proxmox VE
  3. Selecione o armazenamento PBS como destino e escolha a programação de backup (como diária ou semanal). Defina o modo de seleção como Todos, VMs/CTs selecionadas para incluir/excluir ou com base no pool.

    Mostrar exemplo
    Configuração de tarefas de backup agendadas no Proxmox VE
  4. Configure opções adicionais, como políticas de retenção, compressão e modo de instantâneo.

  5. Clique em Criar para salvar a configuração da tarefa de backup agendada.

    Resultado

    O cluster Proxmox VE realiza backups automáticos das VMs e contêineres especificados, de acordo com a programação definida, utilizando o Proxmox Backup Server como destino de armazenamento.

    A configuração da tarefa agendada é armazenada no arquivo /etc/pve/job.cfg no host Proxmox VE.

    Mostrar exemplo
    Arquivo de configuração de tarefa de backup agendada no Proxmox VE
→ Faça backup dos arquivos de host do Proxmox VE para o PBS

Faça backup dos arquivos de configuração do host Proxmox VE, configurações do sistema e outros dados críticos no Proxmox Backup Server.

  1. Em um shell Proxmox VE ou sessão SSH, use o proxmox-backup-client comando para criar um backup do host:

    proxmox-backup-client backup <backupspec> --repository <pbs-storage>:<datastore> --ns <namespace>

    Substituir <backupspec> com a especificação de backup (como backupname and backuptype/<directory or files to backup>), <pbs-storage> com o FQDN do PBS, <datastore> com o nome do repositório de dados PBS, e <namespace> com o espaço de nomes. Isso pressupõe que as variáveis de ambiente de autenticação e impressão digital estejam configuradas.

    Mostrar exemplo
    Comando de backup do host Proxmox VE
  2. O processo de backup criará um backup do host Proxmox VE e o armazenará no armazenamento de dados PBS especificado.

    Mostrar exemplo
    Visualizando os arquivos na interface do usuário do Proxmox Backup Server.
  3. Para restaurar os arquivos de host do Proxmox VE a partir do backup, utilize o proxmox-backup-client restore comando com os parâmetros apropriados.

O Proxmox VE suporta scripts de pré e pós-backup para executar ações personalizadas antes e depois do processo de backup. Utilize esses scripts para preparar máquinas virtuais ou contêineres para backup, executar tarefas adicionais ou realizar a limpeza após a conclusão do backup.

  1. Crie o script de backup no host Proxmox VE. Certifique-se de que o script seja executável e tenha as permissões necessárias.

    Mostrar exemplo
    Detalhes dos argumentos do script de backup
  2. Certifique-se de que a tarefa de backup existe.

  3. Em um shell Proxmox VE ou sessão SSH, use o pvesh comando com o --script Opção para especificar o script a ser executado.

    Mostrar exemplo
    Configurando um script de backup no Proxmox VE
  4. Opcionalmente, utilize agentes convidados do QEMU para colocar o sistema de arquivos em estado quiescente dentro da carga de trabalho antes de tirar um snapshot para backup. Certifique-se de que o agente de visitantes do QEMU esteja instalado e em execução. Coloque os scripts em /etc/qemu/fsfreeze-hook.d/ ou /etc/qemu-ga/fsfreeze-hook.d/ dentro da máquina virtual ou do contêiner.

Observação Os scripts de gancho também podem ser definidos no nível da VM ou do contêiner usando o qm set ou pct set comandos com o --hookscript opção. Para um exemplo de script de gancho, consulte /usr/share/pve-docs/examples/guest-example-hookscript.pl no host Proxmox VE.

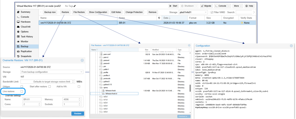
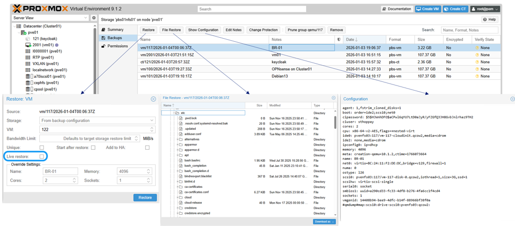
Restaurar VMs e contêineres

Restaure máquinas virtuais e contêineres diretamente da interface web do Proxmox VE ou do armazenamento PBS.

  1. Para restaurar uma VM ou contêiner existente, navegue até ele na interface web do Proxmox VE, clique na aba Backup, selecione o backup no armazenamento PBS e clique em Restaurar.

    Mostrar exemplo
    Restaurando VM a partir de PBS no Proxmox VE

    Para recuperação completa do sistema ou restauração para um host Proxmox VE diferente, utilize o proxmox-backup-client comando.

  2. Para restaurar uma VM ou contêiner que não esteja disponível no Proxmox VE, acesse a seção Backups de armazenamento do PBS, selecione o backup e clique em Restaurar. Forneça o local de armazenamento desejado e outras informações necessárias para concluir a restauração.

    Mostrar exemplo
    Restaurando VMs ausentes do armazenamento PBS na interface do usuário do Proxmox VE

Configure a recuperação de desastres com o SnapMirror.

Para recuperação de desastres, replique o armazenamento de dados PBS no ONTAP para outro sistema ONTAP usando o SnapMirror . Isso protege os dados de backup e permite a restauração após falhas no site.

  1. Configure a replicação do SnapMirror para o volume do armazenamento de dados PBS.

  2. Em caso de desastre, monte o armazenamento de dados PBS replicado em uma instância PBS secundária.

    Ao adicionar o armazenamento de dados no PBS, habilite a opção avançada "Reutilizar armazenamento de dados existente" para evitar a reinicialização do armazenamento de dados.

    Mostrar exemplo
    Reutilizar o armazenamento de dados existente no PBS

    Para armazenamento ONTAP S3, habilite as opções "Reutilizar armazenamento de dados existente" e "Sobrescrever marcador em uso" ao adicionar o armazenamento de dados no PBS.

    Mostrar exemplo
    Reutilizando o armazenamento de dados S3 existente no PBS
    Resultado

    Após adicionar o armazenamento de dados, você poderá acessar os dados de backup e realizar operações de restauração.

Monitore vários clusters com o Proxmox Datacenter Manager.

Monitore e gerencie várias instâncias do Proxmox VE e do Proxmox Backup Server usando o Proxmox Datacenter Manager (PDM). O PDM fornece uma interface de gerenciamento centralizada para monitorar a integridade, o desempenho e o status de vários clusters Proxmox VE e instâncias PBS.

Mostrar exemplo
Visão geral do Proxmox Datacenter Manager

Resumo

O Proxmox Backup Server integrado ao armazenamento NetApp ONTAP oferece proteção de dados robusta e eficiente para cargas de trabalho do Proxmox VE. As organizações podem garantir a disponibilidade e a integridade das cargas de trabalho virtualizadas, aproveitando os recursos avançados de gerenciamento de dados do ONTAP e as capacidades de backup do PBS.