Skip to main content
Snapdrive for Unix
O português é fornecido por meio de tradução automática para sua conveniência. O inglês precede o português em caso de inconsistências.

Fluxo de trabalho de implantação

Colaboradores netapp-ivanad

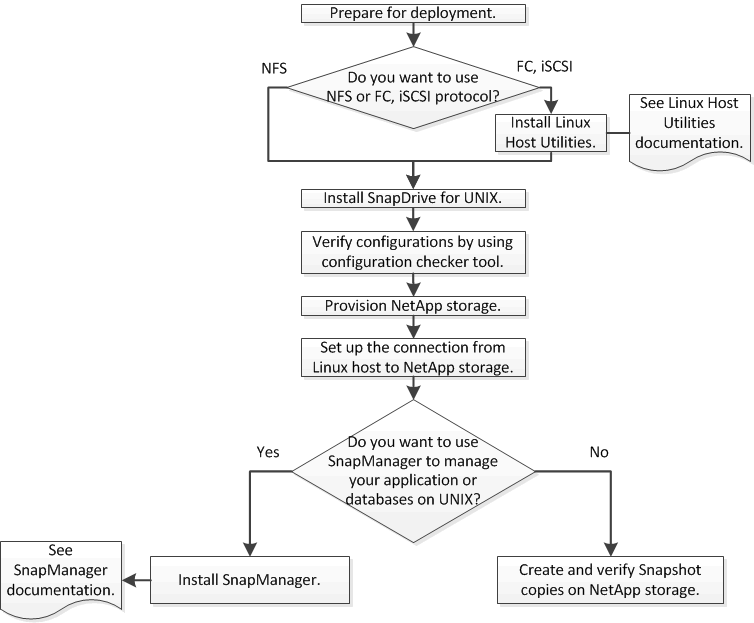
Antes de criar cópias Snapshot com o SnapDrive, você deve instalar Utilitários de host do Linux (se estiver usando o protocolo FC ou iSCSI), instalar o SnapDrive para UNIX, verificar as configurações compatíveis com o SnapDrive, provisionar o storage e configurar a conexão do host do Linux com o sistema de storage NetApp.

fluxo de trabalho de implementação de sdu cmode