Skip to main content
NetApp virtualization solutions
简体中文版经机器翻译而成,仅供参考。如与英语版出现任何冲突,应以英语版为准。

使用 Proxmox Backup Server 和NetApp ONTAP保护 Proxmox VE 工作负载

贡献者 netapp-jsnyder sureshthoppay

使用与NetApp ONTAP存储集成的 Proxmox Backup Server (PBS) 保护 Proxmox 虚拟环境 (VE) 工作负载。本流程涵盖数据存储配置、备份操作、恢复流程以及使用ONTAP SnapMirror复制的灾难恢复设置。

有关 Proxmox 备份服务器架构和ONTAP集成的信息,请参阅 "了解 Proxmox Backup Server 与NetApp ONTAP的架构"

开始之前

  • 确保 PBS 和ONTAP存储之间有冗余的网络路径,以实现高可用性和高性能。

  • 考虑使用链路聚合(LACP)来提高带宽和冗余度。

  • 在所有网络设备上配置巨型帧(MTU 9000),以提高存储流量性能。

  • 对于 NFS,请为 PBS 数据存储创建一个具有适当权限的专用导出。

  • 对于块协议,确保适当的区域划分和 LUN 掩码,以限制对授权 PBS 主机的访问。

配置数据存储

使用NetApp ONTAP存储配置 Proxmox 备份服务器数据存储。这包括在 PBS 主机上挂载ONTAP存储、在 PBS Web 界面中创建本地数据存储,以及(可选)配置ONTAP S3 存储以进行异地备份和长期保留。

准备ONTAP存储后端并将其挂载到 PBS 主机上。根据您使用的是基于文件的协议 (NFS) 还是基于块的协议 (SAN/NVMe-oF),准备步骤会有所不同。

PBS 可以使用挂载在本地存储上的任何文件夹作为数据存储。PBS 将目录文件、索引文件和数据块文件存储在数据存储中。为了获得最佳性能和可扩展性,请使用NetApp ONTAP SAN(iSCSI/FC/NVMe-oF)或 NFS 存储(启用 nConnect 或会话中继,并启用 pNFS)作为 PBS 数据存储。

→ 将存储设备挂载到 PBS 主机上
  1. 对于 SAN 或 NVMe-oF 协议,在ONTAP上创建 LUN 或命名空间,并将其连接到 PBS 主机。

  2. 使用合适的文件系统(ext4 或 xfs)格式化 LUN 或命名空间,并将其挂载到 PBS 主机上。

  3. 对于 NFS,将 NFS 导出挂载到 PBS 主机上。

  4. 使用 fstab 或 automount 确保数据存储在系统重启时自动挂载。

→ 在PBS中创建数据存储

挂载存储设备后,在 PBS Web 界面中创建一个新的数据存储。

  1. 导航至数据存储 > 添加数据存储。

  2. 提供名称,选择数据存储类型为本地,并将挂载文件夹指定为后备路径。

    显示示例
    PBS中的本地数据存储配置
→ 使用ONTAP S3 存储配置数据存储

S3 存储通常用于异地备份和长期保留。Proxmox备份服务器对S3存储的支持目前处于技术预览阶段。

  1. 确保ONTAP S3 服务已启用并正确配置。

  2. 在ONTAP上为 PBS 数据存储创建一个 S3 存储桶。

  3. 获取 S3 存储桶的访问密钥和私钥。

  4. 收集 S3 端点 URL 和证书指纹信息。

  5. 在 PBS Web 界面中,导航至“配置”>“S3 端点”,然后使用收集到的信息添加新的 S3 端点。

    显示示例
    PBS中的S3端点配置
    显示示例
    PBS 中的 S3 端点配置文件
  6. 接下来,导航至数据存储 → 添加数据存储。请提供名称,选择数据存储类型为 S3,并选择已配置的 S3 端点。提供本地数据存储上要用作本地缓存的文件夹名称,并选择存储桶。显示示例

PBS中的S3数据存储配置
PBS 中的 S3 数据存储配置文件

创建本地同步作业到ONTAP S3 存储。

+ 通过在 PBS 中创建本地同步作业,将数据从本地 PBS 数据存储迁移到ONTAP S3 存储。此作业将备份数据从本地数据存储复制到 S3 数据存储,以便进行异地存储和长期保留。

  1. 在 PBS Web 界面中,导航至 S3 数据存储 > 同步作业,然后单击“添加”。

    显示示例
    在PBS中添加本地同步作业
  2. 选择位置为“本地”,选择源本地数据存储,并指定所需的命名空间和深度。配置同步作业的计划任务和任何其他选项。

    显示示例
    PBS中的本地同步作业配置
  3. 保存同步作业配置。同步作业将按照定义的计划运行,并将备份数据从本地 PBS 数据存储复制到ONTAP S3 存储。

备注 对于异地存储和使用ONTAP存储的更长时间保留,可以使用 Netapp Console 进行管理和数据服务。

将 Proxmox 备份服务器添加到 Proxmox VE 集群

添加 Proxmox Backup Server 作为存储目标,以启用虚拟机和容器的备份操作。

  1. 在 Proxmox VE Web 界面中,导航至数据中心 > 存储,然后单击“添加” > Proxmox 备份服务器。

    显示示例
    在 Proxmox VE 中添加 PBS 存储
  2. 提供PBS服务器证书指纹以实现安全通信。您可以从 PBS 网络界面获取指纹,也可以在 PBS 上运行以下命令获取: proxmox-backup-manager cert info

    显示示例
    在 Proxmox Backup Server UI 中配置 PBS 证书指纹
    显示示例
    在 Proxmox Backup Server CLI 中配置 PBS 证书指纹
  3. 配置其他选项,例如备份保留策略和加密。

  4. 单击“添加”保存 PBS 存储配置。

Proxmox VE 集群现在可以使用 PBS 数据存储对虚拟机和容器进行备份和恢复操作。

执行备份

将 Proxmox VE 工作负载备份到 Proxmox 备份服务器。这包括执行按需备份、配置计划备份作业、备份主机配置文件以及使用备份前和备份后脚本执行自定义操作。

→ 执行按需备份

使用 Proxmox Backup Server 立即创建虚拟机或容器的备份。

  1. 在 Proxmox VE Web 界面中,导航到虚拟机或容器。

  2. 点击“备份”选项卡,然后点击“立即备份”。

    显示示例
    Proxmox VE 中的按需备份
  3. 选择 Proxmox 备份服务器存储作为备份目标。

    显示示例
    在 Proxmox VE 中选择按需备份的 PBS 目标存储
  4. 配置其他备份选项,例如压缩、通知和快照模式。

  5. 点击“备份”按钮启动备份过程。

→ 配置计划备份

使用 Proxmox Backup Server 为虚拟机和容器设置定期备份。

  1. 在 Proxmox VE Web 界面中,导航至数据中心 > 备份。

  2. 点击“添加”创建新的备份作业。

    显示示例
    在 Proxmox VE 中添加计划备份作业
  3. 选择 PBS 存储作为目标,并选择备份计划(例如每日或每周)。将选择模式设置为“全部”、“选定的虚拟机/容器”或“基于池”。

    显示示例
    在 Proxmox VE 中配置计划备份作业
  4. 配置其他选项,例如保留策略、压缩和快照模式。

  5. 单击“创建”保存计划备份作业配置。

    结果

    Proxmox VE 集群使用 Proxmox Backup Server 作为存储目标,按照定义的计划自动对指定的虚拟机和容器执行备份。

    计划任务配置存储在 Proxmox VE 主机上的 /etc/pve/job.cfg 文件中。

    显示示例
    Proxmox VE 中的计划备份作业配置文件
将 Proxmox VE 主机文件备份到 PBS

将 Proxmox VE 主机配置文件、系统设置和其他关键数据备份到 Proxmox 备份服务器。

  1. 在 Proxmox VE shell 或 SSH 会话中,使用 proxmox-backup-client 创建主机备份的命令:

    proxmox-backup-client backup <backupspec> --repository <pbs-storage>:<datastore> --ns <namespace>

    代替 <backupspec> 以及备份规范(例如) backupname and backuptype/<directory or files to backup>), <pbs-storage> 使用PBS的FQDN, <datastore> 使用 PBS 数据存储名称,以及 <namespace> 带有命名空间。这假设身份验证和指纹环境变量已配置。

    显示示例
    Proxmox VE 主机备份命令
  2. 备份过程将创建 Proxmox VE 主机的备份并将其存储在指定的 PBS 数据存储中。

    显示示例
    从 Proxmox Backup Server 用户界面查看文件
  3. 要从备份中恢复 Proxmox VE 主机文件,请使用以下命令: proxmox-backup-client restore 使用适当的参数执行命令。

Proxmox VE 支持备份前和备份后脚本,以便在备份过程之前和之后执行自定义操作。使用这些脚本可以准备虚拟机或容器进行备份、执行其他任务或在备份完成后进行清理。

  1. 在 Proxmox VE 主机上创建备份脚本。请确保脚本可执行且具有必要的权限。

    显示示例
    备份脚本的脚本参数详情
  2. 请确保备份作业存在。

  3. 在 Proxmox VE shell 或 SSH 会话中,使用 pvesh 使用命令 --script 可选择指定要执行的脚本。

    显示示例
    在 Proxmox VE 中设置备份脚本
  4. (可选)使用 QEMU 客户代理在创建快照进行备份之前,使工作负载内部的文件系统静止。请确保已安装并运行 QEMU 客户机代理。将脚本放置在虚拟机或容器内的 /etc/qemu/fsfreeze-hook.d/ 或 /etc/qemu-ga/fsfreeze-hook.d/ 目录中。

备注 也可以使用以下方法在虚拟机或容器级别设置钩子脚本: qm set 或者 pct set 使用命令 --hookscript 选项。有关示例 hookscript,请参阅 Proxmox VE 主机上的 /usr/share/pve-docs/examples/guest-example-hookscript.pl。

恢复虚拟机和容器

直接从 Proxmox VE Web 界面或 PBS 存储恢复虚拟机和容器。

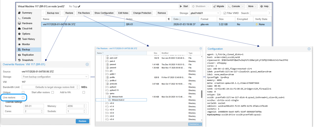
  1. 要恢复现有的虚拟机或容器,请在 Proxmox VE Web 界面中导航到该虚拟机或容器,单击“备份”选项卡,从 PBS 存储中选择备份,然后单击“恢复”。

    显示示例
    在 Proxmox VE 中从 PBS 恢复虚拟机

    对于裸机恢复或恢复到不同的 Proxmox VE 主机,请使用以下方法: proxmox-backup-client 命令。

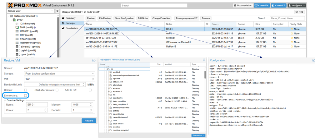
  2. 要恢复当前在 Proxmox VE 中不可用的虚拟机或容器,请导航至 PBS 存储备份部分,选择备份,然后单击“恢复”。提供目标存储位置和其他必要信息以完成恢复。

    显示示例
    在 Proxmox VE UI 中从 PBS 存储恢复丢失的虚拟机

使用SnapMirror配置灾难恢复

使用SnapMirror将ONTAP存储上的 PBS 数据存储复制到另一个ONTAP系统,以实现灾难恢复。这样可以保护备份数据,并在站点故障后实现数据恢复。

  1. 为 PBS 数据存储卷配置SnapMirror复制。

  2. 如果发生灾难,请将复制的 PBS 数据存储挂载到辅助 PBS 实例上。

    在 PBS 中添加数据存储时,启用“重用现有数据存储”高级选项,以避免数据存储重新初始化。

    显示示例
    在PBS中重用现有数据存储。

    对于ONTAP S3 存储,在 PBS 中添加数据存储时,请同时启用“重用现有数据存储”和“覆盖使用中的标记”选项。

    显示示例
    在PBS中重用现有的S3数据存储。
    结果

    添加数据存储后,即可访问备份数据并执行恢复操作。

使用 Proxmox 数据中心管理器监控多个集群

使用 Proxmox 数据中心管理器 (PDM) 监控和管理多个 Proxmox VE 和 Proxmox 备份服务器实例。PDM 提供集中式管理界面,用于监控多个 Proxmox VE 集群和 PBS 实例的运行状况、性能和状态。

显示示例
Proxmox 数据中心管理器概述

摘要

Proxmox Backup Server 与NetApp ONTAP存储集成,可为 Proxmox VE 工作负载提供强大而高效的数据保护。组织可以通过利用 ONTAP 的高级数据管理功能和 PBS 的备份功能来确保虚拟化工作负载的可用性和完整性。