Die deutsche Sprachversion wurde als Serviceleistung für Sie durch maschinelle Übersetzung erstellt. Bei eventuellen Unstimmigkeiten hat die englische Sprachversion Vorrang.
Schemadiagramme für die Data Infrastructure Insights -Berichterstattung
Dieses Dokument enthält Schemadiagramme für die Berichtsdatenbank.
|
|
Die Berichtsfunktion ist in Data Infrastructure Insights verfügbar"Premium Edition" . |
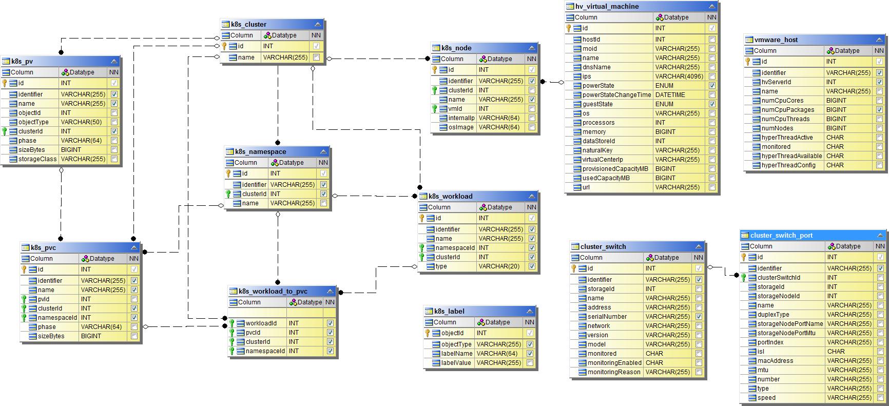
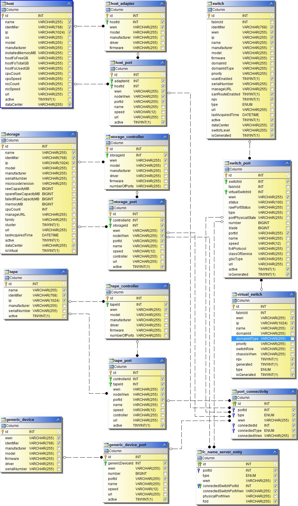
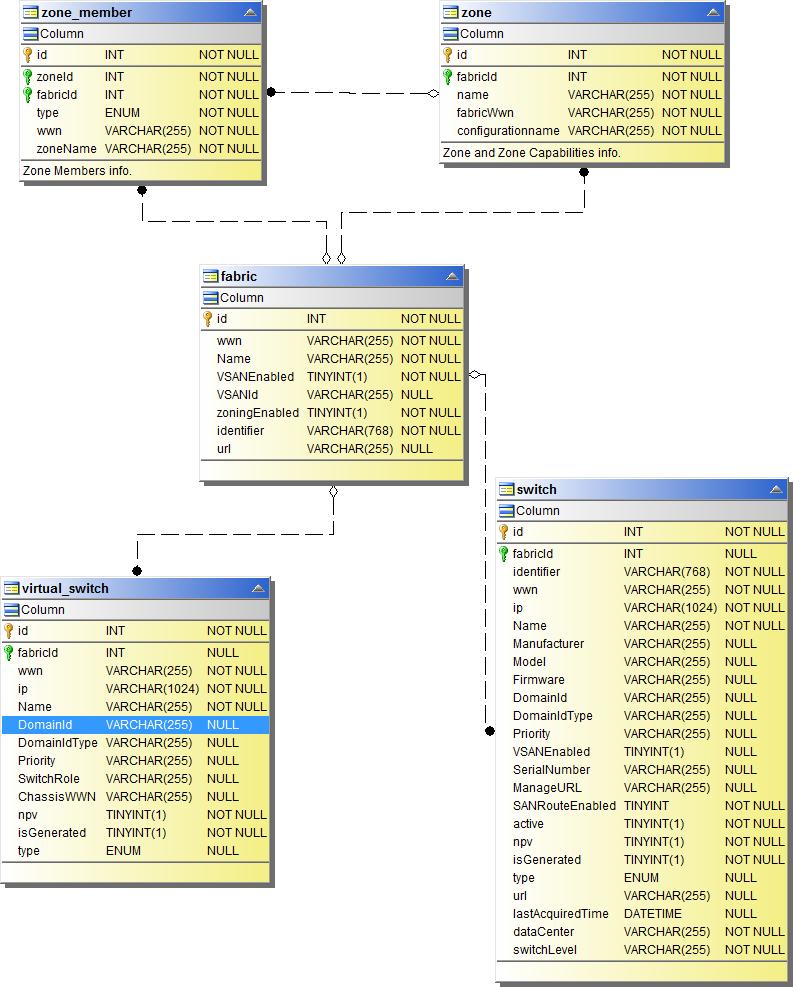
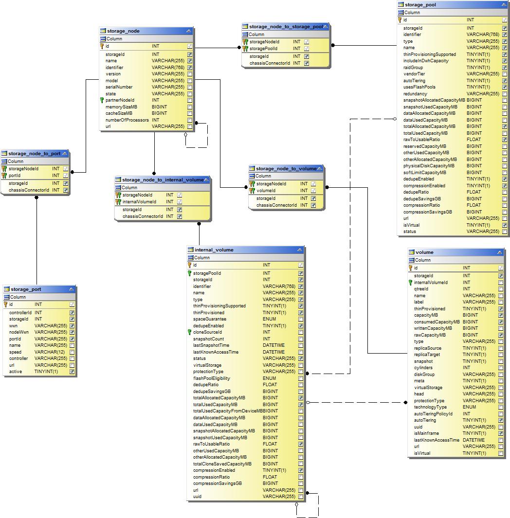
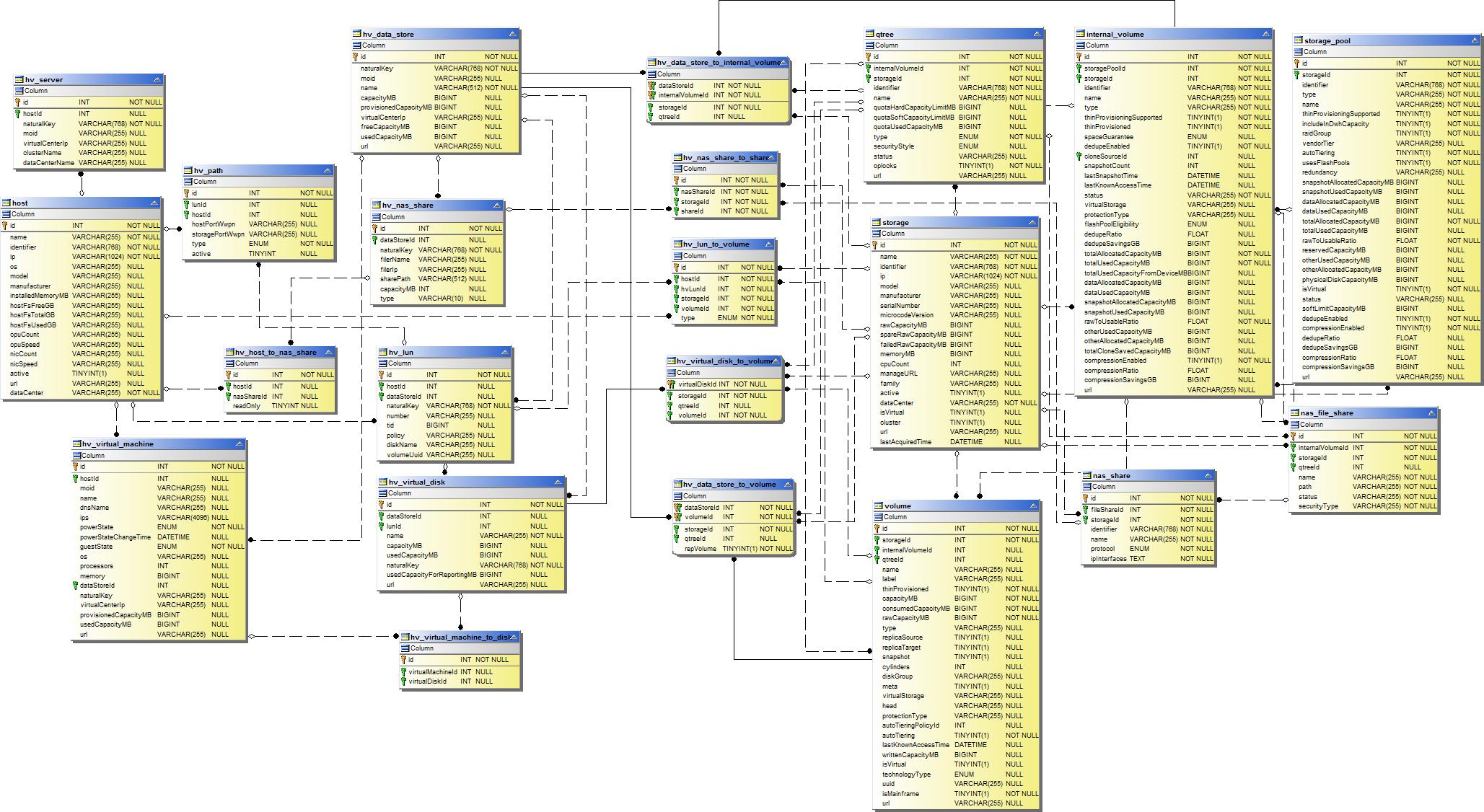
Inventar-Datamart
Die folgenden Bilder beschreiben den Inventar-Datamart.
Anmerkungen

Anwendungen

Kubernetes-Metriken

Kubernetes-Clustermetriken – Fakten

Kubernetes-Namespace-Metriken – Fakten

Kubernetes-Knotenmetriken – Fakten

Kubernetes PVC-Metriken-Fakten

Fakten zu Kubernetes-Workload-Metriken

NAS

Pfade und Verstöße

Port-Konnektivität

SAN-Gewebe

Storage

Speicherknoten

VM

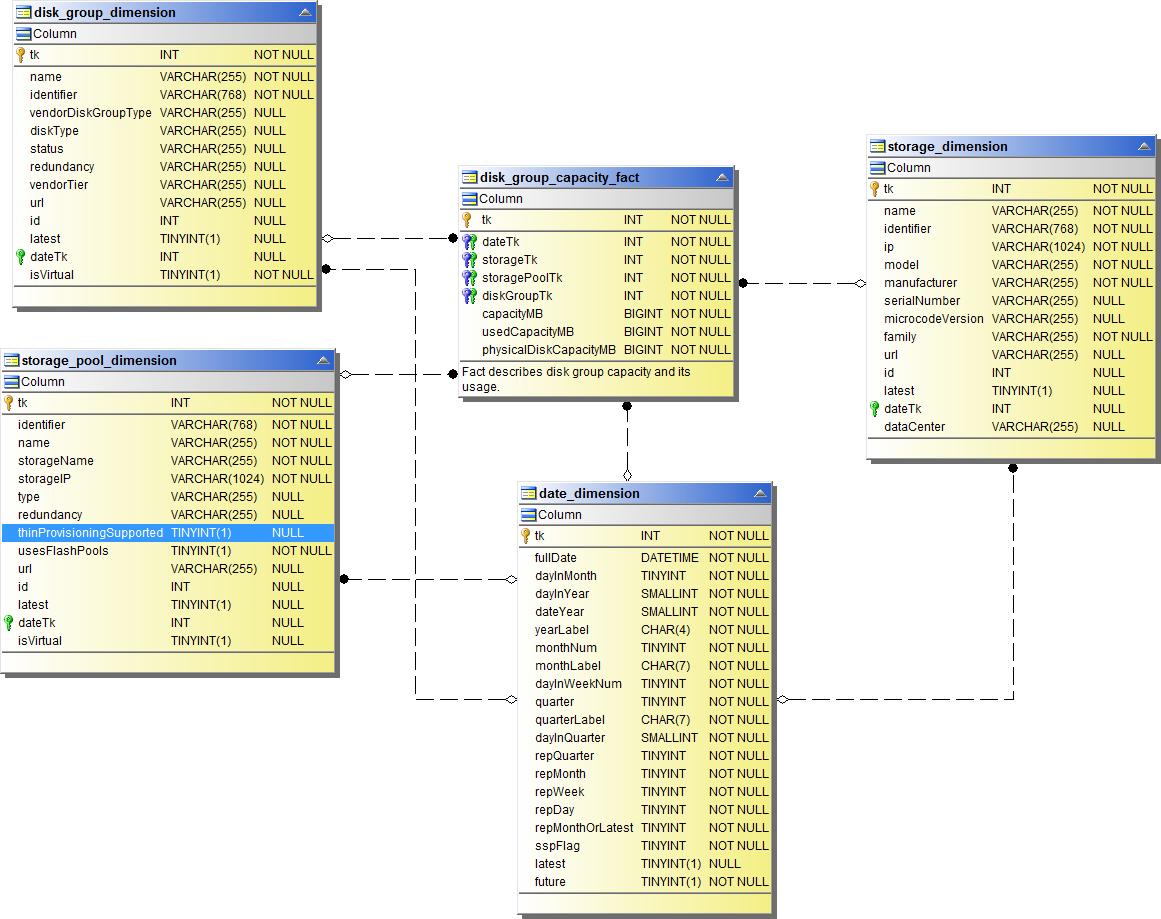
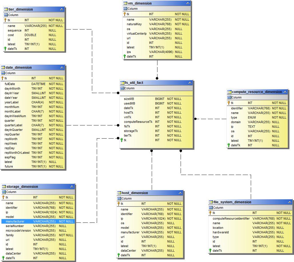
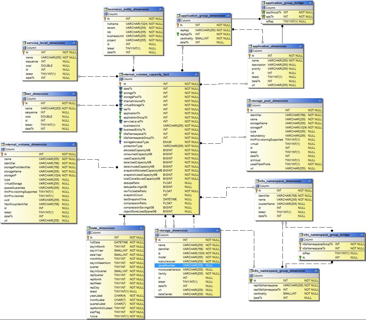
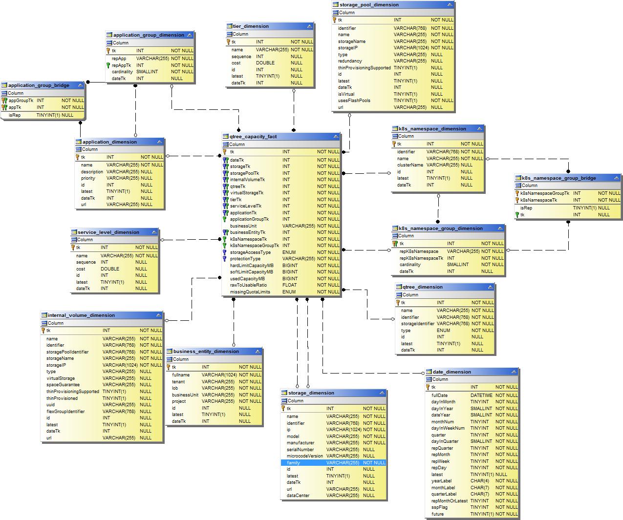
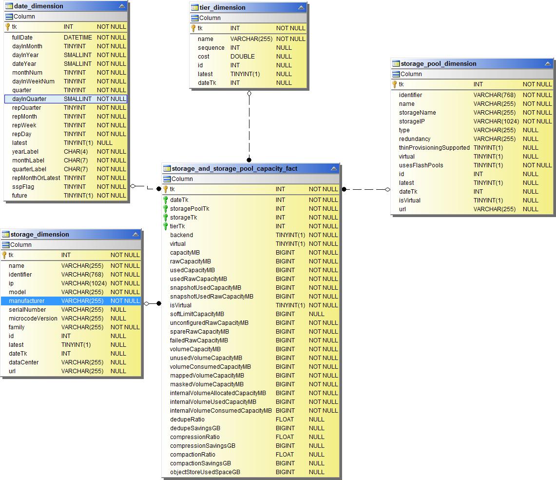
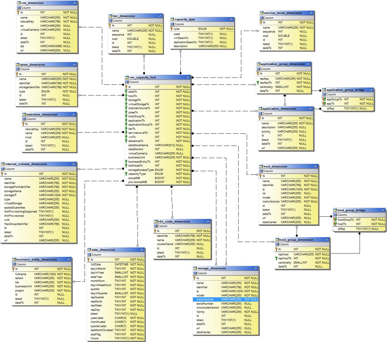
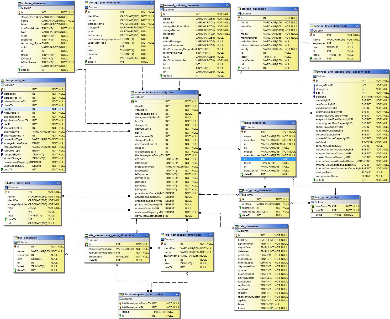
Kapazitäts-Datamart
Die folgenden Bilder beschreiben den Kapazitäts-Datamart.
Rückbuchung

Kapazität der Datenträgergruppe

Dateisystemauslastung

Interne Volumenkapazität

Kubernetes PV-Kapazität

Hafenkapazität

Qtree-Kapazität

Speicherkapazitätseffizienz

Speicher- und Speicherpoolkapazität

Speicherknotenkapazität

VM-Kapazität

Volumenkapazität

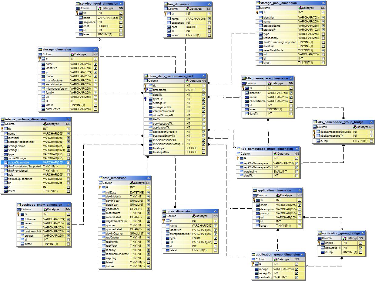
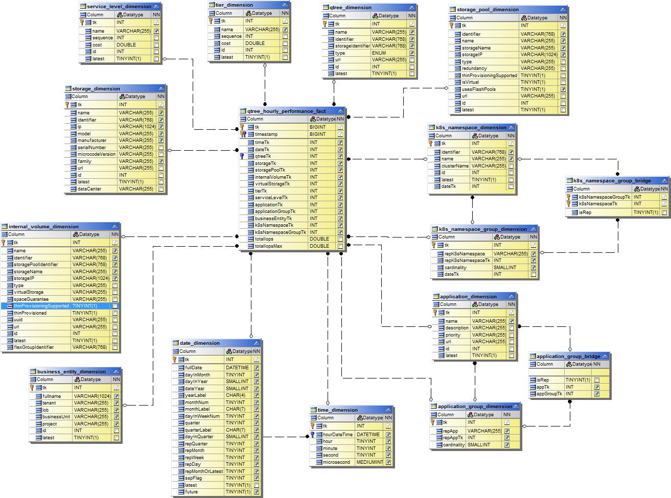
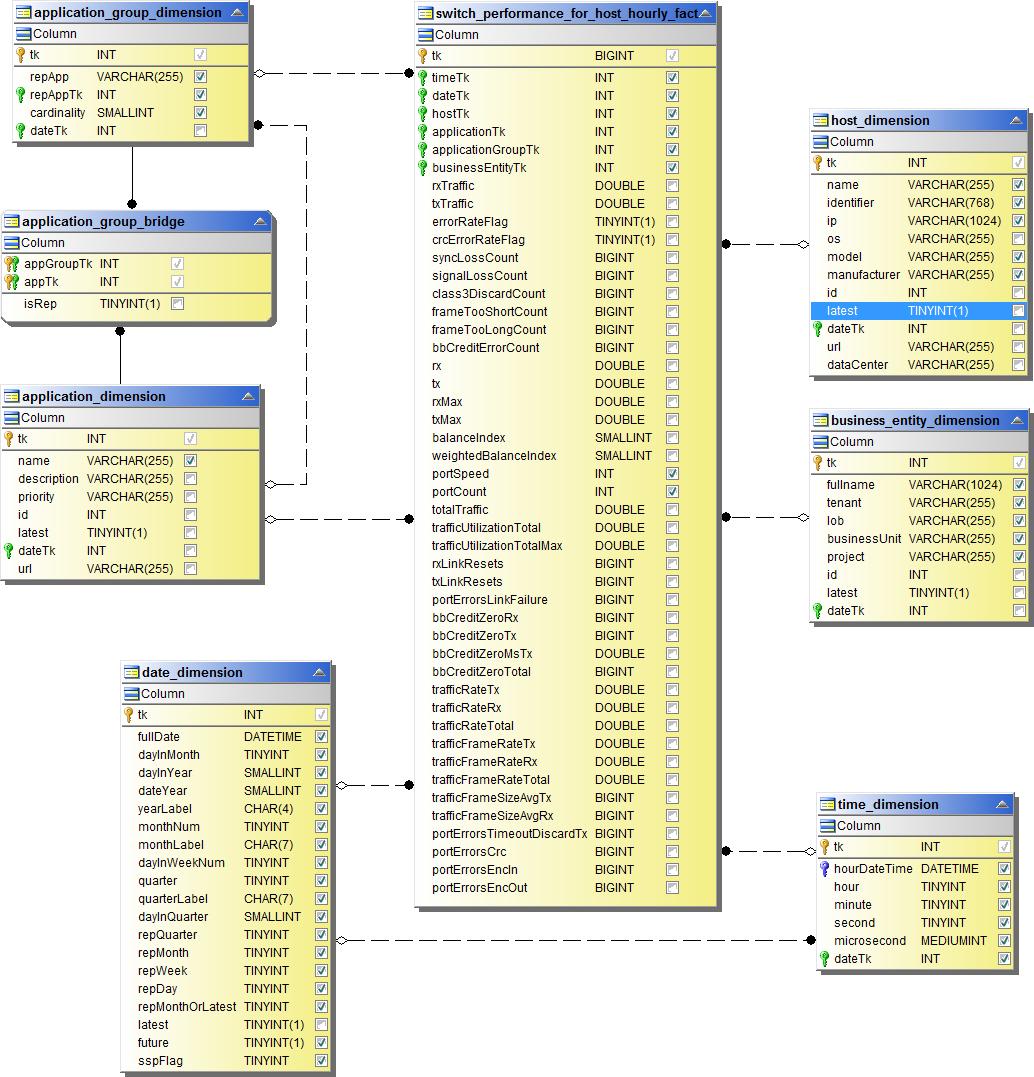
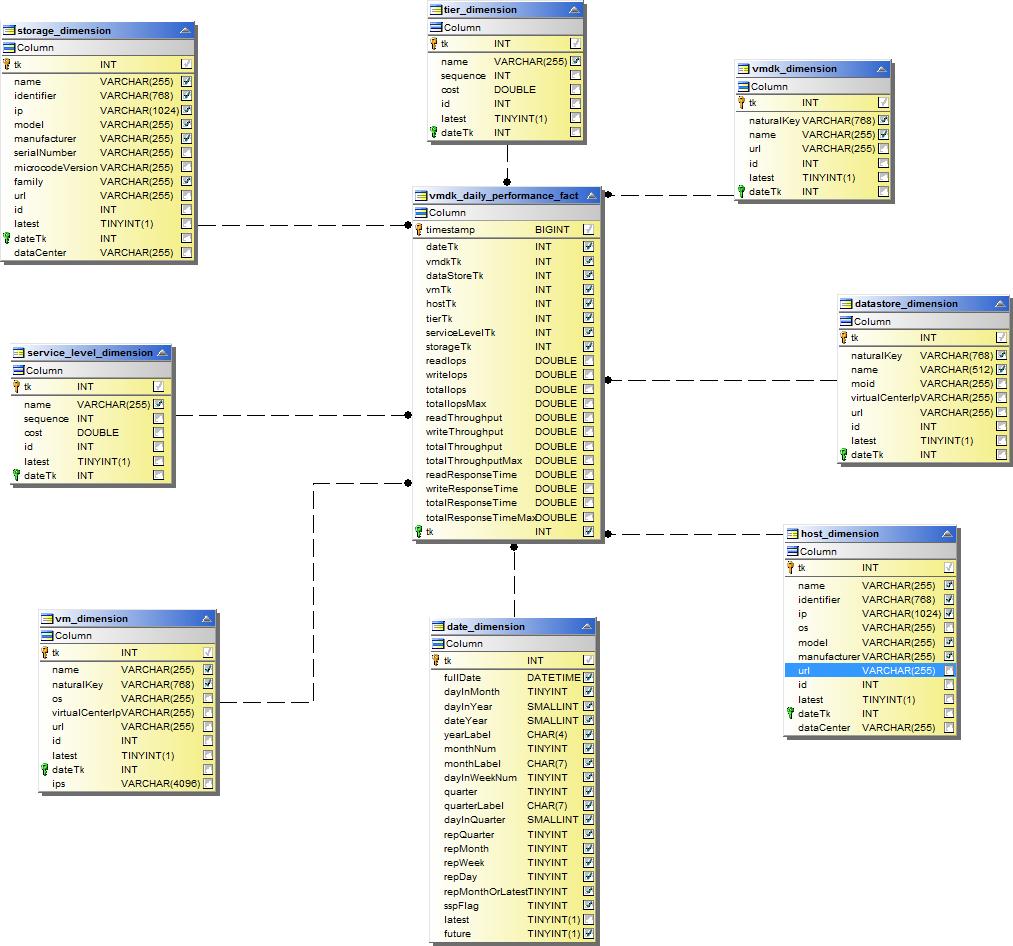
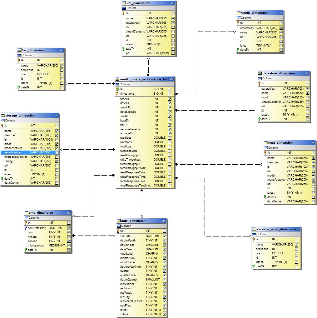
Leistungs-Datamart
Die folgenden Bilder beschreiben den Performance-Datamart.
Anwendungsvolumen Stündliche Leistung

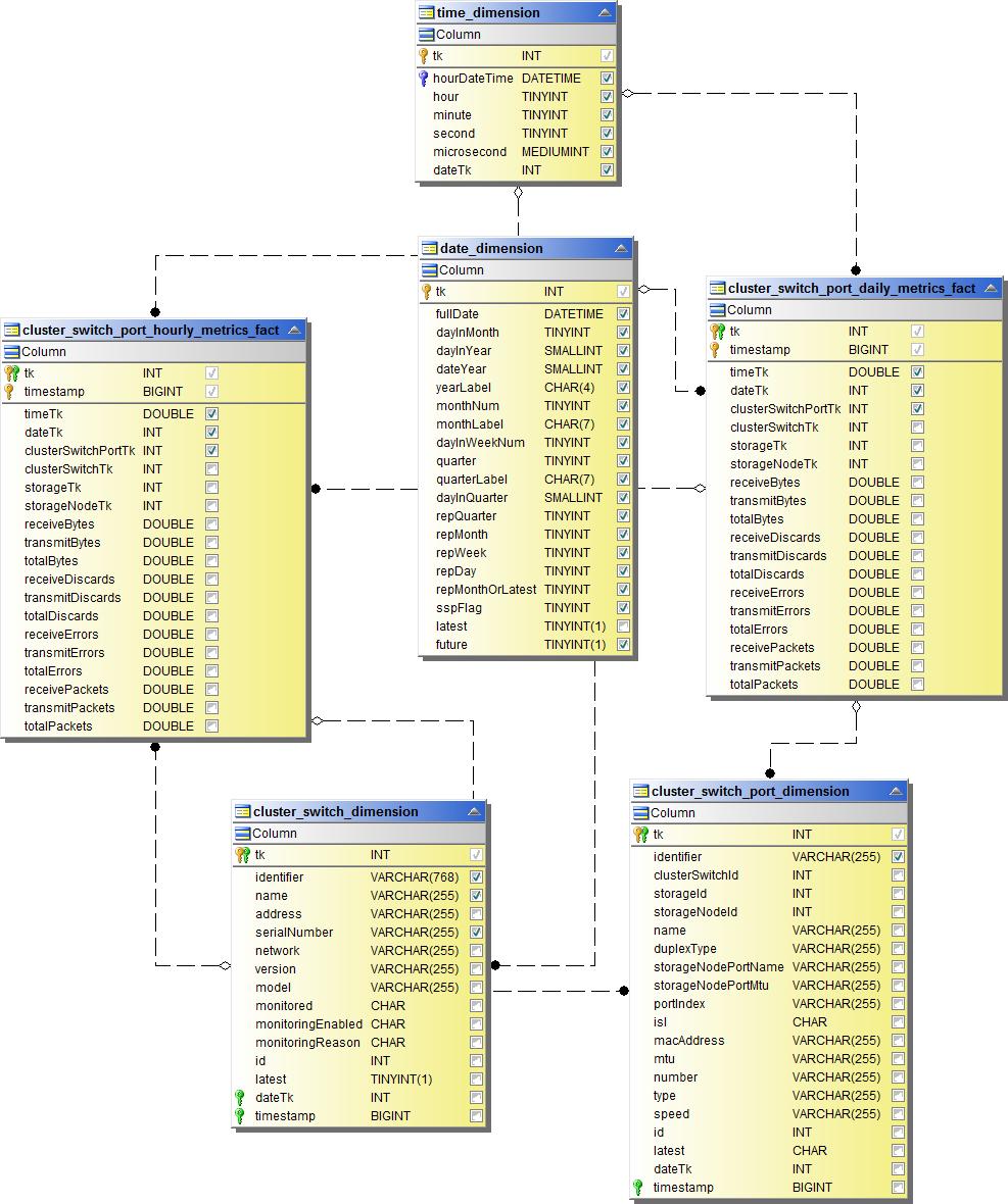
Cluster-Switch-Leistung

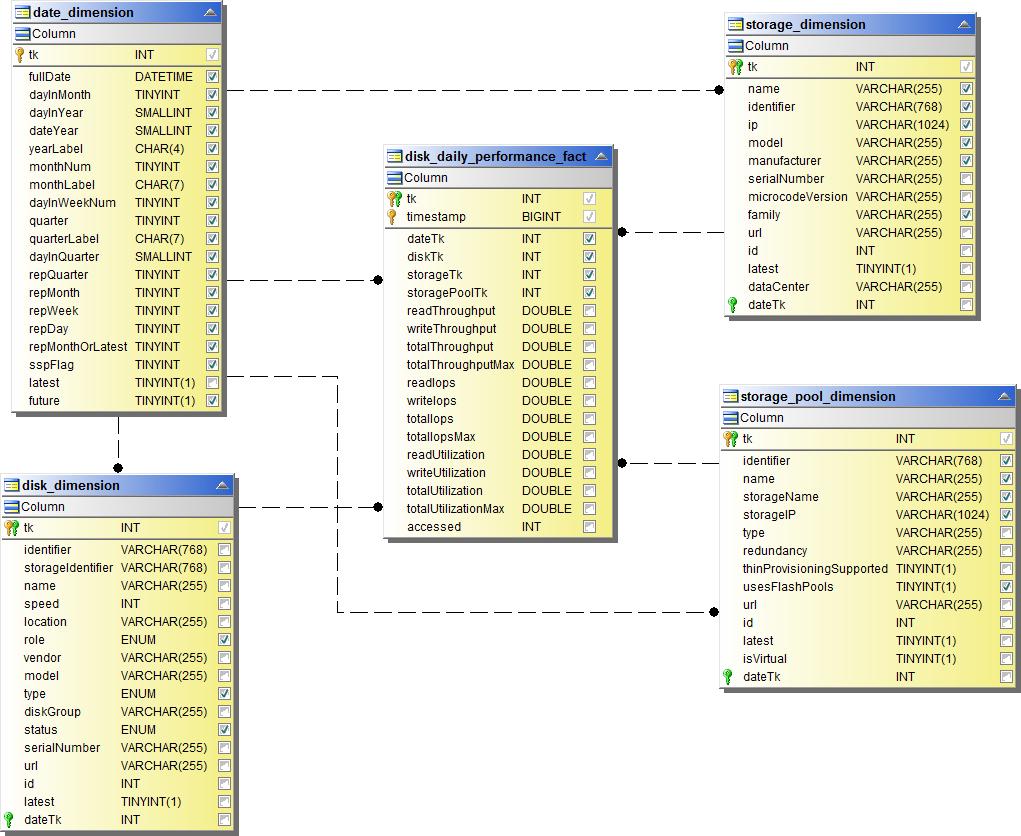
Tägliche Festplattenleistung

Stündliche Festplattenleistung

Host-Stundenleistung

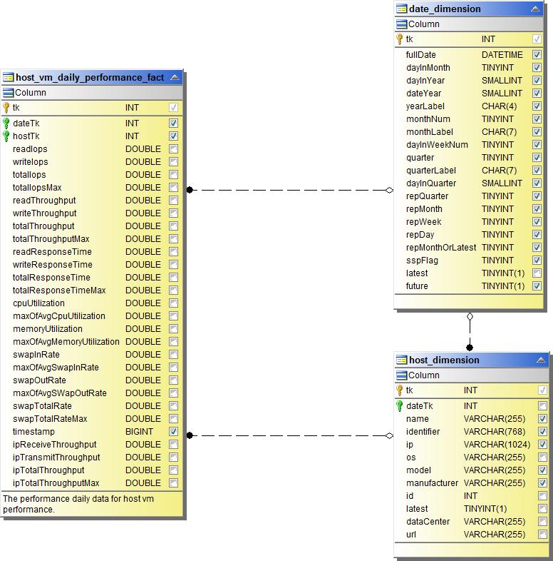
Tägliche Leistung der Host-VM

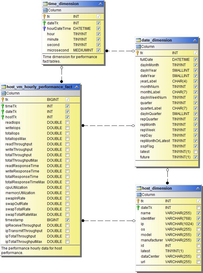
Host-VM-Stündliche Leistung

Internes Volumen, stündliche Leistung

Internes Volumen – Tägliche Leistung

Qtree Tägliche Leistung

Qtree Stundenleistung

Tägliche Leistung des Speicherknotens

Stündliche Leistung des Speicherknotens

Switch-Stundenleistung für Host

Switch-Stundenleistung für Port

Switch-Stundenleistung für Speicher

Switch-Stundenleistung für Band

VM-Leistung

Tägliche VM-Leistung für Host

VM-Stundenleistung für Host

Tägliche VM-Leistung für Host

VM-Stundenleistung für Host

Tägliche VMDK-Leistung

VMDK-Stundenleistung

Volumen Stündliche Leistung

Volumen Tägliche Leistung
