NetApp AIPod Mini – Enterprise RAG Inferencing mit NetApp und Intel
Dieses Dokument stellt ein validiertes Referenzdesign von NetApp AIPod für Enterprise RAG mit Technologien und kombinierten Funktionen von Intel Xeon 6-Prozessoren und NetApp -Datenverwaltungslösungen vor. Die Lösung demonstriert eine nachgelagerte ChatQnA-Anwendung, die ein großes Sprachmodell nutzt und gleichzeitigen Benutzern genaue, kontextrelevante Antworten liefert. Die Antworten werden über eine Air-Gap-RAG-Inferenzpipeline aus dem internen Wissensspeicher einer Organisation abgerufen.

Sathish Thyagarajan, Michael Oglesby, Arpita Mahajan, NetApp
Zusammenfassung
Eine wachsende Zahl von Organisationen nutzt Retrieval-Augmented Generation (RAG)-Anwendungen und große Sprachmodelle (LLMs), um Benutzereingaben zu interpretieren und Antworten zu generieren, um die Produktivität und den Geschäftswert zu steigern. Diese Eingaben und Antworten können Text, Code, Bilder oder sogar therapeutische Proteinstrukturen umfassen, die aus der internen Wissensdatenbank, Data Lakes, Code-Repositories und Dokumentenrepositorys einer Organisation abgerufen werden. Dieses Papier behandelt das Referenzdesign der NetApp AIPod Mini Lösung, bestehend aus NetApp AFF Storage und Servern mit Intel Xeon 6 Prozessoren. Es beinhaltet NetApp ONTAP Datenmanagement-Software in Kombination mit Intel Advanced Matrix Extensions (Intel AMX) sowie Intel AI for Enterprise RAG Software, die auf der Open Platform for Enterprise AI (OPEA) basiert. Das NetApp AIPod Mini for enterprise RAG ermöglicht es Organisationen, ein öffentliches LLM in eine private Generative AI (GenAI) Inferenzlösung zu integrieren. Die Lösung demonstriert effiziente und kostengünstige RAG-Inferenz der Enterprise-Klasse im Unternehmensmaßstab, die darauf ausgelegt ist, die Zuverlässigkeit zu erhöhen und Ihnen eine bessere Kontrolle über Ihre firmeneigenen Informationen zu ermöglichen.
Validierung durch Intel-Speicherpartner
Server mit Intel Xeon 6-Prozessoren sind für die Verarbeitung anspruchsvoller KI-Inferenz-Workloads ausgelegt und nutzen Intel AMX für maximale Leistung. Um optimale Speicherleistung und Skalierbarkeit zu ermöglichen, wurde die Lösung erfolgreich mit NetApp ONTAP validiert, sodass Unternehmen die Anforderungen von RAG-Anwendungen erfüllen können. Diese Validierung wurde auf Servern mit Intel Xeon 6-Prozessoren durchgeführt. Intel und NetApp pflegen eine starke Partnerschaft, deren Schwerpunkt auf der Bereitstellung optimierter, skalierbarer und auf die Geschäftsanforderungen der Kunden abgestimmter KI-Lösungen liegt.
Vorteile des Betriebs von RAG-Systemen mit NetApp
RAG-Anwendungen umfassen den Abruf von Wissen aus den Dokumentenablagen von Unternehmen in verschiedenen Formaten wie PDF, Text, CSV oder Excel. Diese Daten werden üblicherweise in Lösungen wie einem S3-Objektspeicher oder NFS On-Premises als Quelle für Daten gespeichert. NetApp ist führend im Datenmanagement, in der Datenmobilität, der Data Governance und Datensicherheitstechnologien im gesamten Ökosystem von Edge, Rechenzentrum und Cloud. NetApp ONTAP Datenmanagement bietet Speicher der Enterprise-Klasse zur Unterstützung verschiedener Arten von KI-Workloads, einschließlich Batch- und Echtzeit-Inferenz, und bietet einige der folgenden Vorteile:
-
Geschwindigkeit und Skalierbarkeit. Sie können große Datensätze mit hoher Geschwindigkeit für die Versionierung verarbeiten und dabei Leistung und Kapazität unabhängig voneinander skalieren.
-
Datenzugriff. Durch die Multiprotokollunterstützung können Clientanwendungen Daten mithilfe der Dateifreigabeprotokolle S3, NFS und SMB lesen. ONTAP S3 NAS-Buckets können den Datenzugriff in multimodalen LLM-Inferenzszenarien erleichtern.
-
Zuverlässigkeit und Vertraulichkeit. ONTAP bietet Datenschutz, integrierten NetApp Autonomous Ransomware Protection (ARP) und dynamische Speicherbereitstellung und bietet sowohl software- als auch hardwarebasierte Verschlüsselung zur Verbesserung der Vertraulichkeit und Sicherheit. ONTAP ist für alle SSL-Verbindungen mit FIPS 140-2 kompatibel.
Zielgruppe
Dieses Dokument richtet sich an KI-Entscheidungsträger, Dateningenieure, Unternehmensleiter und Abteilungsleiter, die die Vorteile einer Infrastruktur nutzen möchten, die für die Bereitstellung von RAG- und GenAI-Unternehmenslösungen entwickelt wurde. Vorkenntnisse in KI-Inferenz, LLMs, Kubernetes sowie Netzwerken und deren Komponenten sind in der Implementierungsphase hilfreich.
Technologieanforderungen
Hardware
Intel KI-Technologien
Mit Xeon 6 als Host-CPU profitieren beschleunigte Systeme von hoher Single-Thread-Leistung, höherer Speicherbandbreite, verbesserter Zuverlässigkeit, Verfügbarkeit und Wartungsfreundlichkeit (RAS) und mehr E/A-Lanes. Intel AMX beschleunigt die Inferenz für INT8 und BF16 und bietet Unterstützung für FP16-trainierte Modelle mit bis zu 2.048 Gleitkommaoperationen pro Zyklus pro Kern für INT8 und 1.024 Gleitkommaoperationen pro Zyklus pro Kern für BF16/FP16. Für die Bereitstellung einer RAG-Lösung mit Xeon 6-Prozessoren werden im Allgemeinen mindestens 250 GB RAM und 500 GB Festplattenspeicher empfohlen. Dies hängt jedoch stark von der Größe des LLM-Modells ab. Weitere Informationen finden Sie im Intel "Xeon 6 Prozessor" Produktbeschreibung.
Abbildung 1 – Compute-Server mit Intel Xeon 6-Prozessoren
NetApp AFF Speicher
Die NetApp AFF A-Series-Systeme der Einstiegs- und Mittelklasse bieten mehr Leistung, Dichte und höhere Effizienz. Die Systeme NetApp AFF A20, AFF A30 und AFF A50 bieten echten Unified Storage, der Block-, Datei- und Objektspeicher unterstützt und auf einem einzigen Betriebssystem basiert, das Daten für RAG-Anwendungen nahtlos verwalten, schützen und mobilisieren kann – und das zu den niedrigsten Kosten in der gesamten Hybrid Cloud.
Abbildung 2 – NetApp AFF A-Series-System.
| Hardware | Menge | Kommentar |
|---|---|---|
Intel Xeon 6th Gen (Granite Rapids) |
2 |
RAG-Inferenzknoten – mit Dual-Socket Intel Xeon 6900-Series (96 Core) oder Intel Xeon 6700-Series (64 Core) Prozessoren und 250GB bis 3TB RAM mit DDR5 (6400MHz) oder MRDIMM (8800MHz). 2U-Server. |
Control Plane Server mit Intel-Prozessor |
1 |
Kubernetes-Steuerebene/1U-Server. |
Auswahl eines 100-Gb-Ethernet-Switches |
1 |
Rechenzentrums-Switch. |
NetApp AFF A20 (oder AFF A30; AFF A50) |
1 |
Maximale Speicherkapazität: 9,3 PB. Hinweis: Netzwerk: 10/25/100 GbE-Ports. |
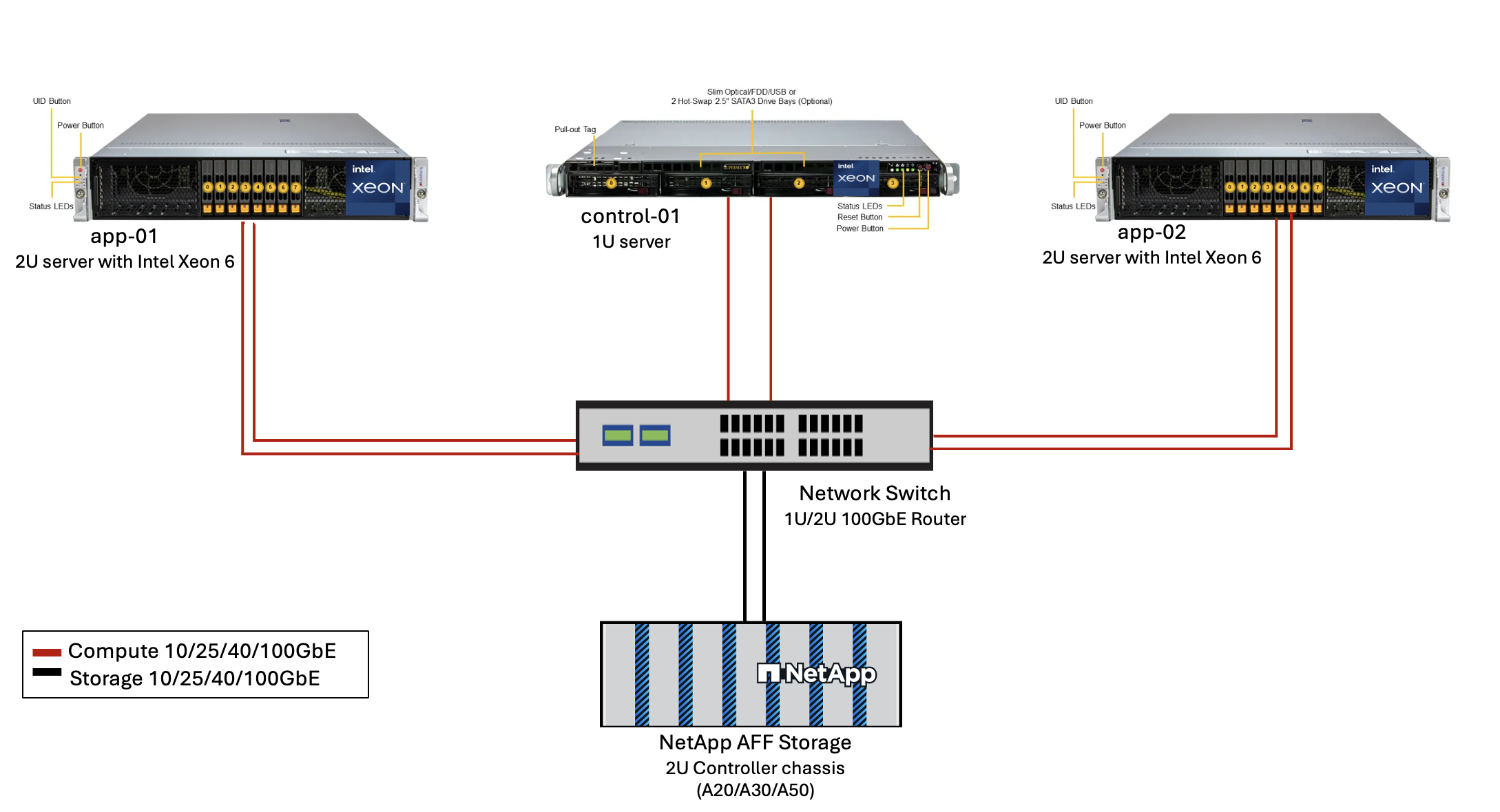
Zur Validierung dieses Referenzdesigns wurden Server mit Intel Xeon 6 Prozessoren von Supermicro (222HA-TN-OTO-37) und ein 100GbE Switch von Arista (7280R3A) verwendet.
Abbildung 3 – AIPod Mini Implementierungsarchitektur 
Software
Offene Plattform für Enterprise-KI
Die Open Platform for Enterprise AI (OPEA) ist eine Open-Source-Initiative unter der Leitung von Intel in Zusammenarbeit mit Ökosystempartnern. Es bietet eine modulare Plattform aus zusammensetzbaren Bausteinen, die die Entwicklung hochmoderner generativer KI-Systeme beschleunigen soll, mit einem starken Fokus auf RAG. OPEA umfasst ein umfassendes Framework mit LLMs, Datenspeichern, Prompt-Engines, RAG-Architekturentwürfen und einer vierstufigen Bewertungsmethode, die generative KI-Systeme anhand von Leistung, Funktionen, Vertrauenswürdigkeit und Unternehmensbereitschaft bewertet.
Im Kern besteht OPEA aus zwei Schlüsselkomponenten:
-
GenAIComps: ein servicebasiertes Toolkit bestehend aus Microservice-Komponenten
-
GenAIExamples: einsatzbereite Lösungen wie ChatQnA, die praktische Anwendungsfälle demonstrieren
Weitere Einzelheiten finden Sie im "OPEA-Projektdokumentation"
Intel AI for Enterprise RAG powered by OPEA
OPEA für Intel AI for Enterprise RAG vereinfacht die Umwandlung Ihrer Unternehmensdaten in handlungsrelevante Erkenntnisse. Angetrieben von Intel Xeon Prozessoren integriert es Komponenten von Industriepartnern, um einen optimierten Ansatz für die Bereitstellung von Unternehmenslösungen zu bieten. Es skaliert nahtlos mit bewährten Orchestrierungsframeworks und bietet die Flexibilität und Auswahl, die Ihr Unternehmen benötigt.
Aufbauend auf der Grundlage von OPEA erweitert Intel AI for Enterprise RAG diese Basis um wichtige Funktionen, die Skalierbarkeit, Sicherheit und Benutzererfahrung verbessern. Diese Funktionen umfassen Service-Mesh-Fähigkeiten für die nahtlose Integration mit modernen servicebasierten Architekturen, produktionsreife Validierung für die Zuverlässigkeit der Pipeline und eine funktionsreiche Benutzeroberfläche für RAG as a Service, die eine einfache Verwaltung und Überwachung von Workflows ermöglicht. Zusätzlich bieten Intel und Partner Support Zugang zu einem breiten Ökosystem von Lösungen, kombiniert mit integriertem Identity and Access Management (IAM) mit Benutzeroberfläche und Anwendungen für sichere und konforme Abläufe. Programmierbare Guardrails bieten eine feingranulare Kontrolle über das Pipeline-Verhalten und ermöglichen angepasste Sicherheits- und Compliance-Einstellungen.
NetApp ONTAP
NetApp ONTAP ist die grundlegende Technologie, die den kritischen Datenspeicherlösungen von NetApp zugrunde liegt. ONTAP umfasst verschiedene Datenverwaltungs- und Datenschutzfunktionen, wie z. B. automatischen Ransomware-Schutz vor Cyberangriffen, integrierte Datentransportfunktionen und Speichereffizienzfunktionen. Diese Vorteile gelten für eine Reihe von Architekturen, von lokalen bis hin zu hybriden Multiclouds in NAS, SAN, Objekt- und softwaredefiniertem Speicher für LLM-Bereitstellungen. Sie können einen ONTAP S3-Objektspeicherserver in einem ONTAP Cluster zum Bereitstellen von RAG-Anwendungen verwenden und dabei die Speichereffizienz und Sicherheit von ONTAP nutzen, die durch autorisierte Benutzer und Clientanwendungen bereitgestellt wird. Weitere Informationen finden Sie unter "Erfahren Sie mehr über die ONTAP S3-Konfiguration"
NetApp Trident
Die NetApp Trident -Software ist ein Open-Source- und vollständig unterstützter Speicherorchestrator für Container und Kubernetes-Distributionen, einschließlich Red Hat OpenShift. Trident funktioniert mit dem gesamten NetApp -Speicherportfolio, einschließlich NetApp ONTAP , und unterstützt auch NFS- und iSCSI-Verbindungen. Weitere Informationen finden Sie unter "NetApp Trident auf Git"
| Software | Version | Kommentar |
|---|---|---|
OPEA - Intel AI für Enterprise RAG |
2,0 |
Enterprise-RAG-Plattform basierend auf OPEA-Microservices |
Container Storage Interface (CSI-Treiber) |
NetApp Trident 25.10 |
Ermöglicht dynamische Bereitstellung, NetApp Snapshot-Kopien und Volumes. |
Ubuntu |
22.04.5 |
Betriebssystem auf Zwei-Node-Cluster. |
Container-Orchestrierung |
Kubernetes 1.31.9 (Installiert durch Enterprise RAG infrastructure playbook) |
Umgebung zum Ausführen des RAG-Frameworks |
ONTAP |
ONTAP 9.16.1P4 oder höher |
Storage OS auf AFF A20. |
Lösungsbereitstellung
Software-Stack
Die Lösung wird auf einem Kubernetes-Cluster bereitgestellt, der aus Intel Xeon-basierten App-Knoten besteht. Um eine grundlegende Hochverfügbarkeit für die Kubernetes-Steuerebene zu implementieren, sind mindestens drei Knoten erforderlich. Wir haben die Lösung mithilfe des folgenden Cluster-Layouts validiert.
Tabelle 3 – Kubernetes-Cluster-Layout
| Node | Rolle | Menge |
|---|---|---|
Server mit Intel Xeon 6 Prozessoren und 1TB RAM |
App-Knoten, Steuerebenenknoten |
2 |
Generischer Server |
Steuerebenenknoten |
1 |
Die folgende Abbildung zeigt eine „Software-Stack-Ansicht“ der Lösung.
Bereitstellungsschritte
Bereitstellen des ONTAP Speichergeräts
Implementieren und Bereitstellen Ihres NetApp ONTAP Speichergeräts. Weitere Informationen finden Sie im "Dokumentation zu ONTAP -Hardwaresystemen" für Details.
Konfigurieren Sie ein ONTAP SVM für den NFS- und S3-Zugriff
Konfigurieren Sie eine ONTAP Storage Virtual Machine (SVM) für den NFS- und S3-Zugriff in einem Netzwerk, auf das Ihre Kubernetes-Knoten zugreifen können.
Um eine SVM mit ONTAP System Manager zu erstellen, navigieren Sie zu Speicher > Speicher-VMs und klicken Sie auf die Schaltfläche + Hinzufügen. Wenn Sie den S3-Zugriff für Ihre SVM aktivieren, wählen Sie die Option zur Verwendung eines von einer externen Zertifizierungsstelle (CA) signierten Zertifikats und nicht eines systemgenerierten Zertifikats. Sie können entweder ein selbstsigniertes Zertifikat oder ein Zertifikat verwenden, das von einer öffentlich vertrauenswürdigen Zertifizierungsstelle signiert wurde. Weitere Einzelheiten finden Sie im "ONTAP -Dokumentation."
Der folgende Screenshot zeigt die Erstellung einer SVM mit ONTAP System Manager. Ändern Sie die Details je nach Bedarf entsprechend Ihrer Umgebung.
Abbildung 5 - SVM-Erstellung mit ONTAP System Manager.

Konfigurieren von S3-Berechtigungen
Konfigurieren Sie die S3-Benutzer-/Gruppeneinstellungen für die SVM, die Sie im vorherigen Schritt erstellt haben. Stellen Sie sicher, dass Sie einen Benutzer mit vollem Zugriff auf alle S3-API-Operationen für diese SVM haben. Weitere Informationen finden Sie in der ONTAP S3-Dokumentation.
Hinweis: Dieser Benutzer wird für den Datenaufnahmedienst der Intel AI for Enterprise RAG-Anwendung benötigt. Wenn Sie Ihre SVM mit ONTAP System Manager erstellt haben, hat System Manager beim Erstellen Ihrer SVM automatisch einen Benutzer namens sm_s3_user und eine Richtlinie namens FullAccess erstellt, aber es wurden keine Berechtigungen für sm_s3_user zugewiesen.
Um die Berechtigungen für diesen Benutzer zu bearbeiten, navigieren Sie zu „Speicher“ > „Speicher-VMs“, klicken Sie auf den Namen der SVM, die Sie im vorherigen Schritt erstellt haben, klicken Sie auf „Einstellungen“ und dann auf das Stiftsymbol neben „S3“. Geben sm_s3_user Vollzugriff auf alle S3-API-Operationen, erstellen Sie eine neue Gruppe, die verknüpft sm_s3_user mit dem FullAccess Richtlinie, wie im folgenden Screenshot dargestellt.
Abbildung 6 - S3-Berechtigungen.

Erstellen eines S3-Buckets
Erstellen Sie einen S3-Bucket innerhalb der SVM, die Sie zuvor erstellt haben. Um eine SVM mit ONTAP System Manager zu erstellen, navigieren Sie zu Speicher > Buckets und klicken Sie auf die Schaltfläche + Hinzufügen. Weitere Einzelheiten finden Sie in der ONTAP S3-Dokumentation.
Der folgende Screenshot zeigt die Erstellung eines S3-Buckets mit ONTAP System Manager.
Abbildung 7 - Erstellen eines S3-Buckets. 
Konfigurieren von S3-Bucket-Berechtigungen
Konfigurieren Sie die Berechtigungen für den S3-Bucket, den Sie im vorherigen Schritt erstellt haben. Stellen Sie sicher, dass der Benutzer, den Sie in einem vorherigen Schritt konfiguriert haben, über die folgenden Berechtigungen verfügt: GetObject, PutObject, DeleteObject, ListBucket, GetBucketAcl, GetObjectAcl, ListBucketMultipartUploads, ListMultipartUploadParts, GetObjectTagging, PutObjectTagging, DeleteObjectTagging, GetBucketLocation, GetBucketVersioning, PutBucketVersioning, ListBucketVersions, GetBucketPolicy, PutBucketPolicy, DeleteBucketPolicy, PutLifecycleConfiguration, GetLifecycleConfiguration, GetBucketCORS, PutBucketCORS.
Um S3-Bucket-Berechtigungen mit ONTAP System Manager zu bearbeiten, navigieren Sie zu Speicher > Buckets, klicken Sie auf den Namen Ihres Buckets, klicken Sie auf Berechtigungen und dann auf Bearbeiten. Weitere Informationen finden Sie im "ONTAP S3-Dokumentation" für weitere Einzelheiten.
Der folgende Screenshot zeigt die erforderlichen Bucket-Berechtigungen im ONTAP System Manager.
Abbildung 8 - S3-Bucket-Berechtigungen. 
Erstellen einer Bucket-Cross-Origin-Ressourcenfreigaberegel
Erstellen Sie mithilfe der ONTAP CLI eine Bucket-Cross-Origin-Resource-Sharing-Regel (CORS) für den Bucket, den Sie im vorherigen Schritt erstellt haben:
ontap::> bucket cors-rule create -vserver erag -bucket erag-data -allowed-origins *erag.com -allowed-methods GET,HEAD,PUT,DELETE,POST -allowed-headers *
Diese Regel ermöglicht OPEA for Intel AI for Enterprise RAG-Webanwendung, mit dem Bucket von einem Webbrowser aus zu interagieren.
Bereitstellen von Servern
Stellen Sie Ihre Server bereit und installieren Sie Ubuntu 22.04 LTS auf jedem Server. Installieren Sie nach der Installation von Ubuntu die NFS-Dienstprogramme auf jedem Server. Führen Sie zum Installieren der NFS-Dienstprogramme den folgenden Befehl aus:
apt-get update && apt-get install nfs-common
Enterprise RAG 2.0 bereitstellen
Den vollständigen, schrittweisen Bereitstellungsablauf entnehmen Sie bitte dem folgenden Dokument: NetApp AIPod Mini für ERAG - Bereitstellungsschritte Alle Voraussetzungen, die Infrastrukturvorbereitung, die Konfigurationsparameter und die Bereitstellungsverfahren sind im oben genannten Implementierungs-Leitfaden dokumentiert.
Greifen Sie auf OPEA für Intel AI for Enterprise RAG UI zu
Greifen Sie auf die OPEA für Intel AI for Enterprise RAG UI zu. Weitere Informationen finden Sie in der "Intel AI for Enterprise RAG-Bereitstellungsdokumentation".
Abbildung 9 – OPEA für Intel AI for Enterprise RAG UI. 
Daten für RAG aufnehmen
Sie können jetzt Dateien zur Einbeziehung in die RAG-basierte Abfrageerweiterung aufnehmen. Es gibt mehrere Optionen zum Einlesen von Dateien. Wählen Sie die passende Option für Ihre Anforderungen.
Hinweis: Nachdem eine Datei eingelesen wurde, überprüft die OPEA for Intel AI for Enterprise RAG application automatisch, ob Aktualisierungen für die Datei vorliegen, und liest die Aktualisierungen entsprechend ein.
*Option 1: Laden Sie die Dateien direkt in Ihren S3-Bucket hoch. Um viele Dateien gleichzeitig zu verarbeiten, empfehlen wir, die Dateien mit dem S3-Client Ihrer Wahl in Ihren zuvor erstellten S3-Bucket hochzuladen. Beliebte S3-Clients sind die AWS CLI, das Amazon SDK für Python (Boto3), s3cmd, S3 Browser, Cyberduck und Commander One. Wenn die Dateien einen unterstützten Typ haben, werden alle Dateien, die Sie in Ihren S3-Bucket hochladen, automatisch von der OPEA for Intel AI for Enterprise RAG-Anwendung übernommen.
Hinweis: Zum Zeitpunkt der Erstellung dieses Dokuments werden die folgenden Dateitypen unterstützt: PDF, HTML, TXT, DOC, DOCX, ADOC, PPT, PPTX, MD, XML, JSON, JSONL, YAML, XLS, XLSX, CSV, TIFF, JPG, JPEG, PNG und SVG.
Sie können die OPEA für Intel AI for Enterprise RAG UI verwenden, um zu bestätigen, dass Ihre Dateien ordnungsgemäß ingestiert wurden. Details finden Sie in der Dokumentation zur Intel AI for Enterprise RAG UI. Beachten Sie, dass es einige Zeit dauern kann, bis die Anwendung eine große Anzahl von Dateien ingestiert hat.
*Option 2: Hochladen über die Benutzeroberfläche Wenn Sie nur wenige Dateien importieren müssen, können Sie diese mit der OPEA for Intel AI for Enterprise RAG UI importieren. Weitere Informationen finden Sie in der Dokumentation zur Intel AI for Enterprise RAG UI.
Abbildung 10 - Benutzeroberfläche für die Datenerfassung. 
Chat-Abfragen ausführen
Sie können jetzt mit der OPEA for Intel AI for Enterprise RAG-Anwendung über die enthaltene Chat-Oberfläche „chatten“. Bei der Beantwortung Ihrer Anfragen führt die Anwendung RAG unter Verwendung Ihrer importierten Dateien durch. Das bedeutet, dass die Anwendung automatisch nach relevanten Informationen in Ihren importierten Dateien sucht und diese Informationen bei der Beantwortung Ihrer Anfragen einbezieht.
Größenberatung
Im Rahmen unserer Validierungsbemühungen haben wir in Abstimmung mit Intel Leistungstests durchgeführt. Das Ergebnis dieser Tests sind die in der folgenden Tabelle aufgeführten Größenrichtlinien.
| Charakterisierungen | Wert | Kommentar |
|---|---|---|
Modellgröße |
20 Milliarden Parameter |
Llama-8B, Llama-13B, Mistral 7B, Qwen 14B, DeepSeek Distill 8B |
Eingabegröße |
~2.000 Token |
~4 Seiten |
Ausgabegröße |
~2.000 Token |
~4 Seiten |
Gleichzeitige Benutzer |
32 |
„Gleichzeitige Benutzer“ bezieht sich auf Eingabeaufforderungen, die gleichzeitig Abfragen übermitteln. |
Hinweis: Die oben genannten Dimensionierungsempfehlungen basieren auf Leistungsvalidierungs- und Testergebnissen mit Intel Xeon 6 Prozessoren mit 96 Kernen. Für Kunden mit ähnlichen I/O-Tokens und Anforderungen an die Modellgröße empfehlen wir die Verwendung von Servern mit Xeon 6 Prozessoren mit 96 Kernen. Weitere Informationen zur Dimensionierung finden Sie unter "Intel AI for Enterprise RAG-Dimensionierungsleitfaden".
Abschluss
Enterprise-RAG-Systeme und LLMs sind Technologien, die zusammenarbeiten, um Unternehmen präzise und kontextbezogene Antworten zu ermöglichen. Diese Antworten basieren auf dem Abruf von Informationen aus einer umfangreichen Sammlung privater und interner Unternehmensdaten. Durch die Nutzung von RAG, APIs, Vektor-Embeddings und Hochleistungsspeichersystemen zur Abfrage von Dokumentenablagen mit Unternehmensdaten werden die Daten schneller und sicher verarbeitet. Der NetApp AIPod Mini kombiniert NetApps intelligente Dateninfrastruktur mit ONTAP-Datenmanagementfunktionen und Intel Xeon 6 Prozessoren, Intel AI for Enterprise RAG und dem OPEA Software-Stack, um die Bereitstellung leistungsstarker RAG-Anwendungen zu unterstützen und Unternehmen auf den Weg zur KI-Führungsrolle zu bringen.
Anerkennung
Dieses Dokument wurde von Sathish Thyagarajan, Michael Oglesby und Arpita Mahajan, Mitgliedern des NetApp Solutions Engineering Teams, verfasst. Die Autoren möchten außerdem dem Enterprise AI Produktteam bei Intel—Ajay Mungara, Mikolaj Zyczynski, Igor Konopko, Ramakrishna Karamsetty, Michal Prostko, Anna Alberska, Maciej Cichocki, Shreejan Mistry, Nicholas Rago und Ned Fiori—sowie weiteren Teammitgliedern bei NetApp—Lawrence Bunka, Bobby Oommen und Jeff Liborio—für ihre kontinuierliche Unterstützung und Hilfe während des Validierungsprozesses der Lösung danken.
Stückliste
Die folgende Stückliste wurde für die Funktionsvalidierung dieser Lösung verwendet und kann als Referenz verwendet werden. Es kann jeder Server oder jede Netzwerkkomponente (oder sogar ein vorhandenes Netzwerk mit vorzugsweise 100 GbE Bandbreite) verwendet werden, die mit der folgenden Konfiguration übereinstimmt.
Für den App-Server:
| Teilenummer | Produktbeschreibung | Menge |
|---|---|---|
222HA-TN-OTO-37 |
Hyper SuperServer SYS-222HA-TN /2U |
2 |
P4X-GNR6972P-SRPL2-UC |
Intel Xeon 6972P Prozessor 96-Core 2,40GHz 480MB Cache (500W) |
4 |
RAM |
MEM-DR564MC-ER64(x16)64GB DDR5-6400 2RX4 (16Gb) ECC RDIMM |
32 |
HDS-M2N4-960G0-E1-TXD-NON-080(x2) SSD M.2 NVMe PCIe4 960GB 1DWPD TLC D, 80mm |
2 |
|
WS-1K63A-1R(x2)1U 692W/1600W redundantes Netzteil mit Einzelausgang. Wärmeableitung von 2361 BTU/h bei einer maximalen Temperatur von 59 °C (ca.) |
4 |
Für den Kontrollserver:
Teilenummer |
Produktbeschreibung |
Menge |
511R-M-OTO-17 |
OPTIMIERT UP 1U X13SCH-SYS, CSE-813MF2TS-R0RCNBP, PWS-602A-1R |
1 |
RPL-E 6369P IP 8C/16T 3.3G 24MB 95W 1700 BO |
1 |
|
RAM |
MEM-DR516MB-EU48(x2)16GB DDR5-4800 1Rx8 (16Gb) ECC UDIMM |
1 |
HDS-M2N4-960G0-E1-TXD-NON-080(x2) SSD M.2 NVMe PCIe4 960GB 1DWPD TLC D, 80mm |
2 |
Für den Netzwerk-Switch:
Teilenummer |
Produktbeschreibung |
Menge |
DCS-7280CR3A |
Arista 7280R3A 28x100 GbE |
1 |
NetApp AFF -Speicher:
Teilenummer |
Produktbeschreibung |
Menge |
AFF-A20A-100-C |
AFF A20 HA System, -C |
1 |
X800-42U-R6-C |
Überbrückungsbatterie, In-Cab, C13-C14, -C |
2 |
X97602A-C |
Netzteil, 1600 W, Titan, -C |
2 |
X66211B-2-N-C |
Kabel, 100GbE, QSFP28-QSFP28, Cu, 2m, -C |
4 |
X66240A-05-N-C |
Kabel, 25GbE, SFP28-SFP28, Cu, 0,5m, -C |
2 |
X5532A-N-C |
Schiene, 4-Pfosten, dünn, rund/quadratisch, klein, verstellbar, 24–32, -C |
1 |
X4024A-2-A-C |
Laufwerkspaket 2 x 1,92 TB, NVMe4, SED, -C |
6 |
X60130A-C |
IO-Modul, 2PT, 100GbE, -C |
2 |
X60132A-C |
IO-Modul, 4PT, 10/25GbE, -C |
2 |
SW-ONTAPB-FLASH-A20-C |
SW, ONTAP -Basispaket, pro TB, Flash, A20, -C |
23 |
Checkliste zur Infrastrukturbereitschaft
Weitere Einzelheiten finden Sie in der NetApp AIPod Mini - Infrastrukturbereitschaft.
Wo Sie weitere Informationen finden
Weitere Informationen zu den in diesem Dokument beschriebenen Informationen finden Sie in den folgenden Dokumenten und/oder auf den folgenden Websites:
"Playbook zur OPEA Enterprise RAG-Bereitstellung" == Versionsverlauf
| Version | Datum | Dokumentversionsverlauf |
|---|---|---|
Version 1.0 |
September 2025 |
Erstveröffentlichung |
Version 2.0 |
Feb 2026 |
Aktualisiert mit OPEA-Intel AI for Enterprise RAG 2.0 |