Se proporciona el idioma español mediante traducción automática para su comodidad. En caso de alguna inconsistencia, el inglés precede al español.
Diagramas de esquema de informes de Data Infrastructure Insights
Este documento proporciona diagramas de esquema para la base de datos de informes.
|
|
La función de informes está disponible en Data Infrastructure Insights"Edición Premium" . |
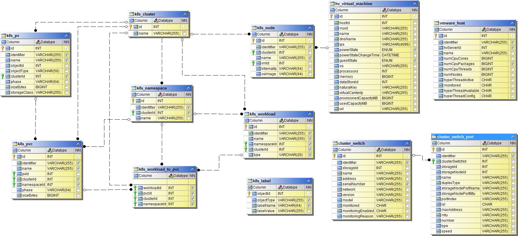
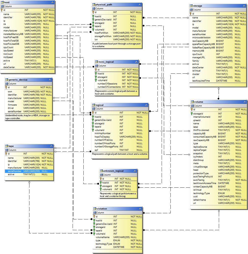
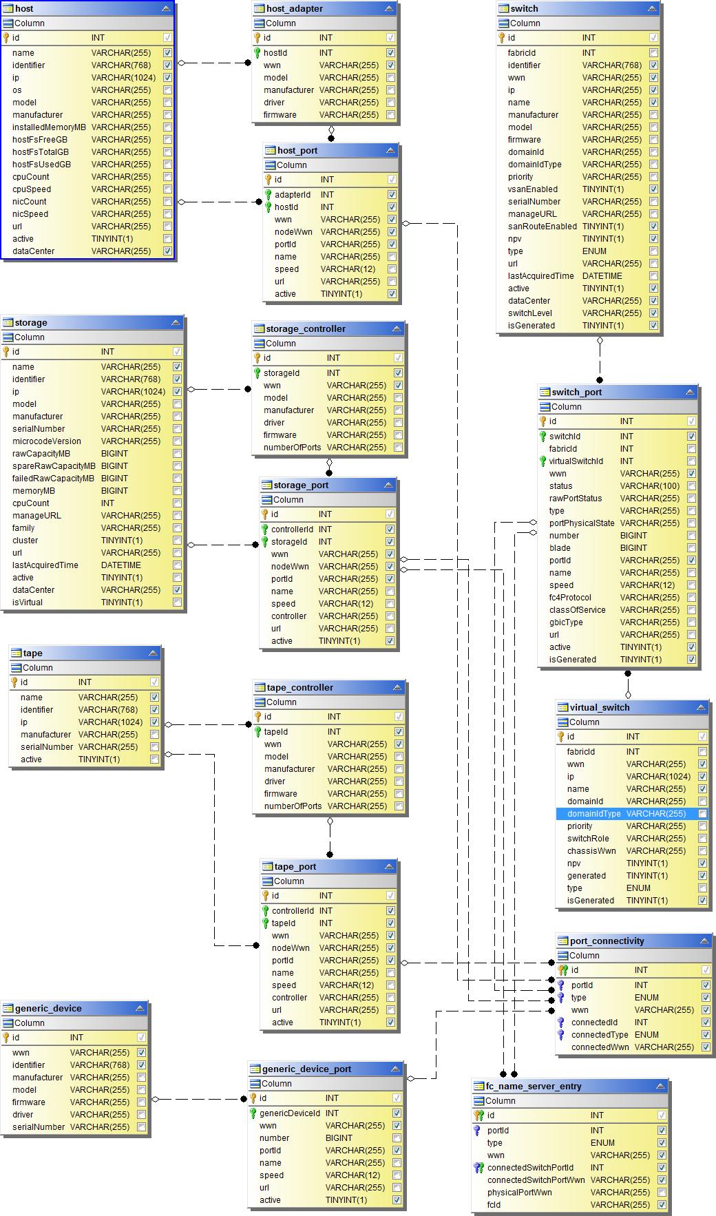
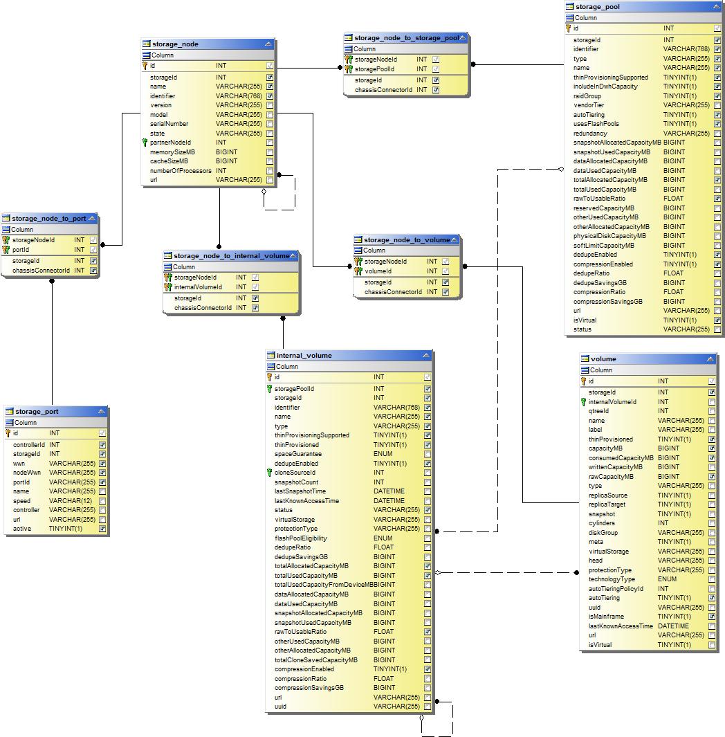
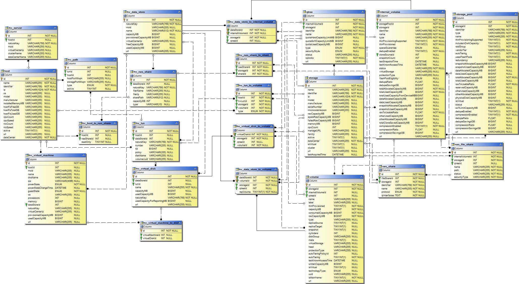
Datamart de inventario
Las siguientes imágenes describen el datamart del inventario.
Anotaciones

Aplicaciones

Métricas de Kubernetes

Dato sobre las métricas del clúster de Kubernetes

Dato sobre las métricas del espacio de nombres de Kubernetes

Dato sobre las métricas de nodo de Kubernetes

Dato sobre las métricas de PVC de Kubernetes

Dato sobre las métricas de carga de trabajo de Kubernetes

NAS

Caminos y violaciones

Conectividad portuaria

Tejido SAN

Almacenamiento

Nodo de almacenamiento

Máquina virtual

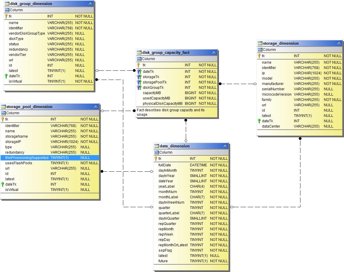
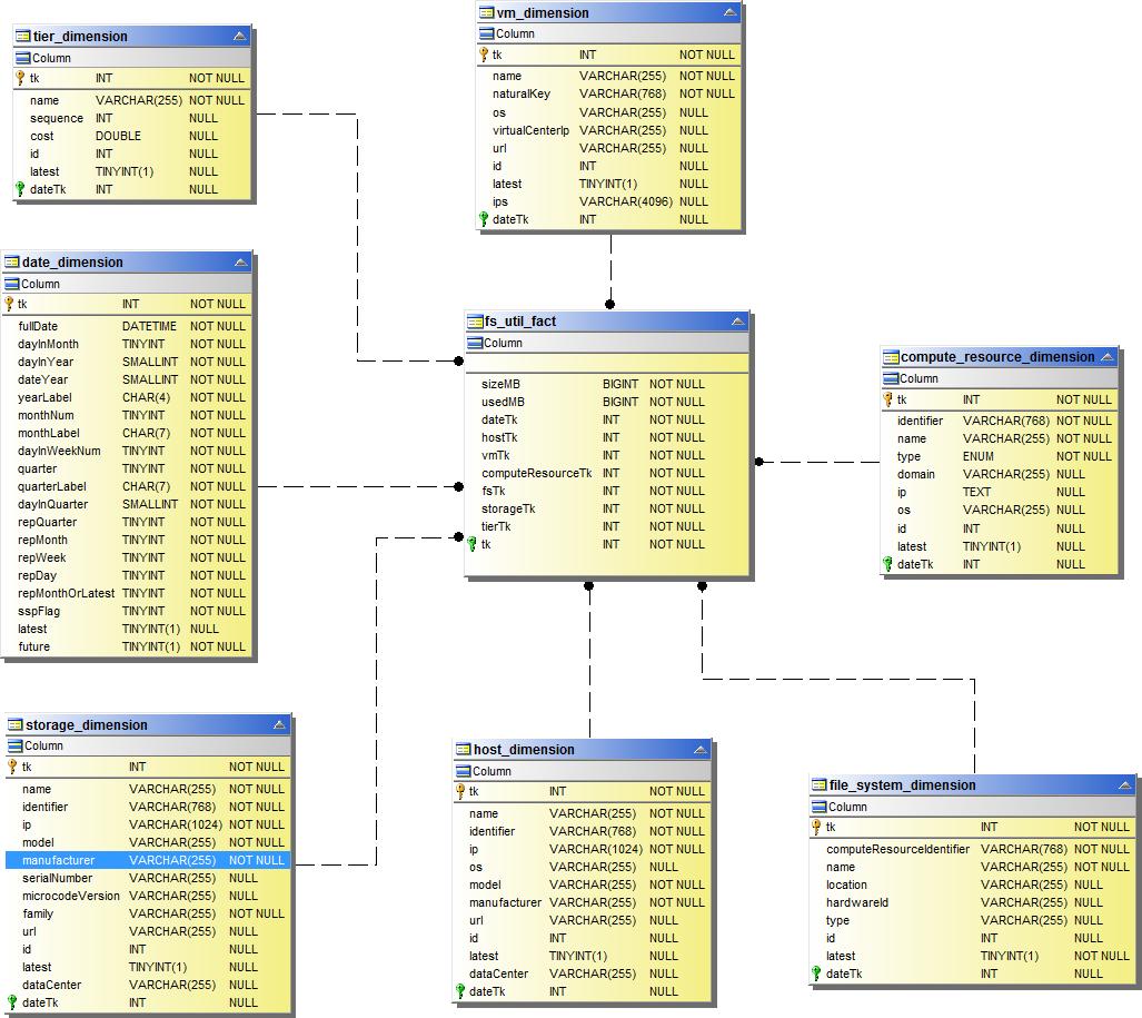
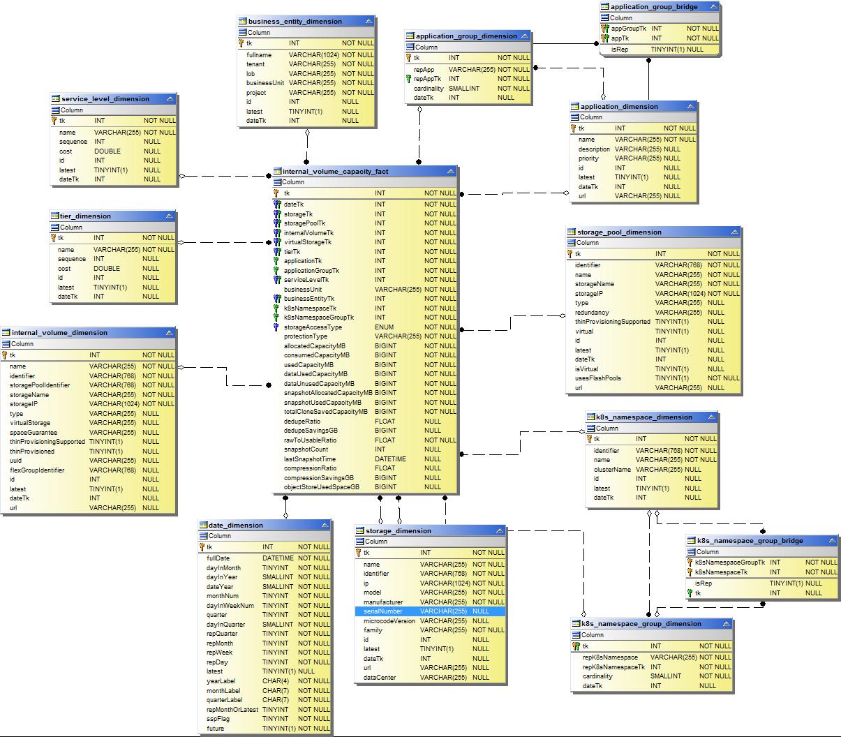
Capacidad de Datamart
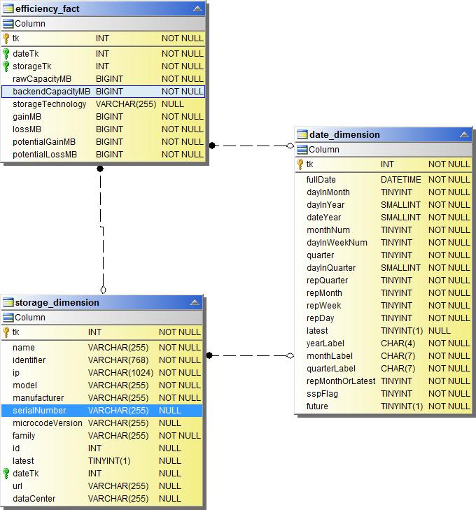
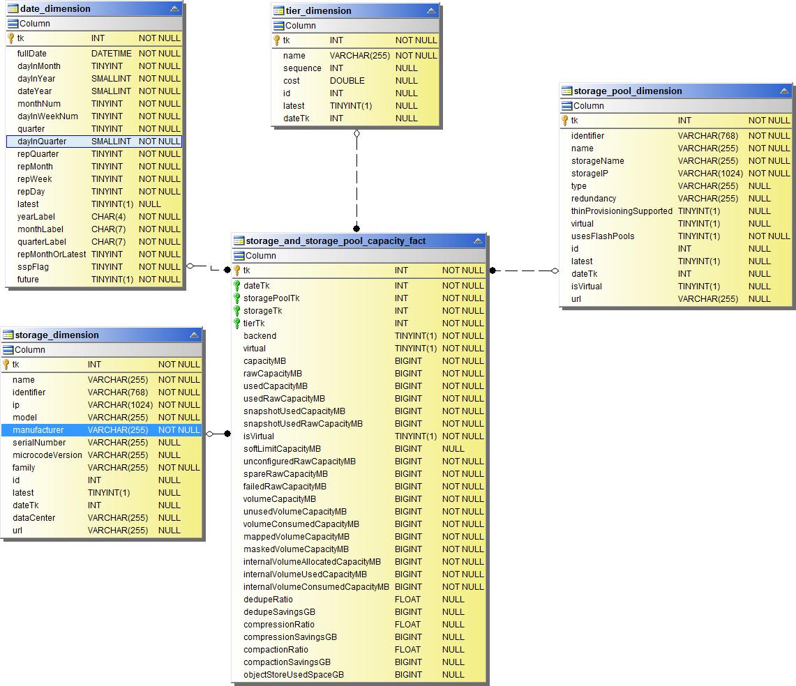
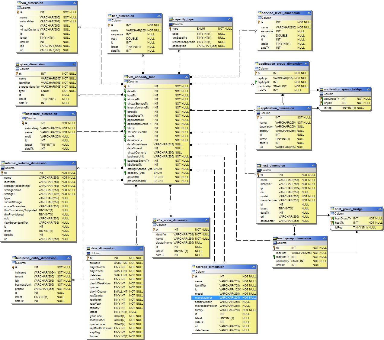
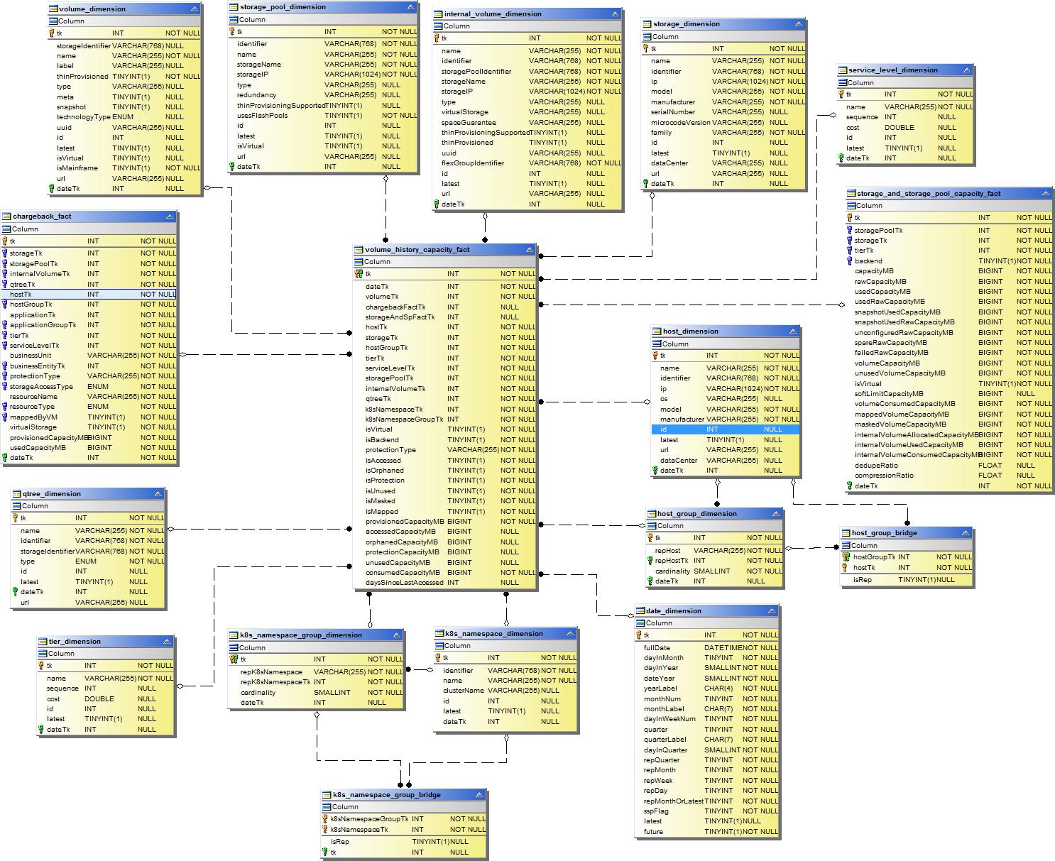
Las siguientes imágenes describen la capacidad del datamart.
Contracargo

Capacidad del grupo de discos

Utilización del sistema de archivos

Capacidad de volumen interno

Capacidad fotovoltaica de Kubernetes

Capacidad del puerto

Capacidad de Qtree

Eficiencia de la capacidad de almacenamiento

Capacidad de almacenamiento y pool de almacenamiento

Capacidad del nodo de almacenamiento

Capacidad de la máquina virtual

Capacidad de volumen

Datamart de rendimiento
Las siguientes imágenes describen el rendimiento del datamart.
Rendimiento por hora del volumen de la aplicación

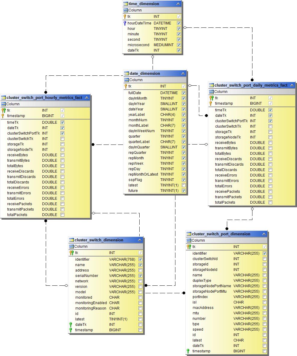
Rendimiento del conmutador de clúster

Rendimiento diario del disco

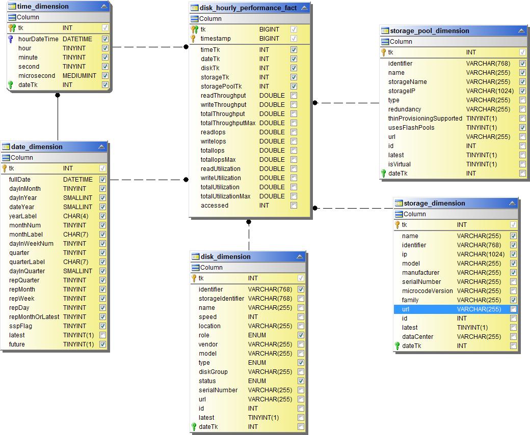
Rendimiento por hora del disco

Presentador de rendimiento por hora

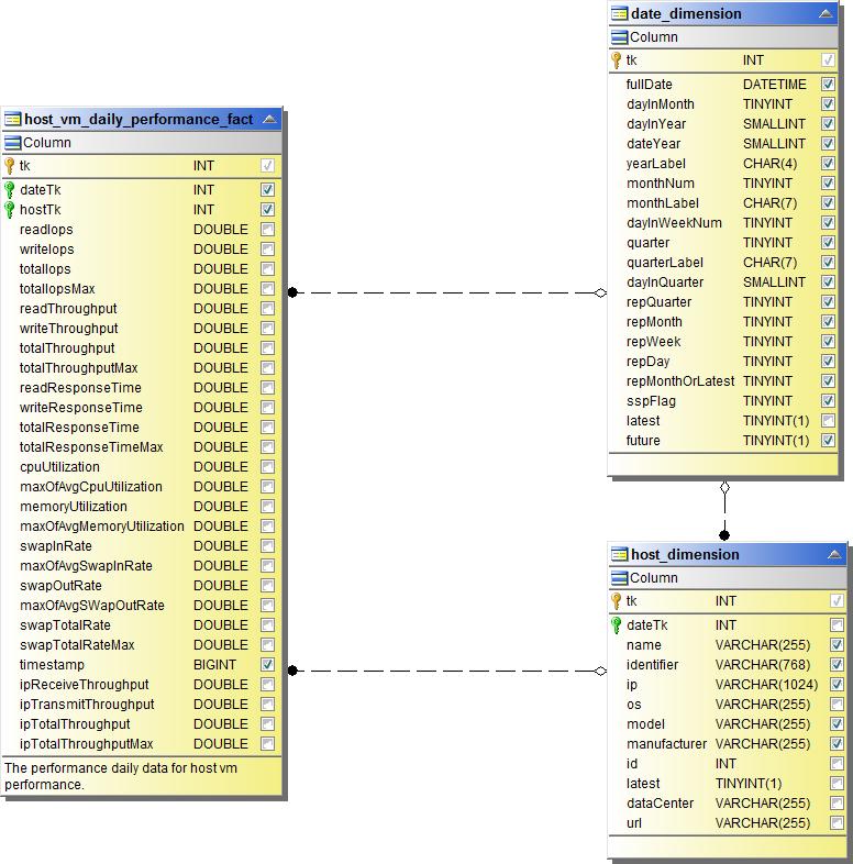
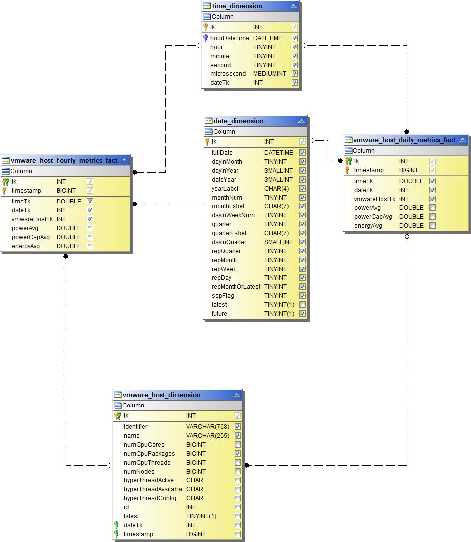
Rendimiento diario de la máquina virtual host

Rendimiento por hora de la máquina virtual host

Rendimiento horario del volumen interno

Rendimiento diario del volumen interno

Rendimiento diario de Qtree

Rendimiento por hora de Qtree

Rendimiento diario del nodo de almacenamiento

Rendimiento por hora del nodo de almacenamiento

Cambiar el rendimiento por hora del host

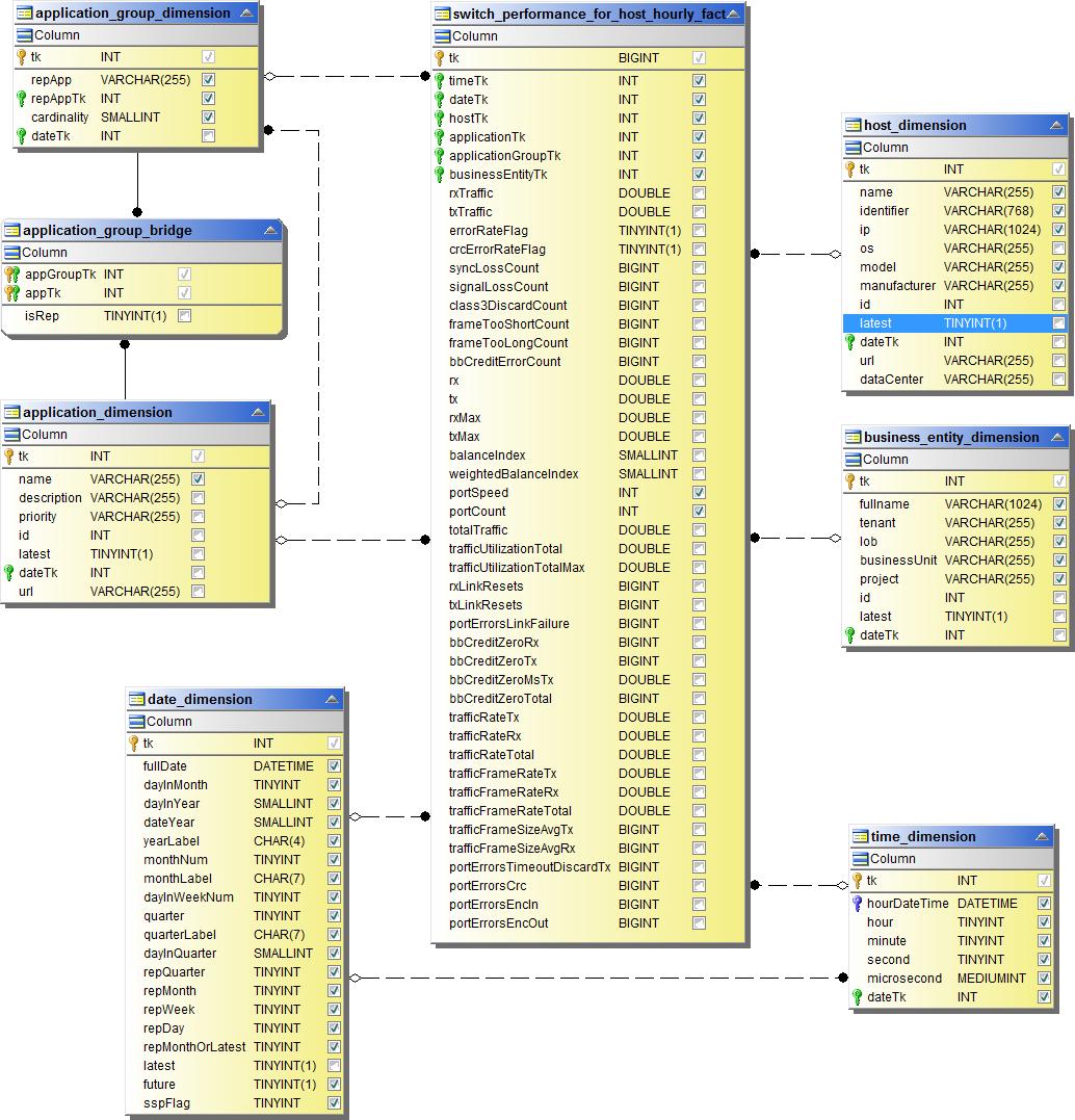
Rendimiento por hora del conmutador para el puerto

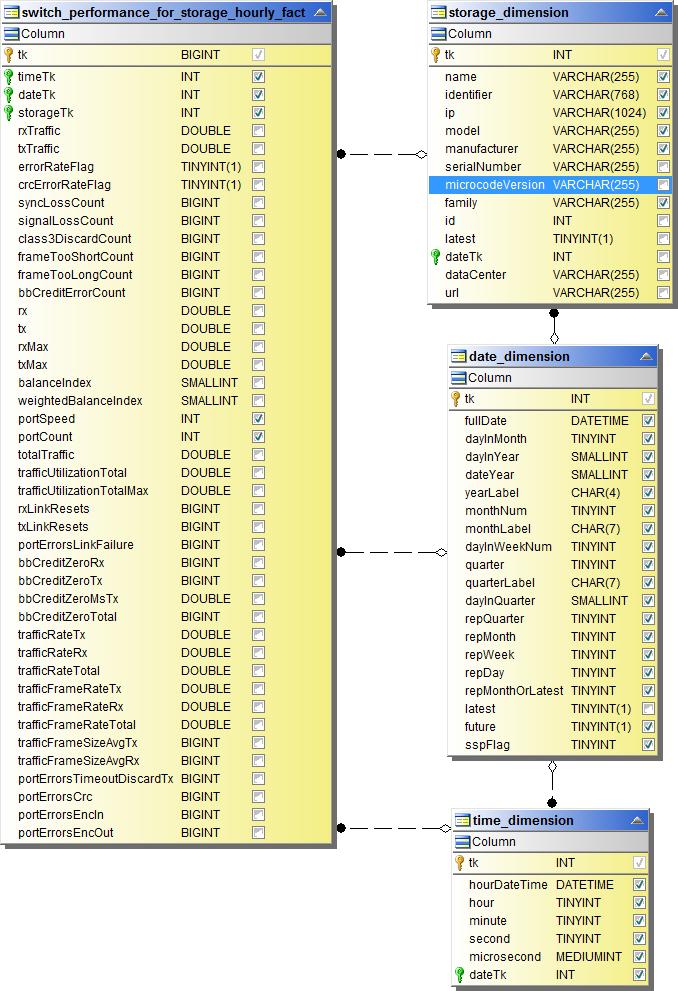
Cambiar el rendimiento por hora para el almacenamiento

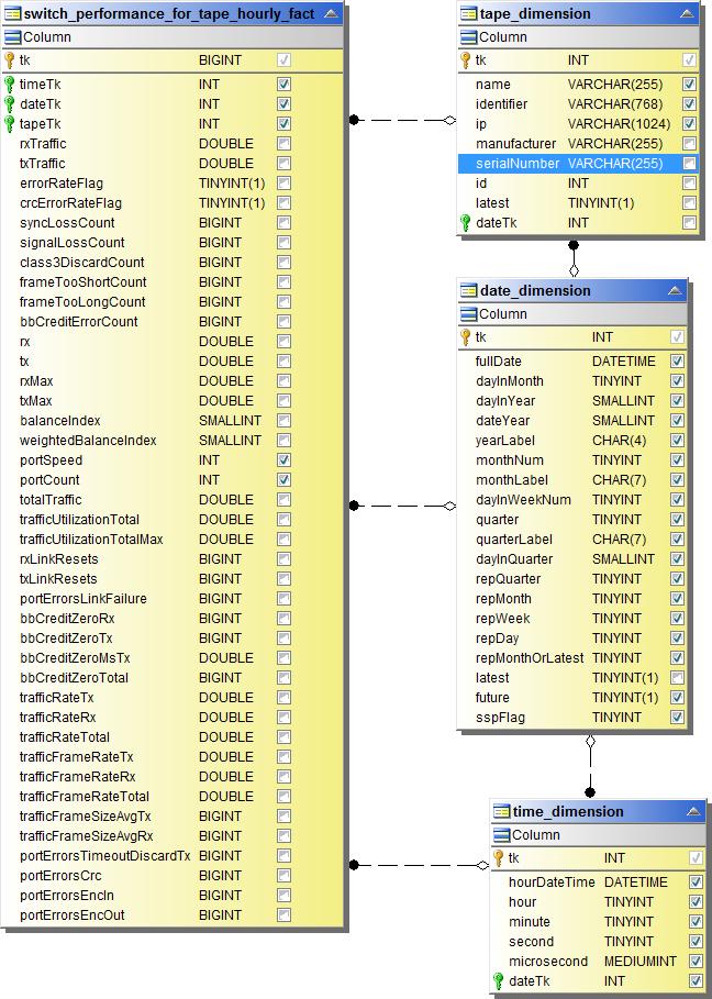
Cambiar el rendimiento por hora para la cinta

Rendimiento de la máquina virtual

Rendimiento diario de la máquina virtual para el host

Rendimiento por hora de la máquina virtual para el host

Rendimiento diario de la máquina virtual para el host

Rendimiento por hora de la máquina virtual para el host

Rendimiento diario de VMDK

Rendimiento por hora de VMDK

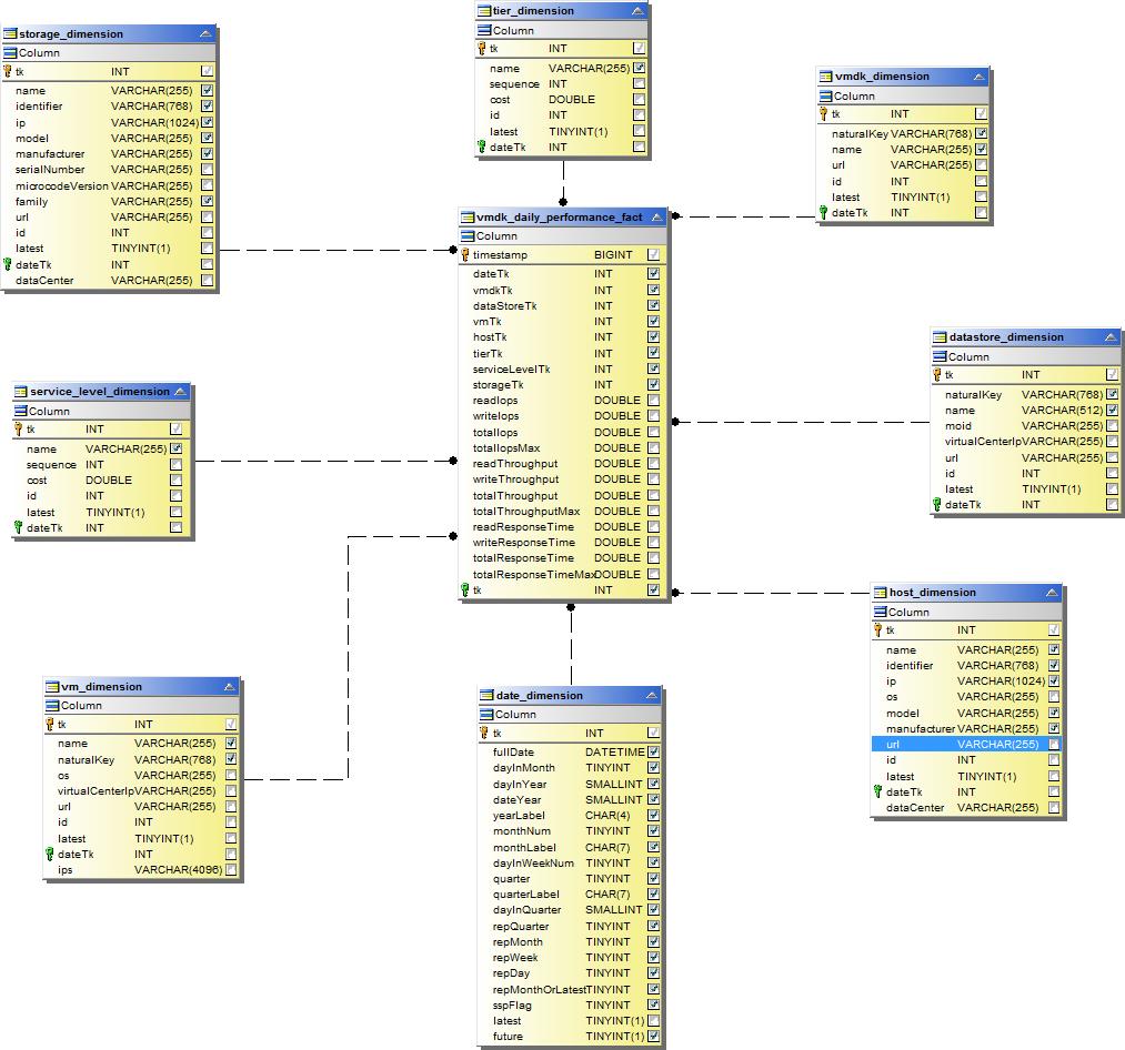
Rendimiento horario del volumen

Rendimiento diario del volumen
