La version française est une traduction automatique. La version anglaise prévaut sur la française en cas de divergence.
Diagrammes de schéma de reporting des Data Infrastructure Insights
Ce document fournit des diagrammes de schéma pour la base de données de rapports.
|
|
La fonctionnalité de reporting est disponible dans Data Infrastructure Insights"Édition Premium" . |
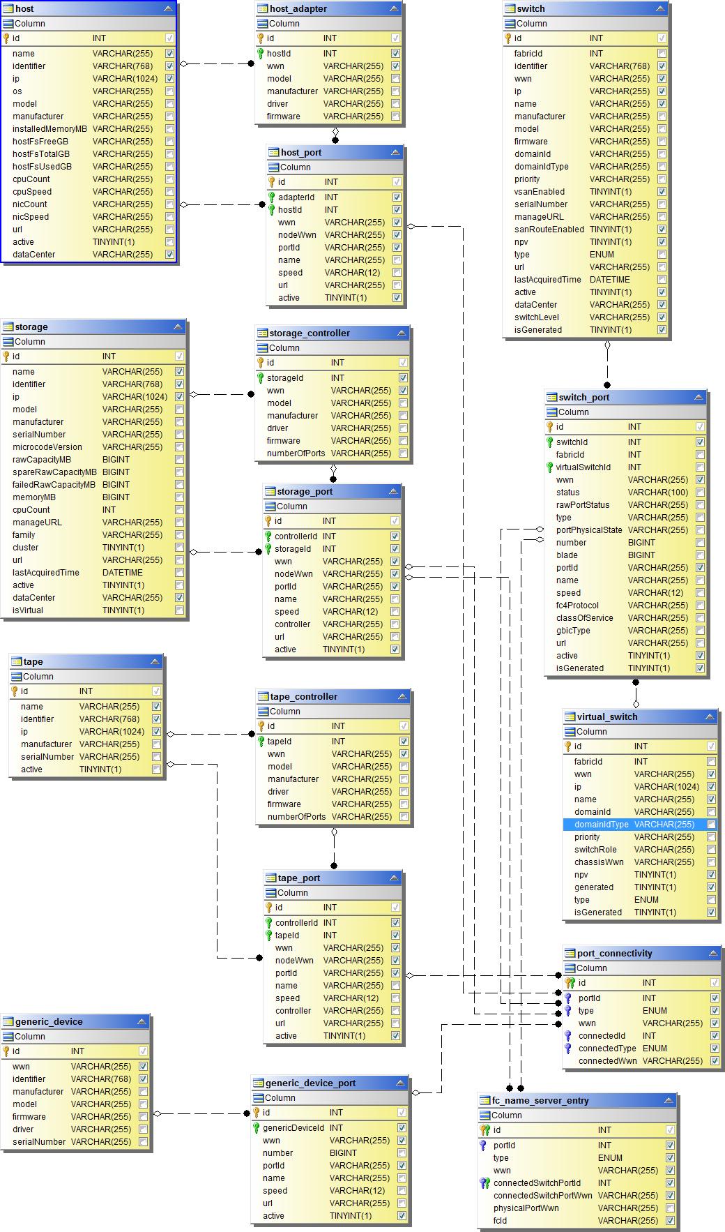
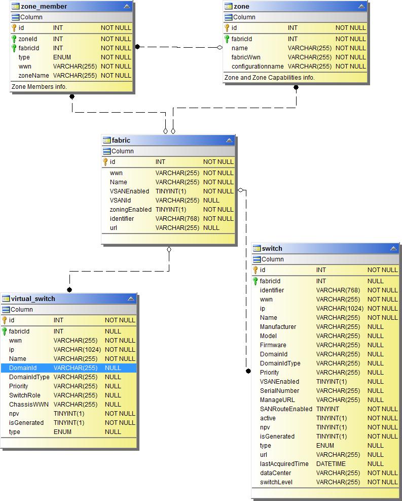
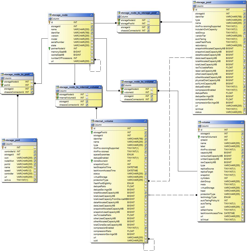
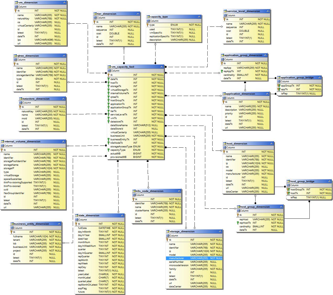
Datamart d'inventaire
Les images suivantes décrivent le datamart d'inventaire.
Annotations

Applications

Métriques Kubernetes

Faits sur les métriques du cluster Kubernetes

Métriques de l'espace de noms Kubernetes

Métriques des nœuds Kubernetes

Métriques PVC Kubernetes Fait

Métriques de charge de travail Kubernetes Fait

NAS

Chemins et violations

Connectivité portuaire

Tissu SAN

Stockage

Nœud de stockage

Machine virtuelle

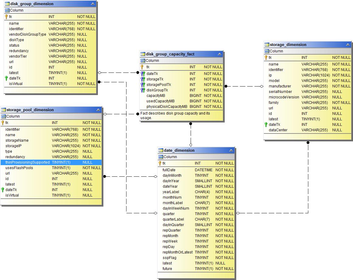
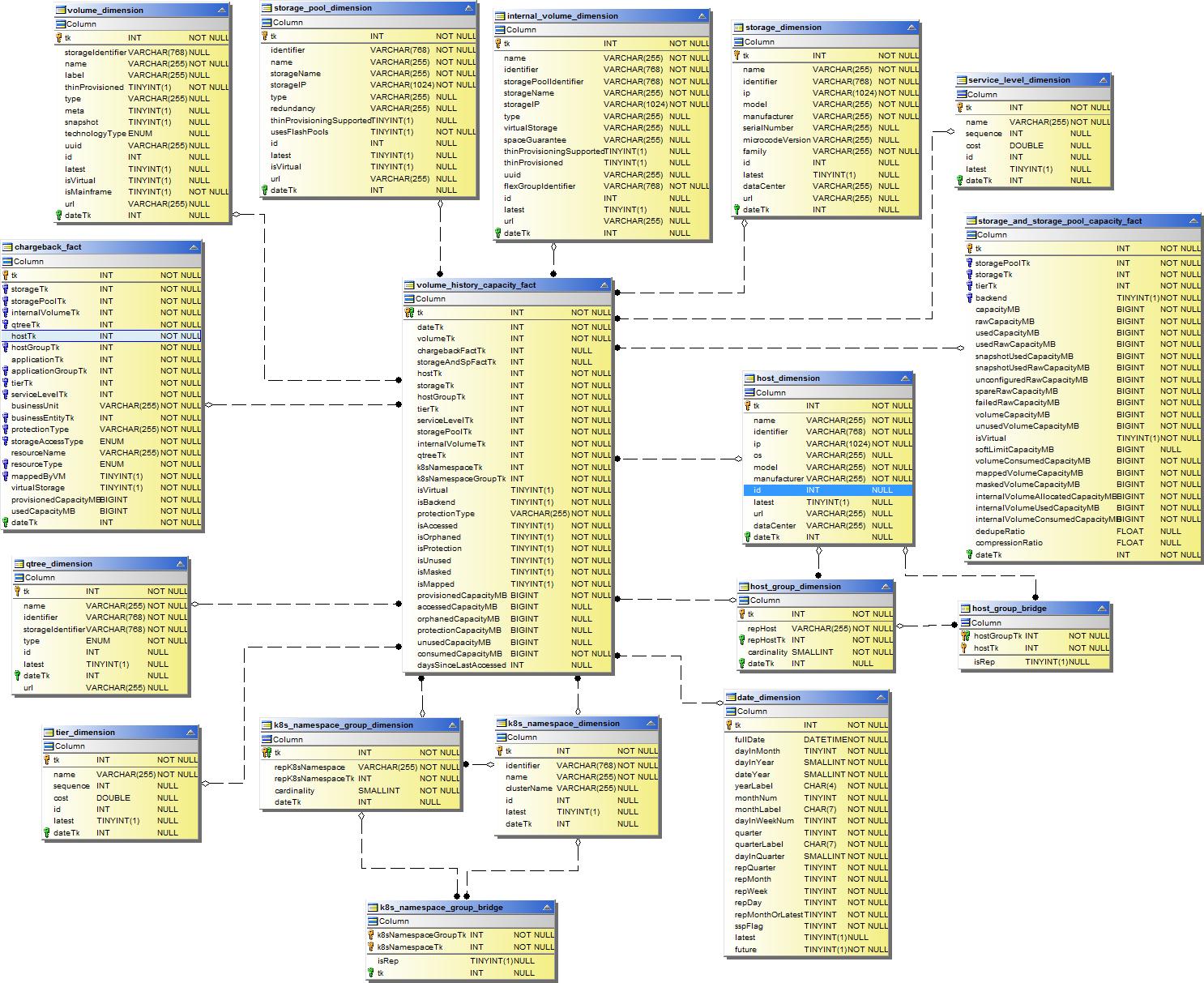
Datamart de capacité
Les images suivantes décrivent la capacité du datamart.
Rétrofacturation

Capacité du groupe de disques

Utilisation du système de fichiers

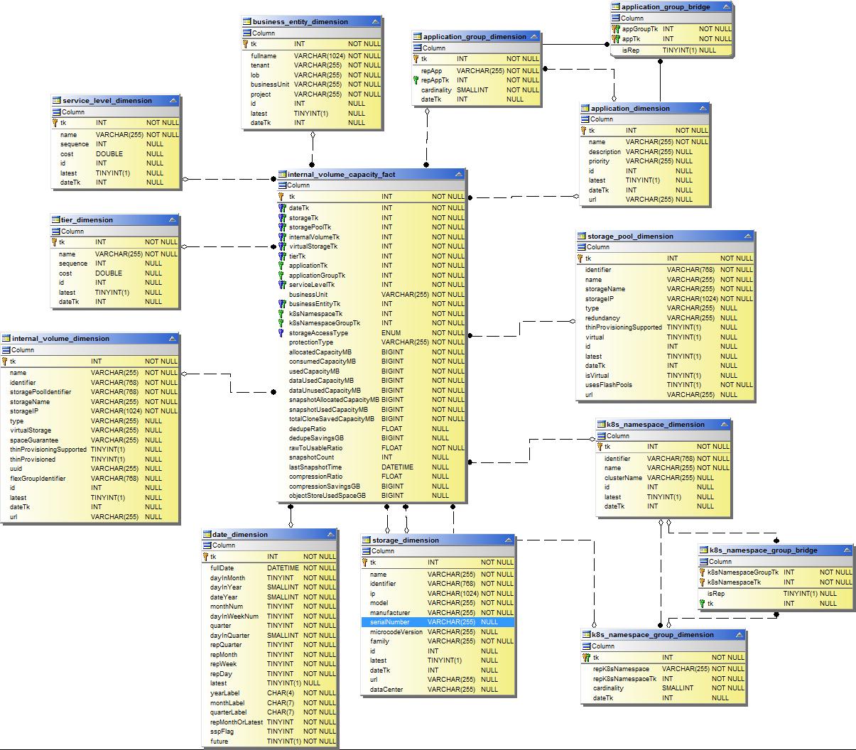
Capacité du volume interne

Capacité PV de Kubernetes

Capacité portuaire

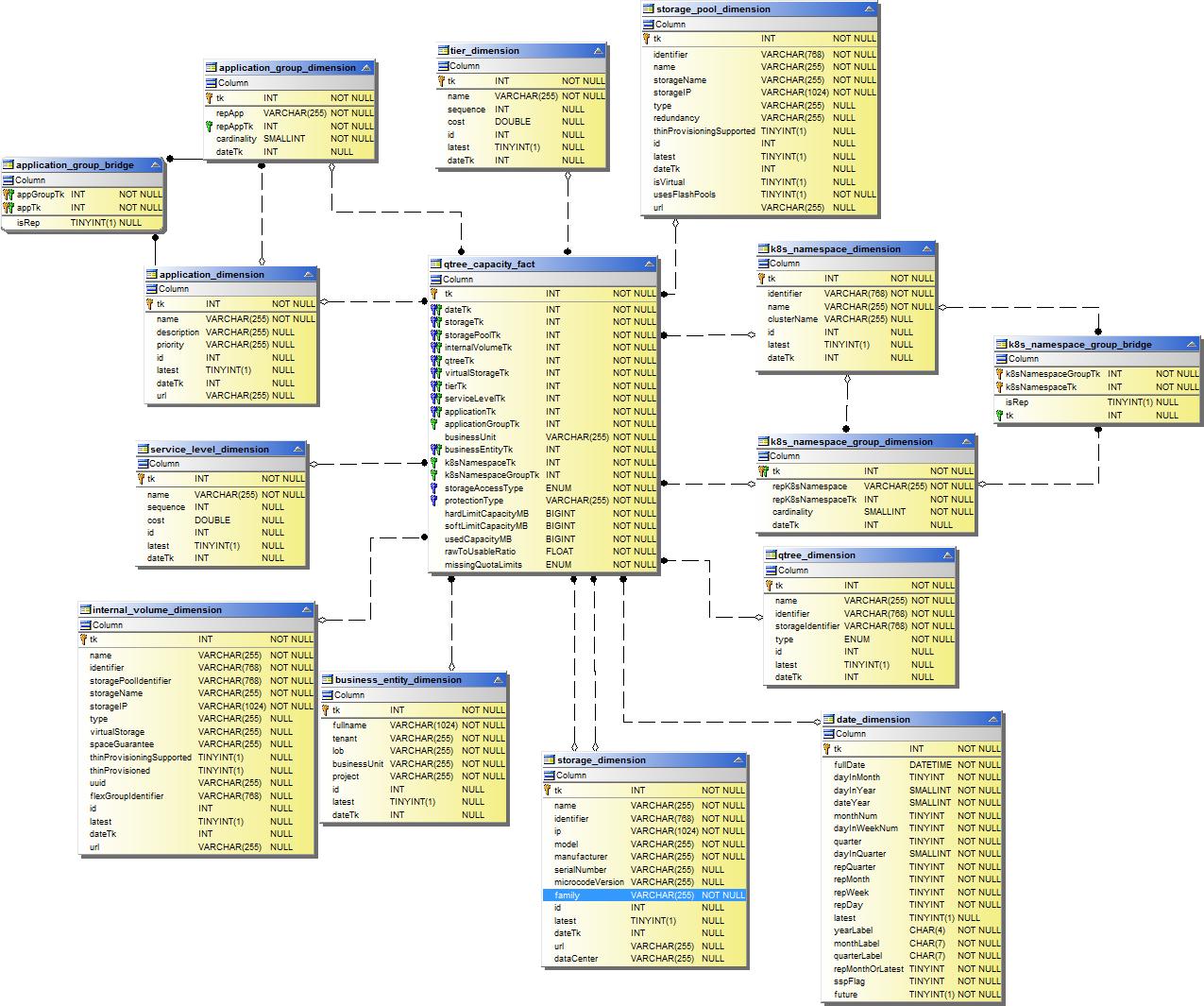
Capacité Qtree

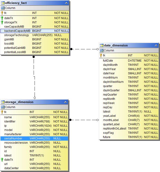
Efficacité de la capacité de stockage

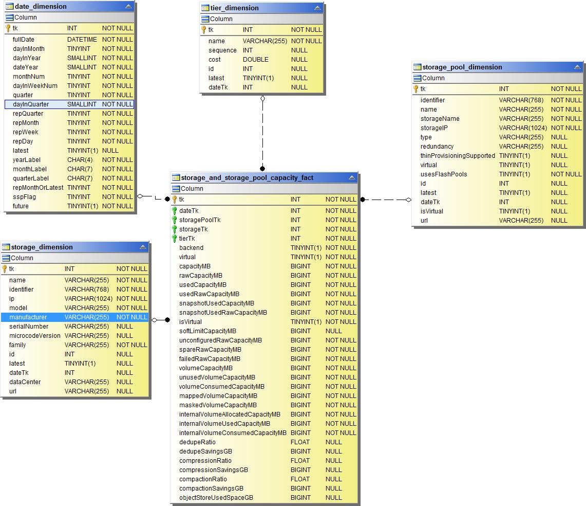
Capacité de stockage et de pool de stockage

Capacité du nœud de stockage

Capacité de la machine virtuelle

Capacité volumique

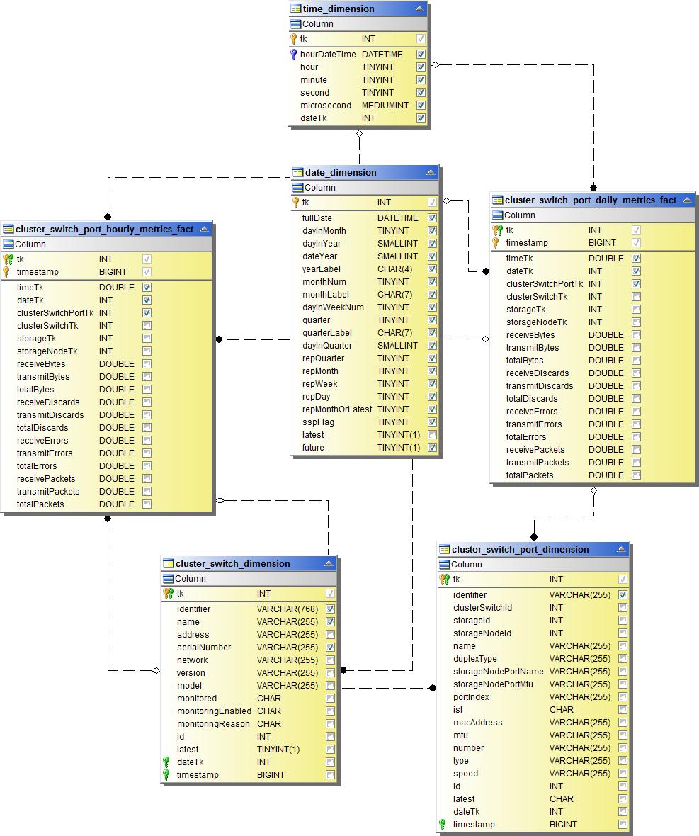
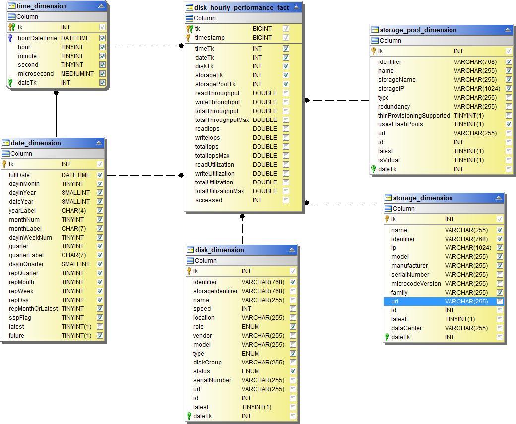
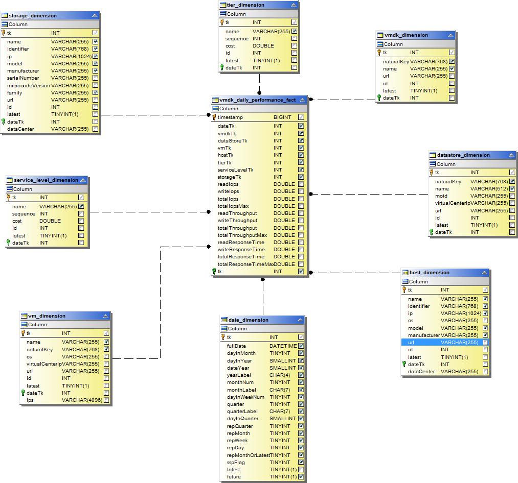
Datamart de performances
Les images suivantes décrivent les performances du datamart.
Volume d'application Performance horaire

Performances du commutateur de cluster

Performances quotidiennes du disque

Performances horaires du disque

Performance horaire de l'hôte

Performances quotidiennes de la machine virtuelle hôte

Performances horaires de la machine virtuelle hôte

Performance horaire du volume interne

Performance quotidienne du volume interne

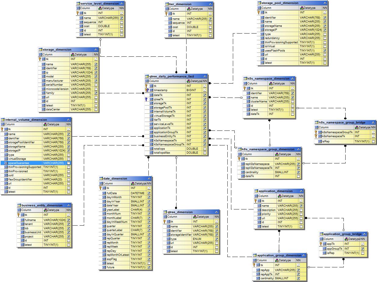
Performances quotidiennes de Qtree

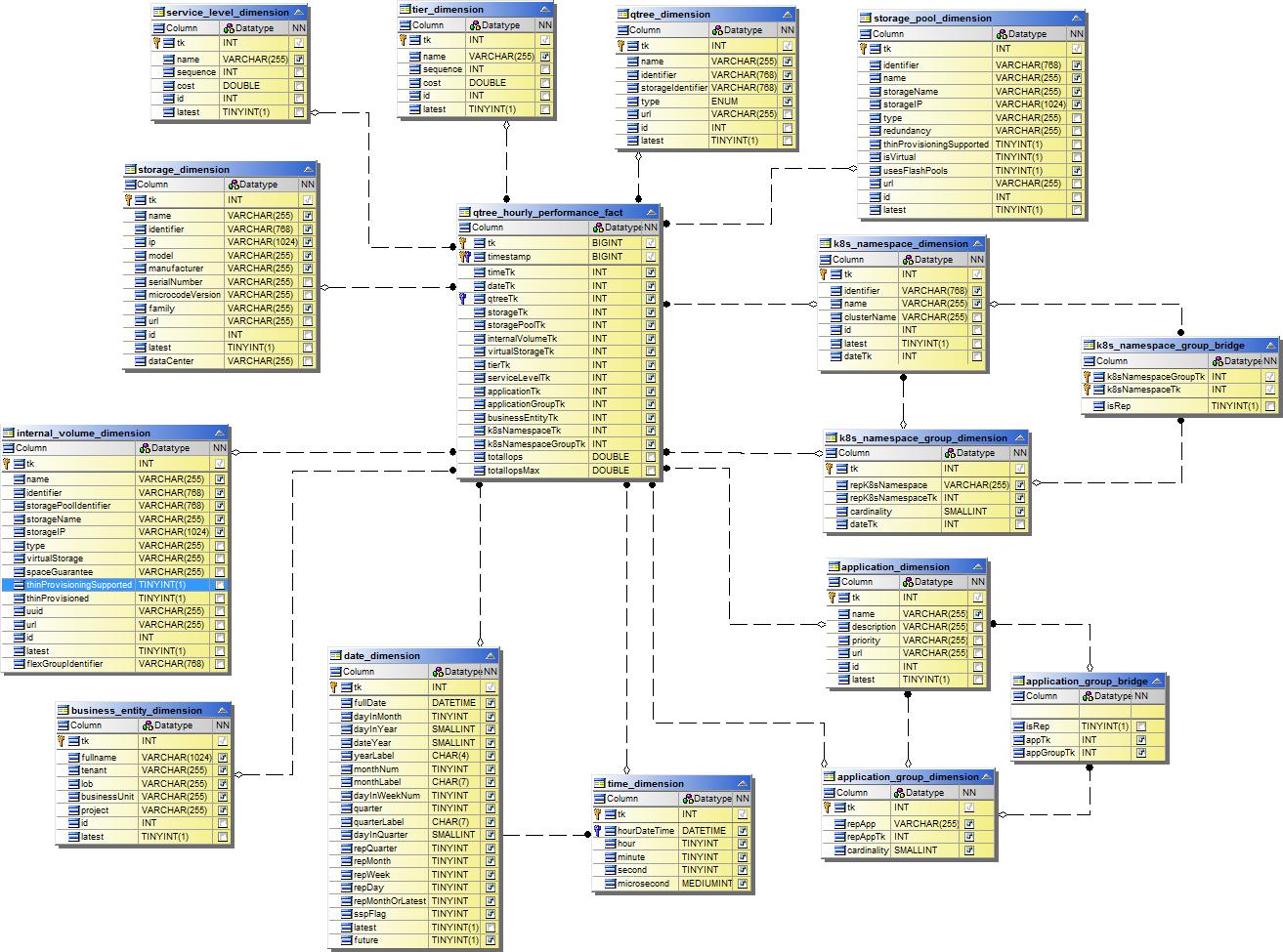
Performance horaire de Qtree

Performances quotidiennes du nœud de stockage

Performances horaires des nœuds de stockage

Changer les performances horaires pour l'hôte

Performances horaires du commutateur pour le port

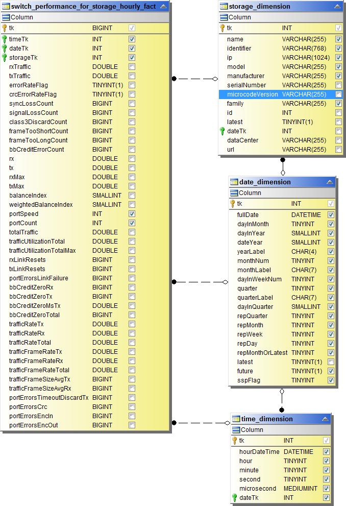
Changer les performances horaires pour le stockage

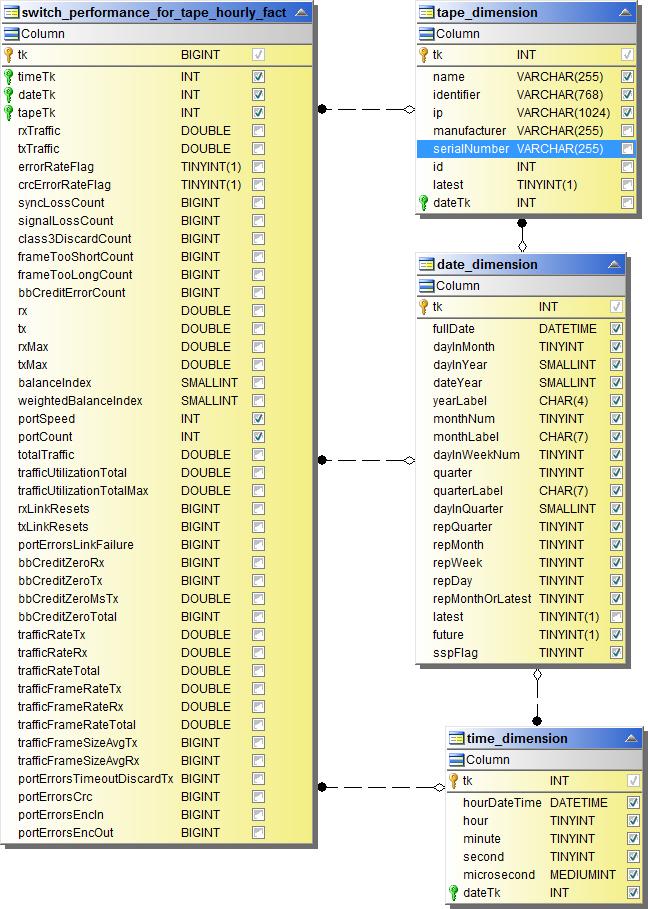
Changer les performances horaires pour la bande

Performances de la machine virtuelle

Performances quotidiennes de la machine virtuelle pour l'hôte

Performances horaires de la machine virtuelle pour l'hôte

Performances quotidiennes de la machine virtuelle pour l'hôte

Performances horaires de la machine virtuelle pour l'hôte

Performances quotidiennes de VMDK

Performances horaires de VMDK

Volume Performance horaire

Volume Performance quotidienne
