본 한국어 번역은 사용자 편의를 위해 제공되는 기계 번역입니다. 영어 버전과 한국어 버전이 서로 어긋나는 경우에는 언제나 영어 버전이 우선합니다.
Data Infrastructure Insights 보고 스키마 다이어그램
이 문서는 보고 데이터베이스에 대한 스키마 다이어그램을 제공합니다.
|
|
보고 기능은 Data Infrastructure Insights 에서 사용할 수 있습니다."프리미엄 에디션" . |
재고 데이터마트
다음 이미지는 재고 데이터마트를 설명합니다.
주석

응용 프로그램

쿠버네티스 메트릭

Kubernetes 클러스터 메트릭 사실

Kubernetes 네임스페이스 메트릭 사실

쿠버네티스 노드 메트릭 사실

Kubernetes PVC 메트릭 사실

Kubernetes 워크로드 메트릭 사실

NAS

경로 및 위반

포트 연결성

SAN 패브릭

스토리지

저장 노드

VM

용량 데이터마트
다음 이미지는 용량 데이터마트를 설명합니다.
환불

디스크 그룹 용량

파일 시스템 활용도

내부 용량

쿠버네티스 PV 용량

항구 용량

Qtree 용량

저장 용량 효율성

저장 및 저장 풀 용량

저장 노드 용량

VM 용량

볼륨 용량

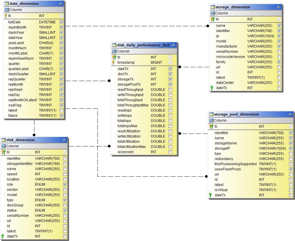
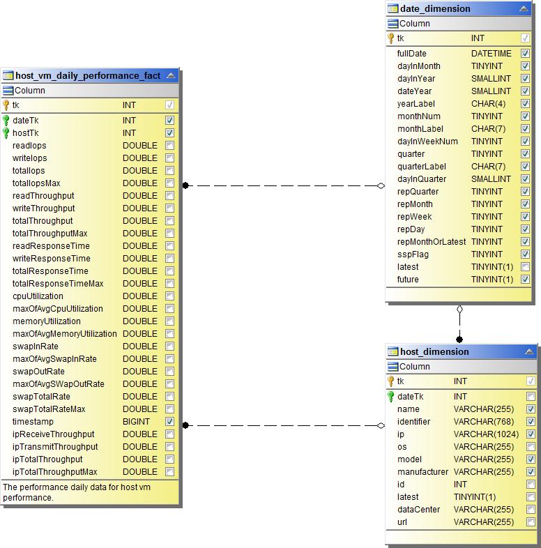
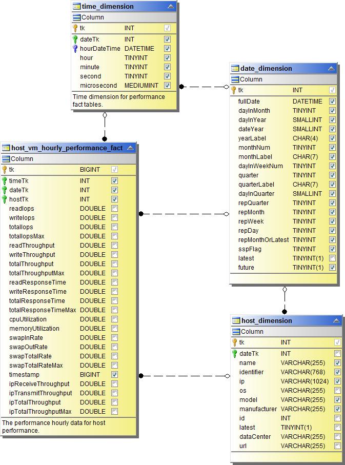
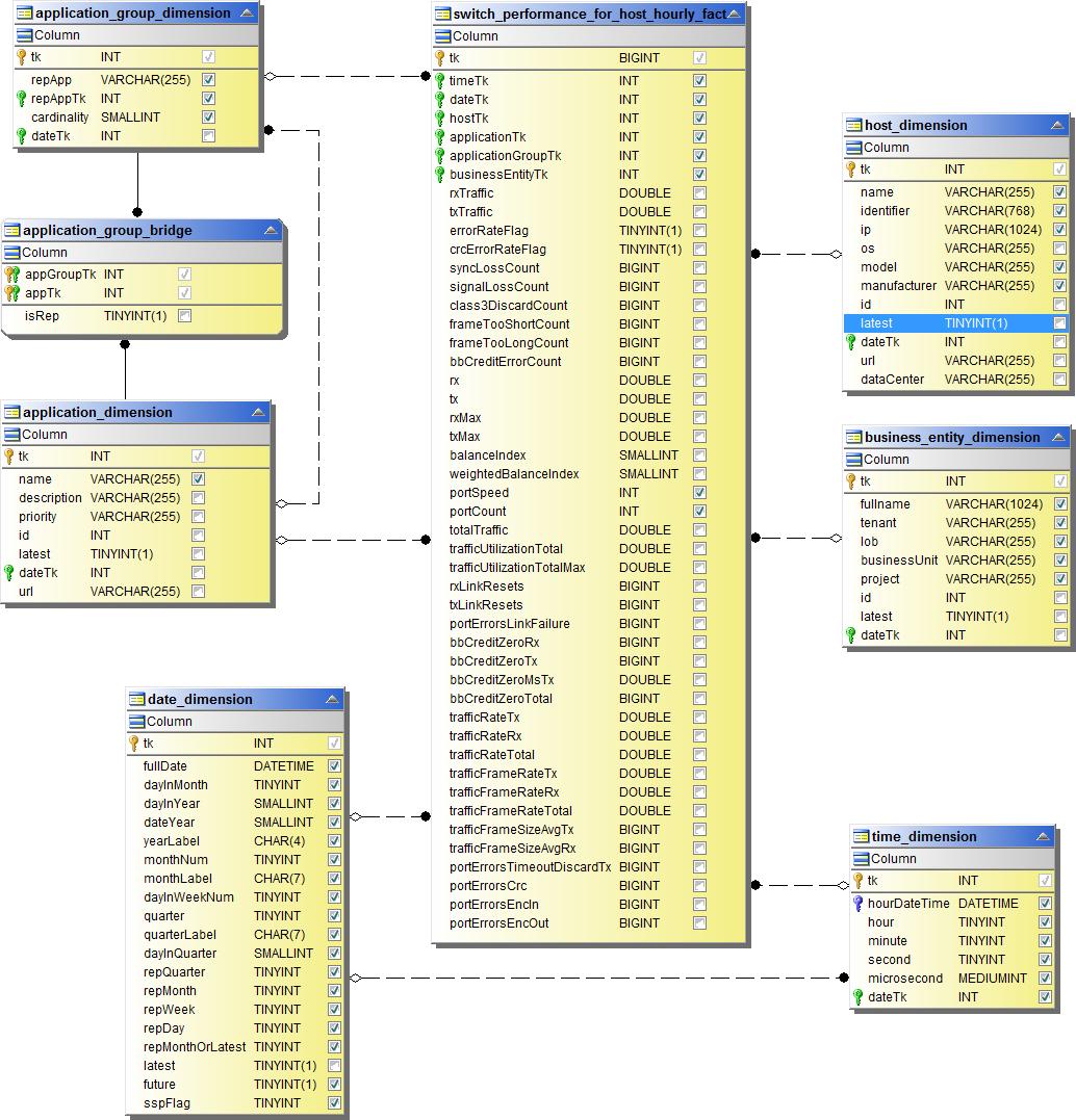
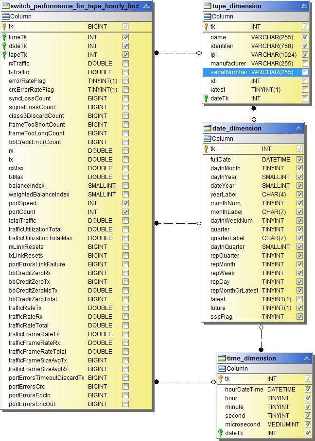
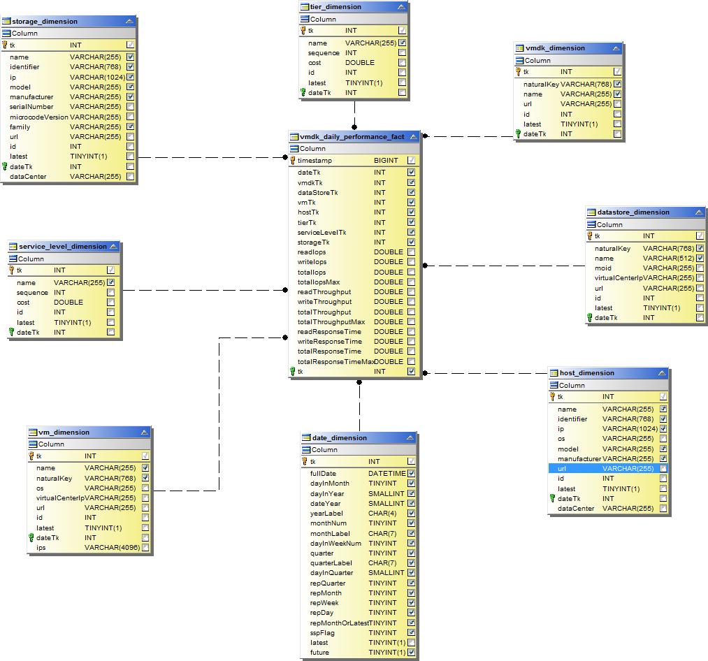
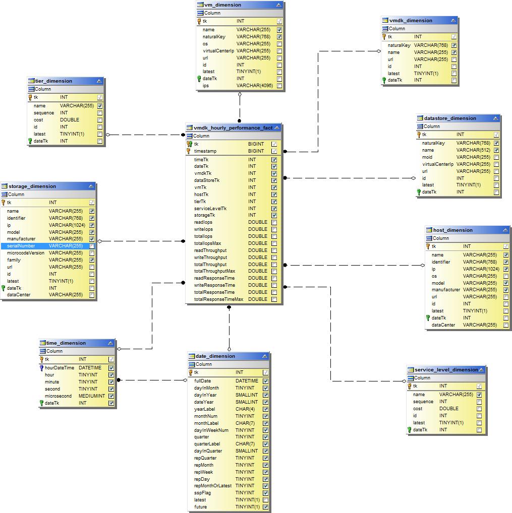
성능 데이터마트
다음 이미지는 성능 데이터마트를 설명합니다.
애플리케이션 볼륨 시간당 성능

클러스터 스위치 성능

디스크 일일 성능

디스크 시간당 성능

호스트 시간당 공연

호스트 VM 일일 성능

호스트 VM 시간당 성능

내부 볼륨 시간당 성과

내부 볼륨 일일 성과

Qtree 일일 성과

Qtree 시간당 성과

스토리지 노드 일일 성능

스토리지 노드 시간당 성능

호스트의 시간당 성능 전환

포트의 시간당 성능 전환

스토리지에 대한 시간별 성능 전환

테이프의 시간당 성능 전환

VM 성능

호스트의 VM 일일 성능

호스트의 VM 시간당 성능

호스트의 VM 일일 성능

호스트의 VM 시간당 성능

VMDK 일일 성과

VMDK 시간당 성능

볼륨 시간당 성과

일일 실적 볼륨
