Data Infrastructure Insights Reporting Schema Diagrams
This document provides schema diagrams for the Reporting Database.
|
|
The Reporting feature is available in Data Infrastructure Insights Premium Edition. |
Inventory Datamart
The following images describe the inventory datamart.
Annotations

Applications

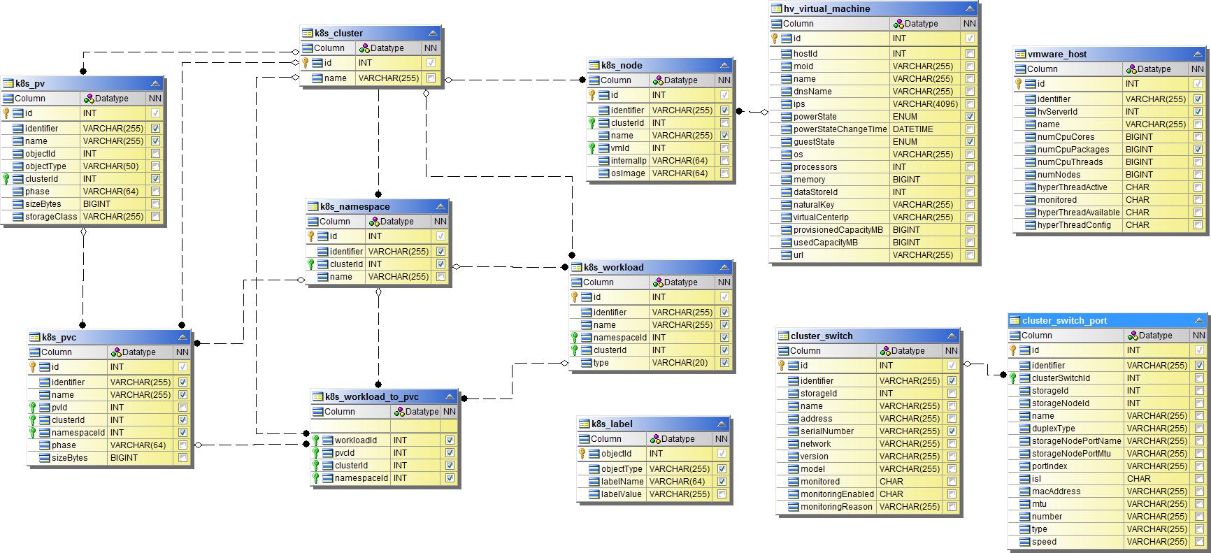
Kubernetes Metrics

Kubernetes Cluster Metrics Fact

Kubernetes Namespace Metrics Fact

Kubernetes Node Metrics Fact

Kubernetes PVC Metrics Fact

Kubernetes Workload Metrics Fact

NAS

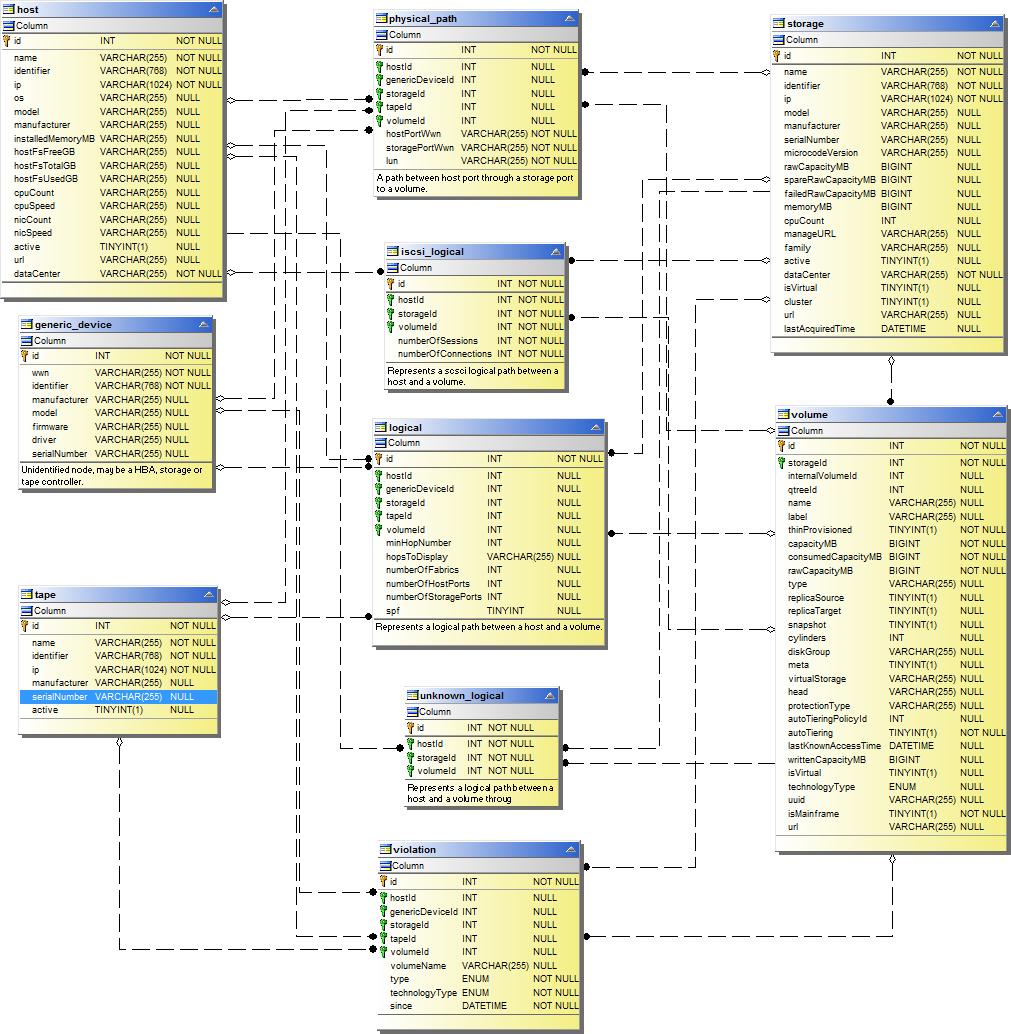
Paths and Violations

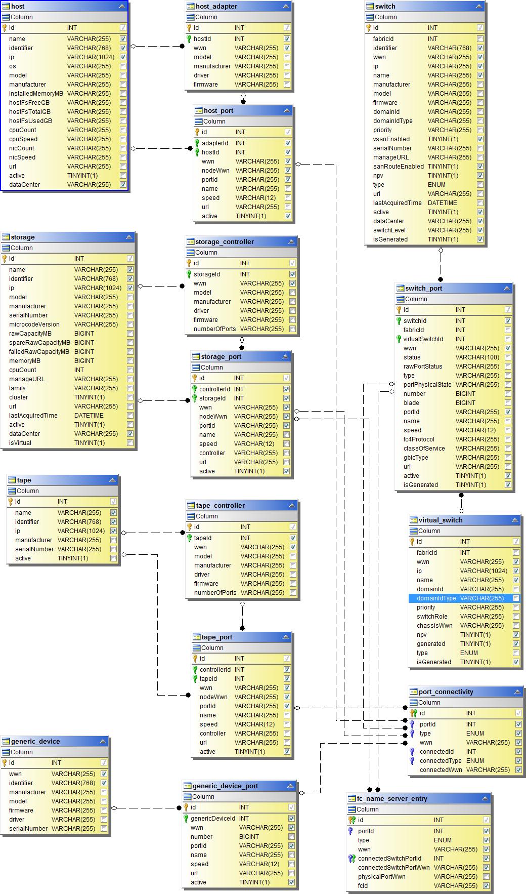
Port Connectivity

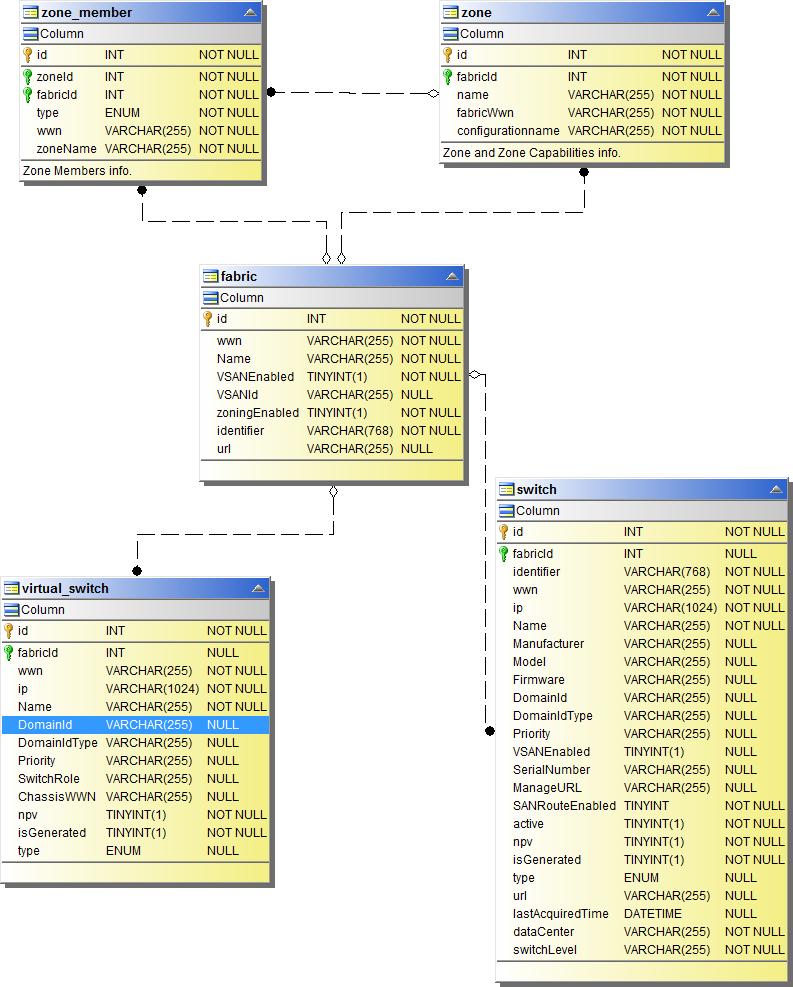
SAN Fabric

Storage

Storage Node

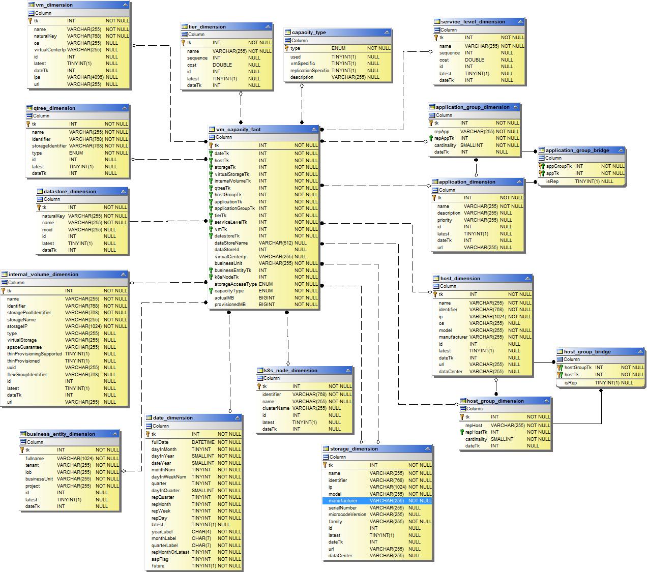
VM

Capacity Datamart
The following images describe the capacity datamart.
Chargeback

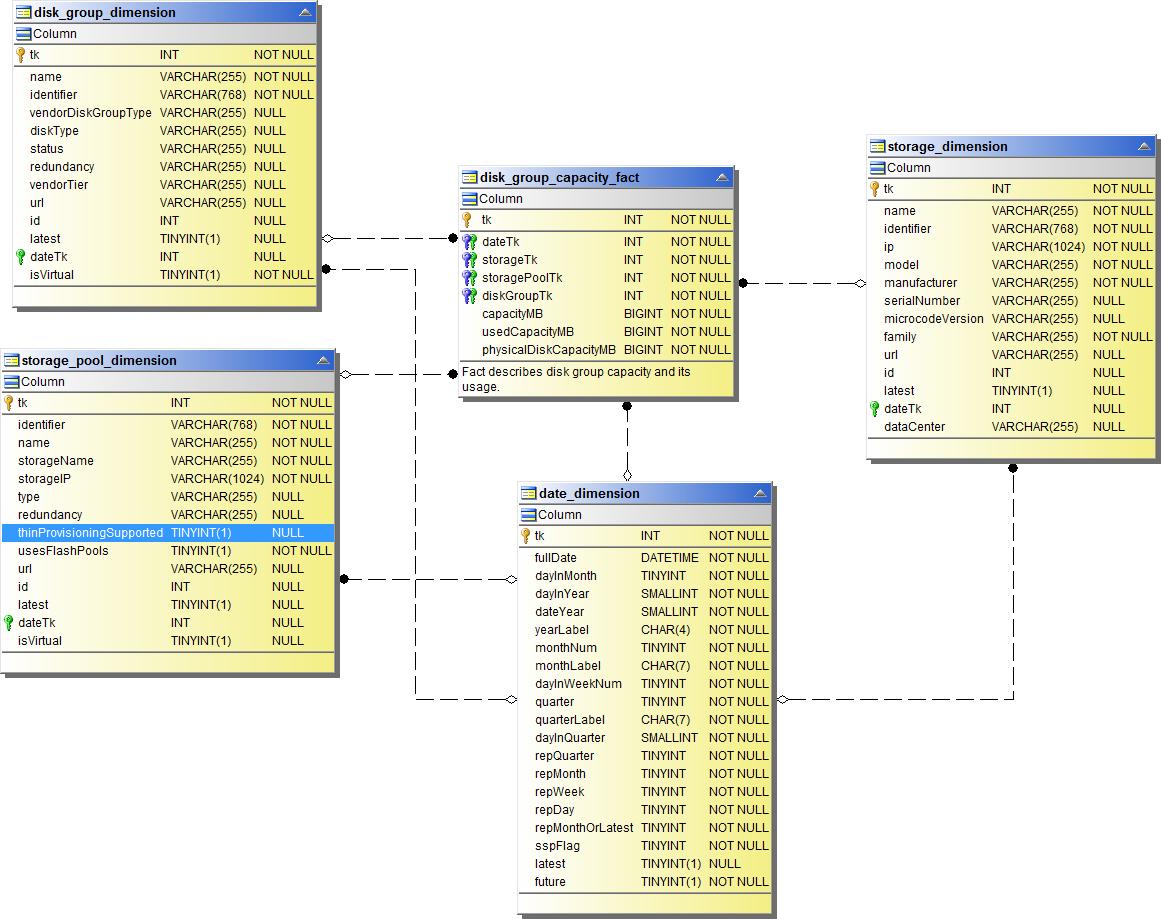
Disk Group Capacity

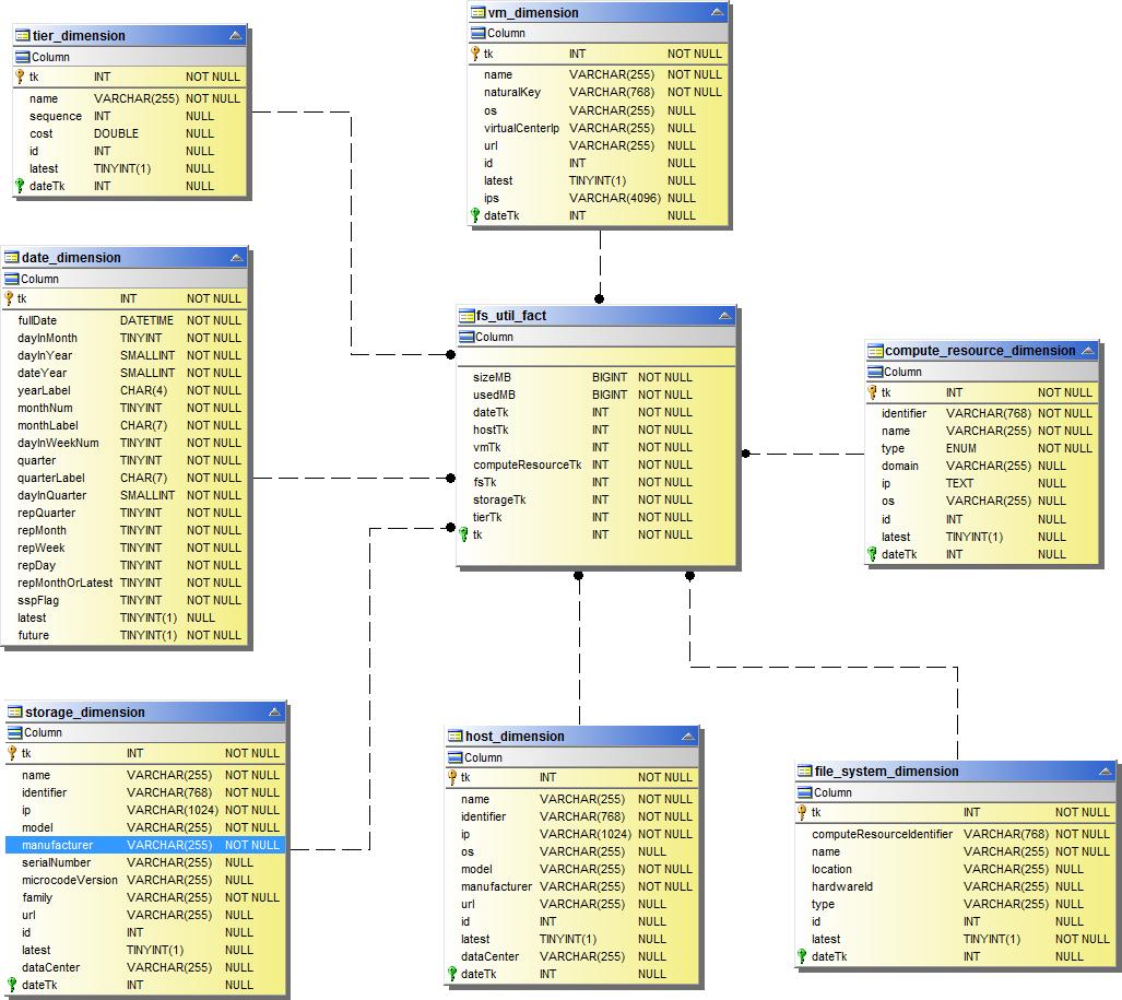
File System Utilization

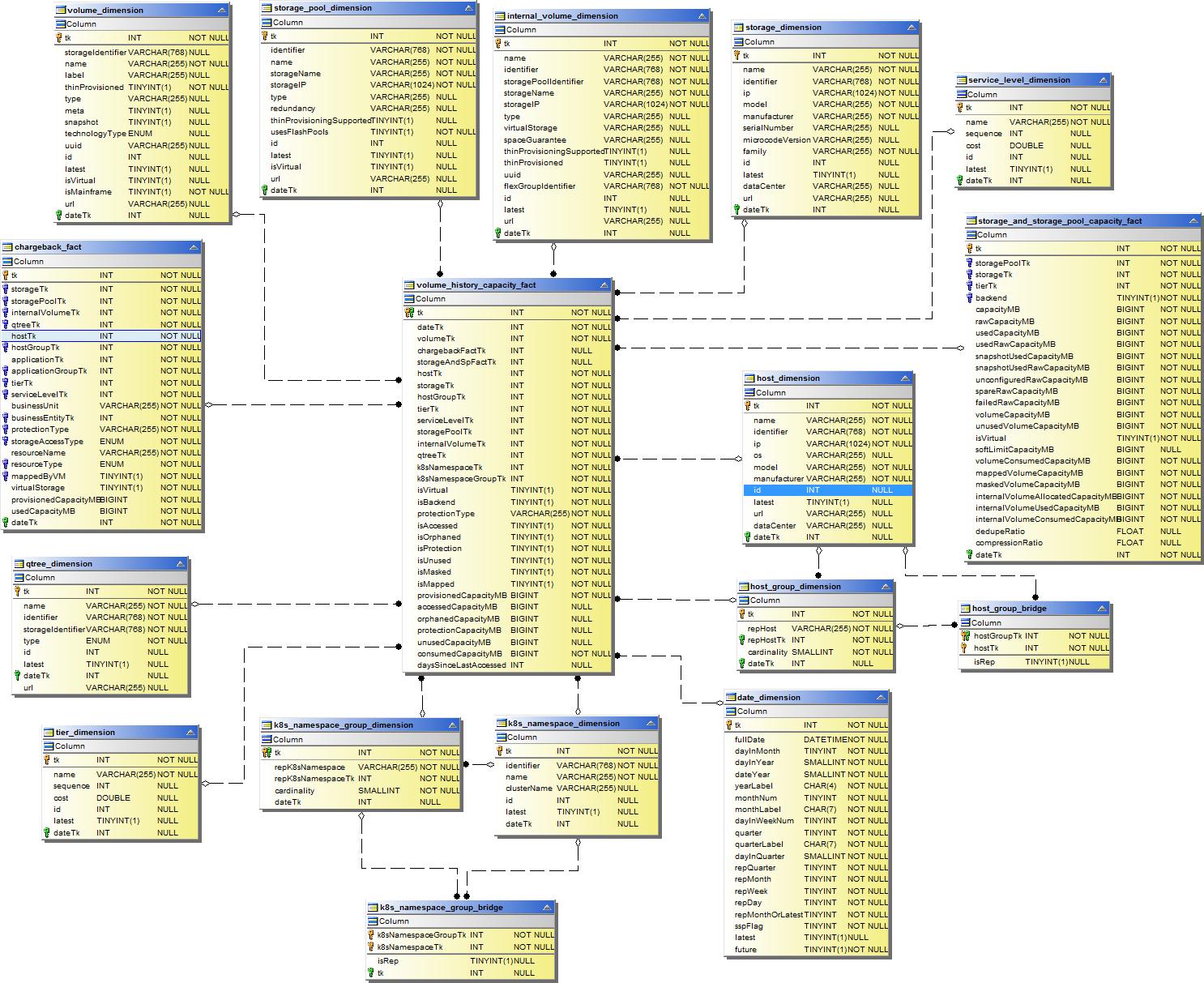
Internal Volume Capacity

Kubernetes PV Capacity

Port Capacity

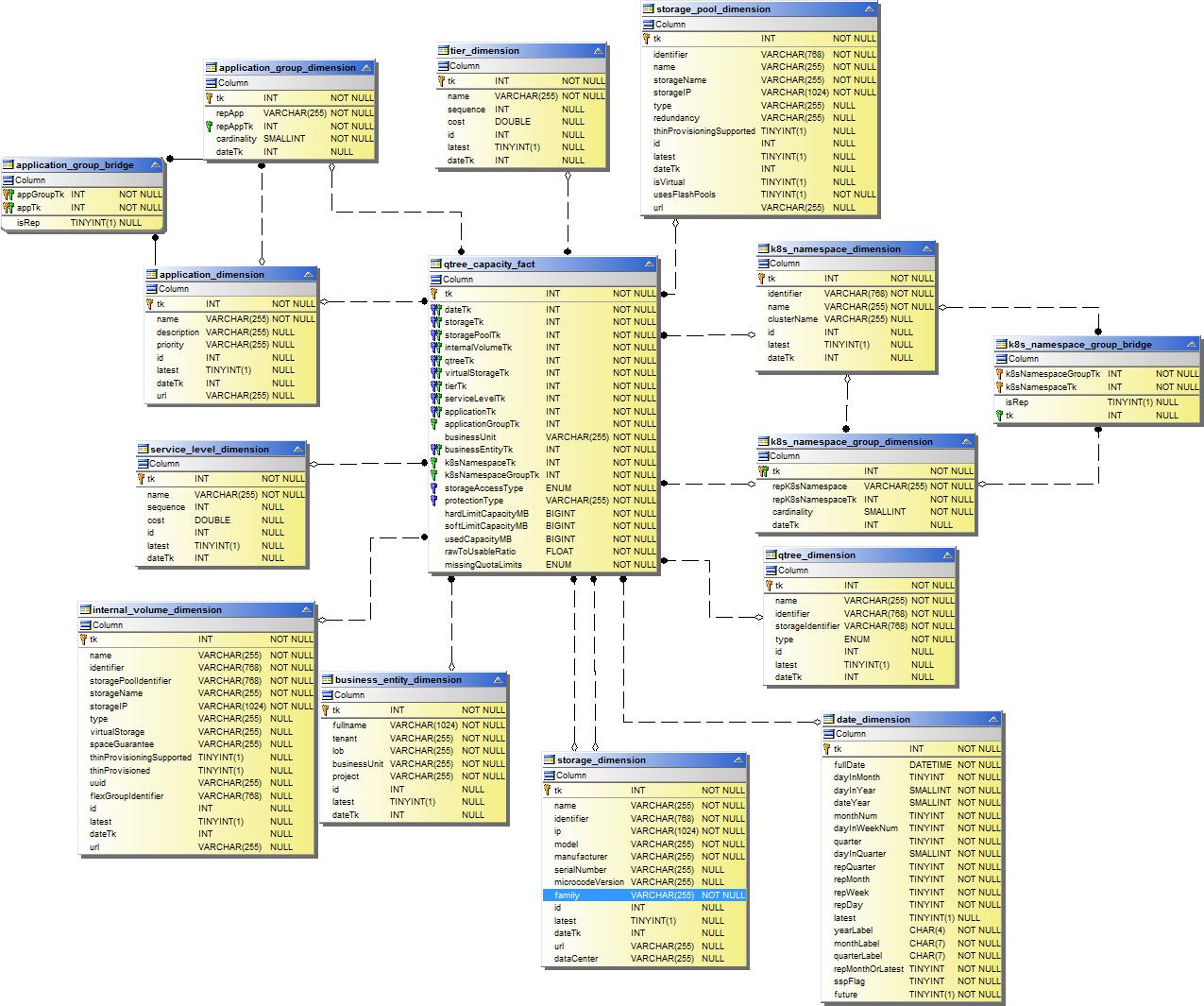
Qtree Capacity

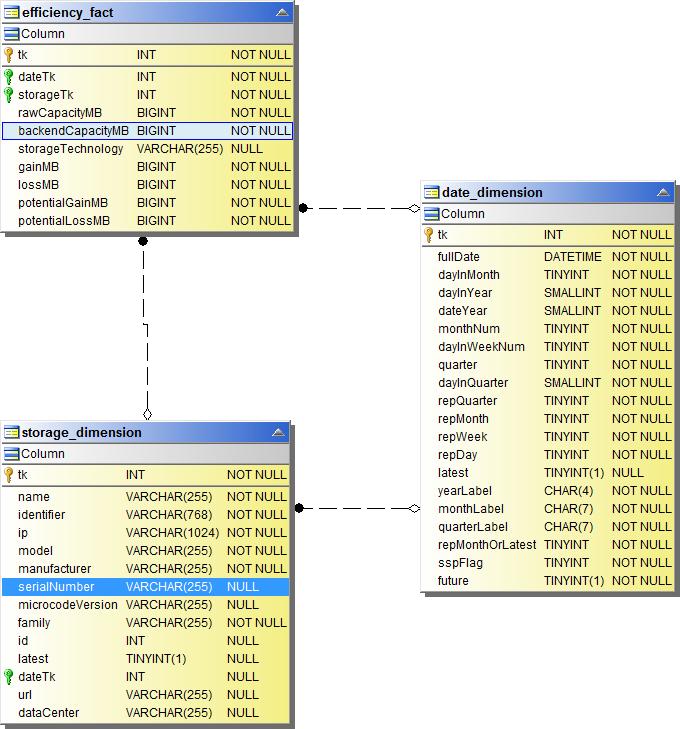
Storage Capacity Efficiency

Storage and Storage Pool Capacity

Storage Node Capacity

VM Capacity

Volume Capacity

Performance Datamart
The following images describe the performance datamart.
Application Volume Hourly Performance

Cluster Switch Performance

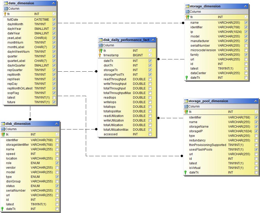
Disk Daily Performance

Disk Hourly Performance

Host Hourly Performance

Host VM Daily Performance

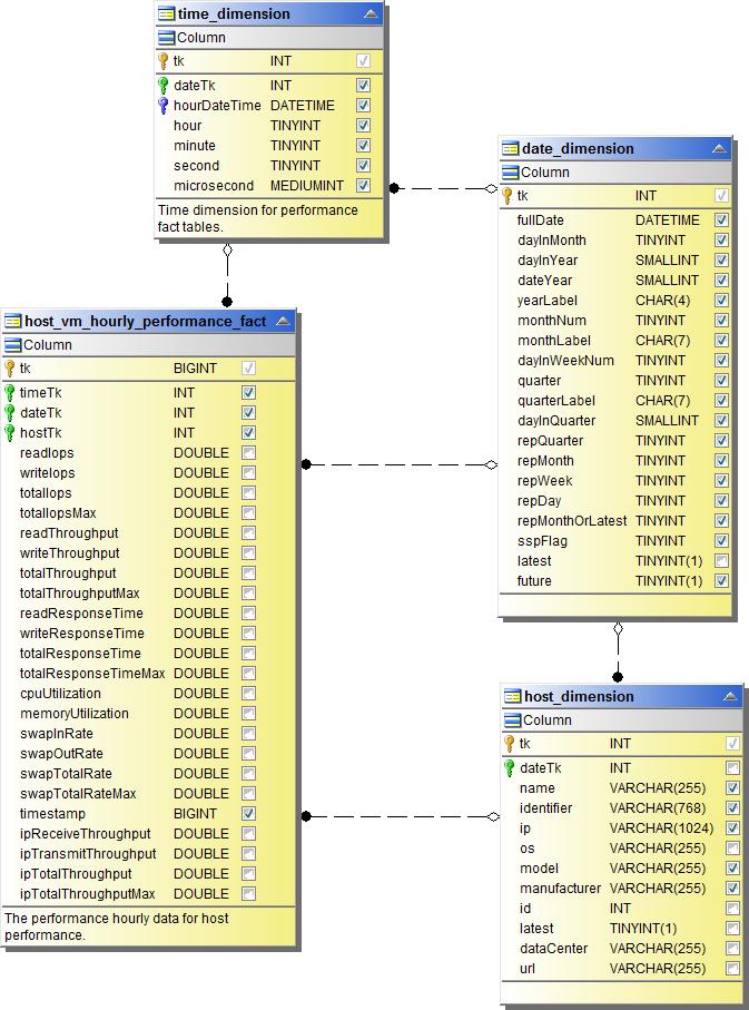
Host VM Hourly Performance

Internal Volume Hourly Performance

Internal Volume Daily Performance

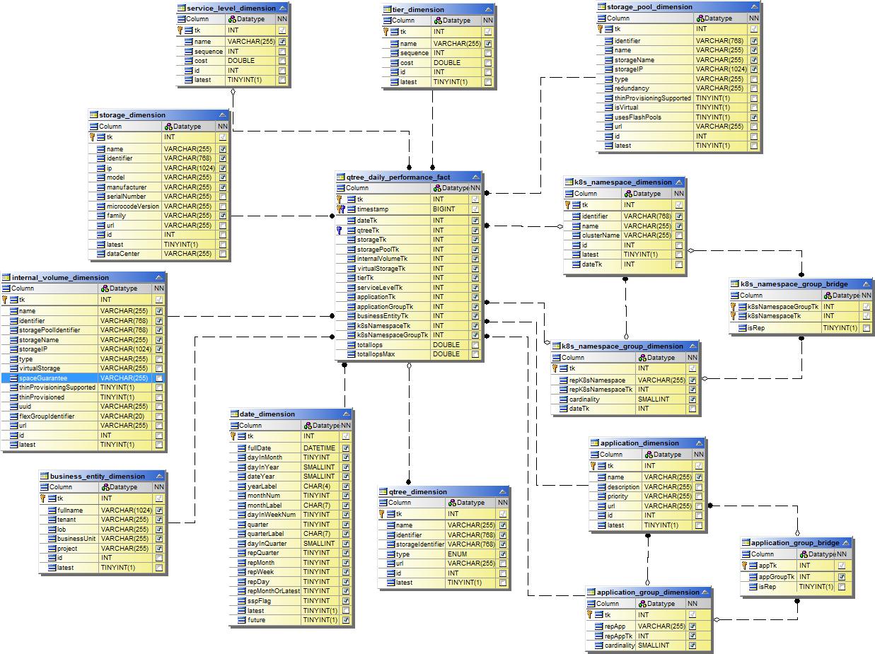
Qtree Daily Performance

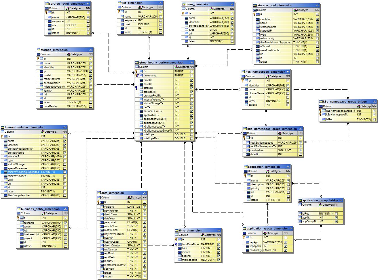
Qtree Hourly perfromance

Storage Node Daily Performance

Storage Node Hourly Performance

Switch Hourly Performance for Host

Switch Hourly Performance for Port

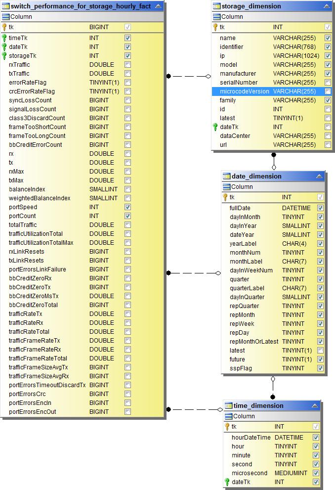
Switch Hourly Performance for Storage

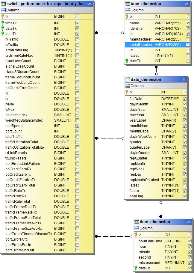
Switch Hourly Performance for Tape

VM Performance

VM Daily Performance for Host

VM Hourly Performance for Host

VM Daily Performance for Host

VM Hourly Performance for Host

VMDK Daily Performance

VMDK Hourly Performance

Volume Hourly Performance

Volume Daily Performance
