简体中文版经机器翻译而成,仅供参考。如与英语版出现任何冲突,应以英语版为准。
Data Infrastructure Insights报告架构图
本文档提供了报告数据库的架构图。
|
|
报告功能可在Data Infrastructure Insights中使用"高级版"。 |
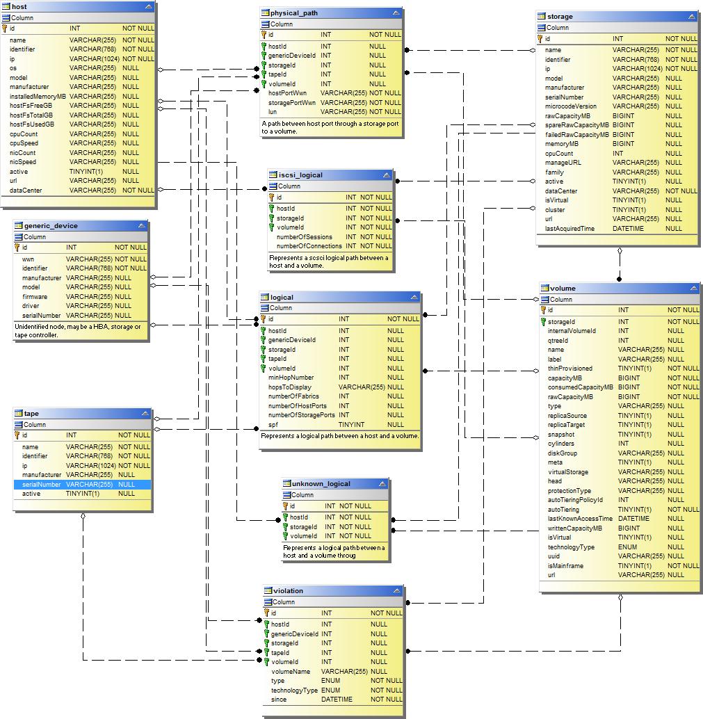
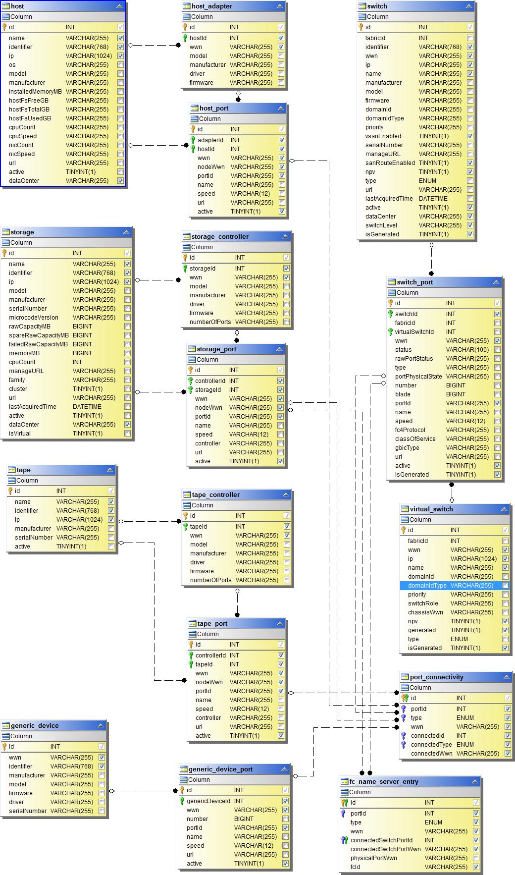
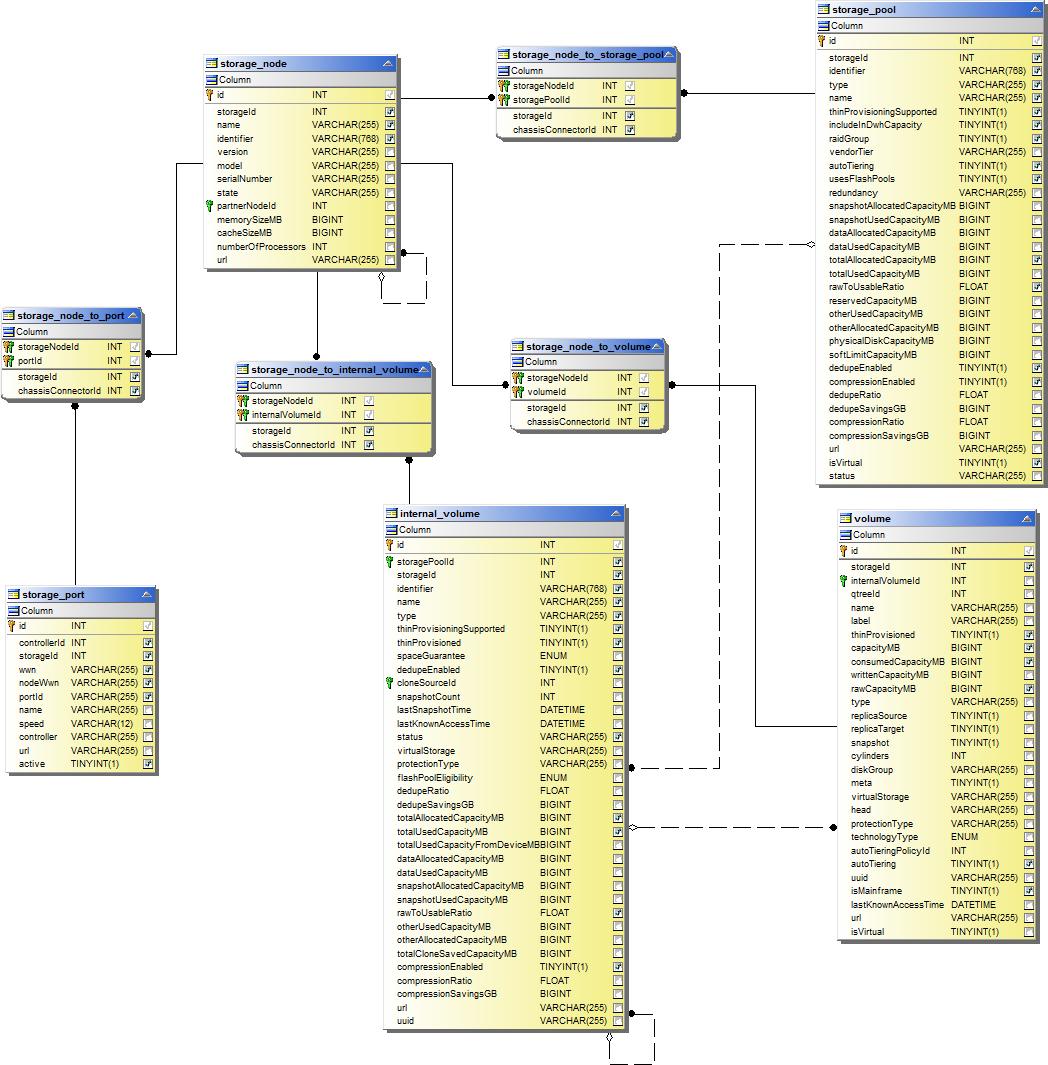
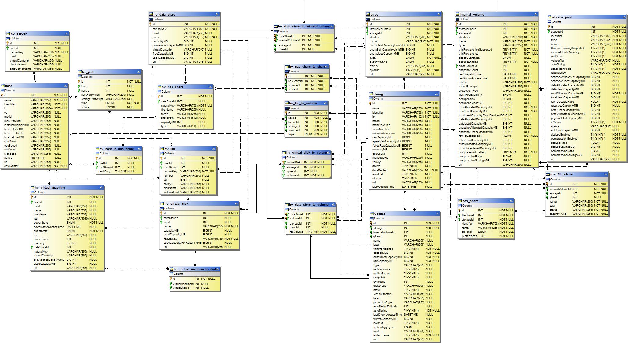
库存数据集市
下图描述了库存数据集市。
标注

应用程序

Kubernetes 指标

Kubernetes 集群指标事实

Kubernetes 命名空间指标事实

Kubernetes 节点指标事实

Kubernetes PVC 指标事实

Kubernetes 工作负载指标事实

NAS

路径和违规

端口连接

SAN 网络结构

存储

存储节点

VM

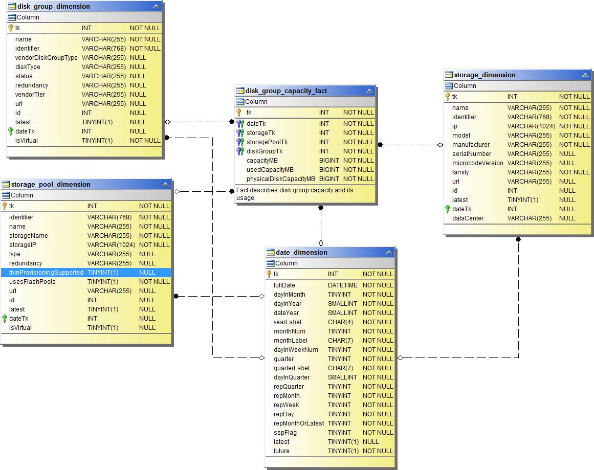
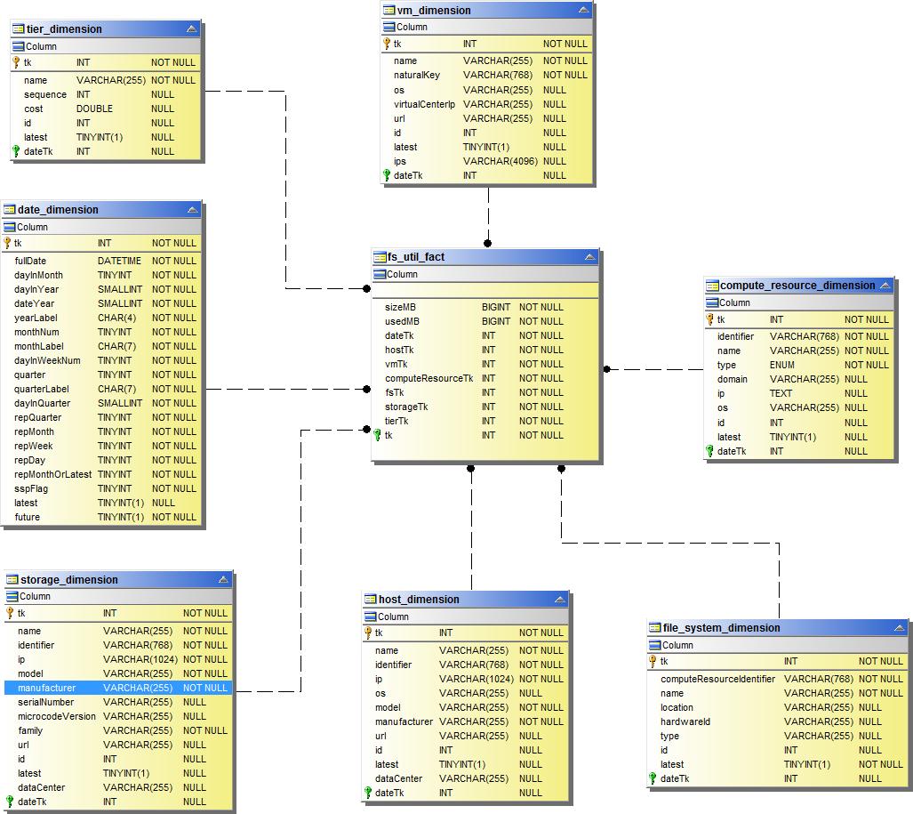
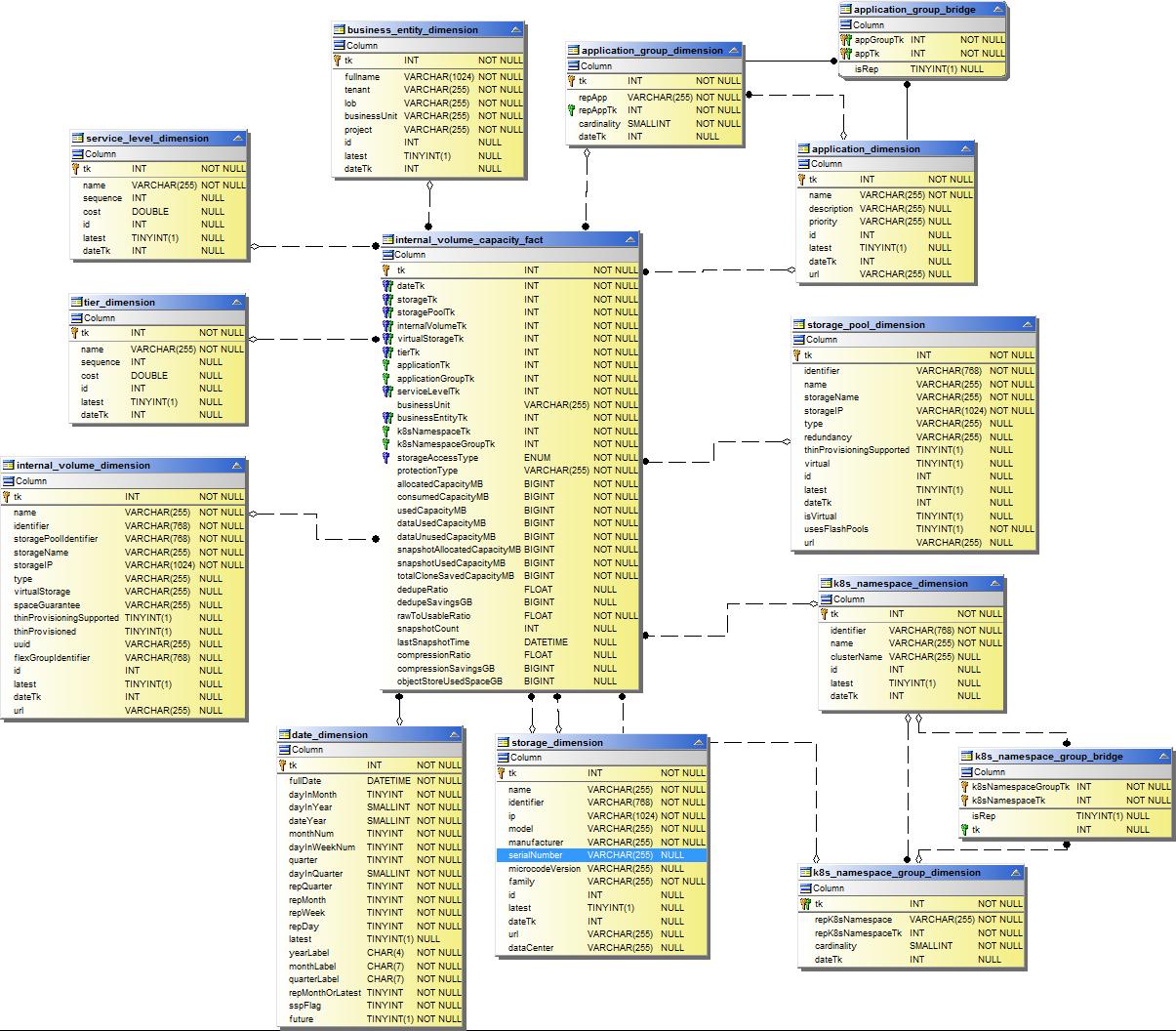
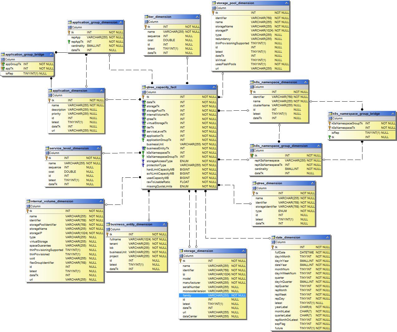
容量数据集市
下图描述了容量数据集市。
退款

磁盘组容量

文件系统利用率

内部容积

Kubernetes PV 容量

港口容量

qtree 容量

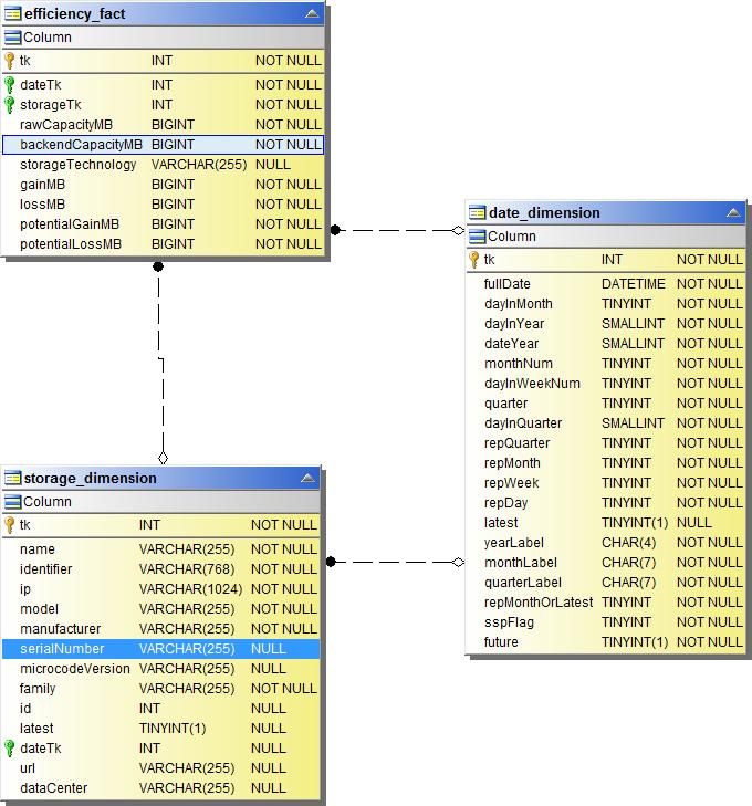
存储容量效率

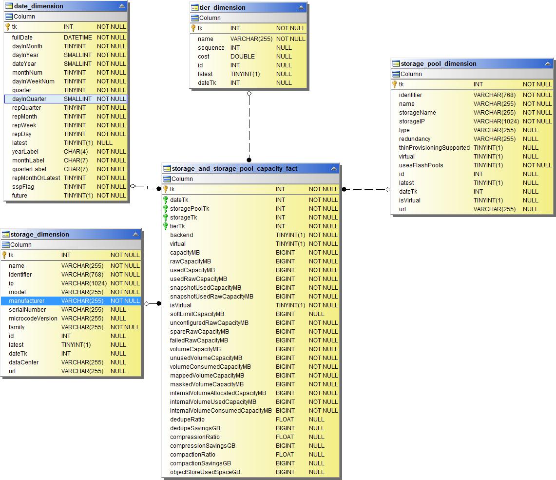
存储和存储池容量

存储节点容量

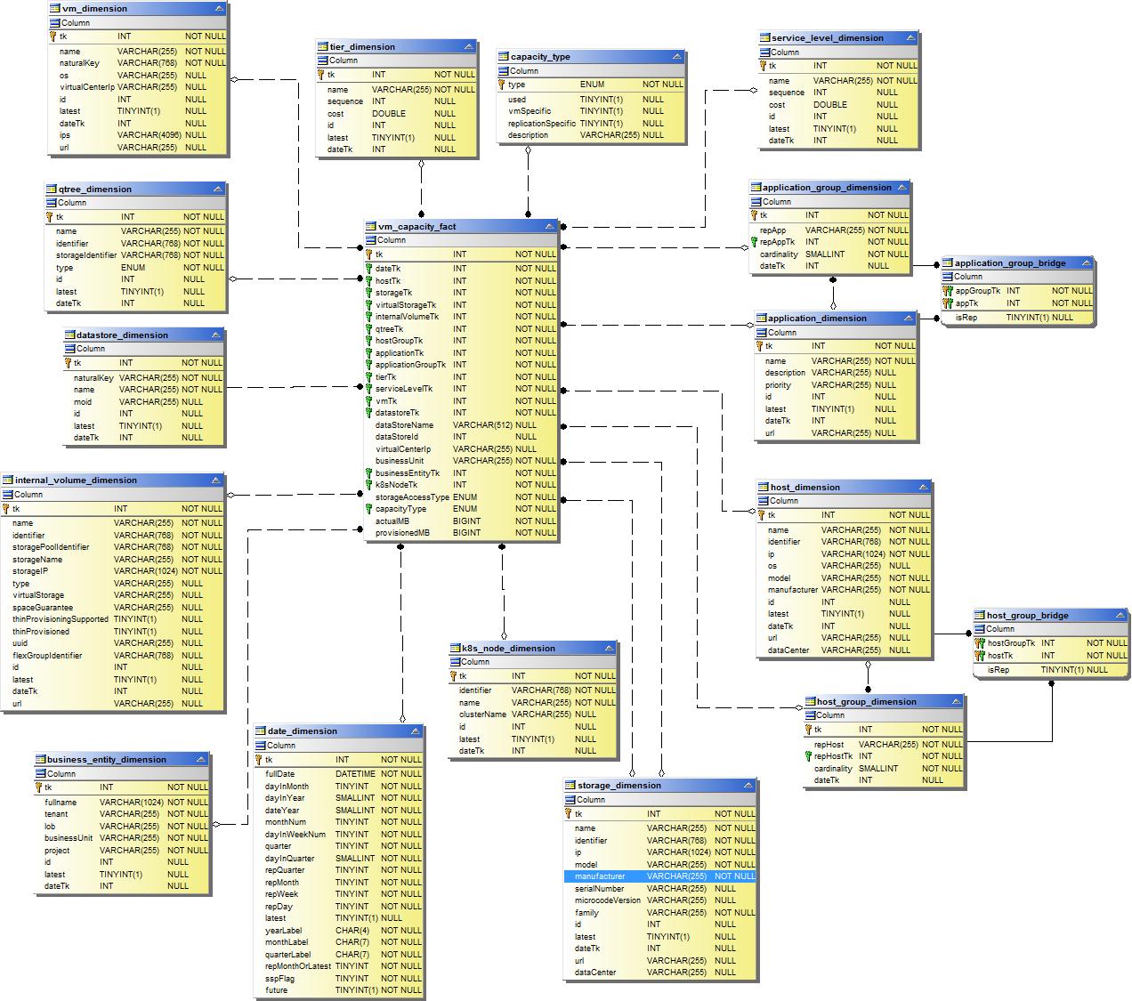
VM 容量

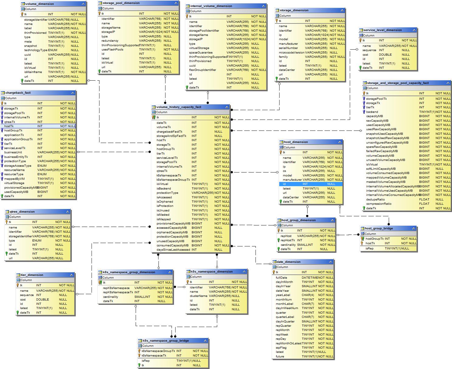
容积容量

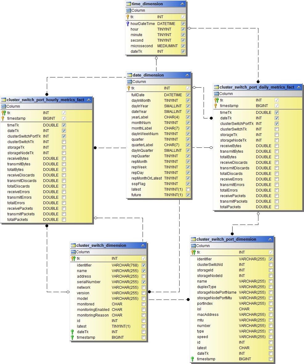
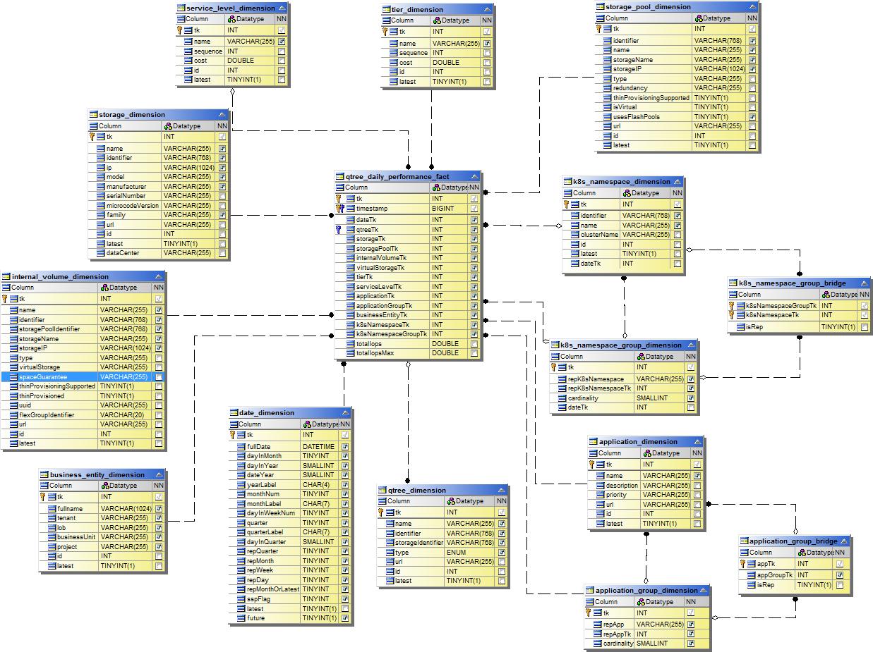
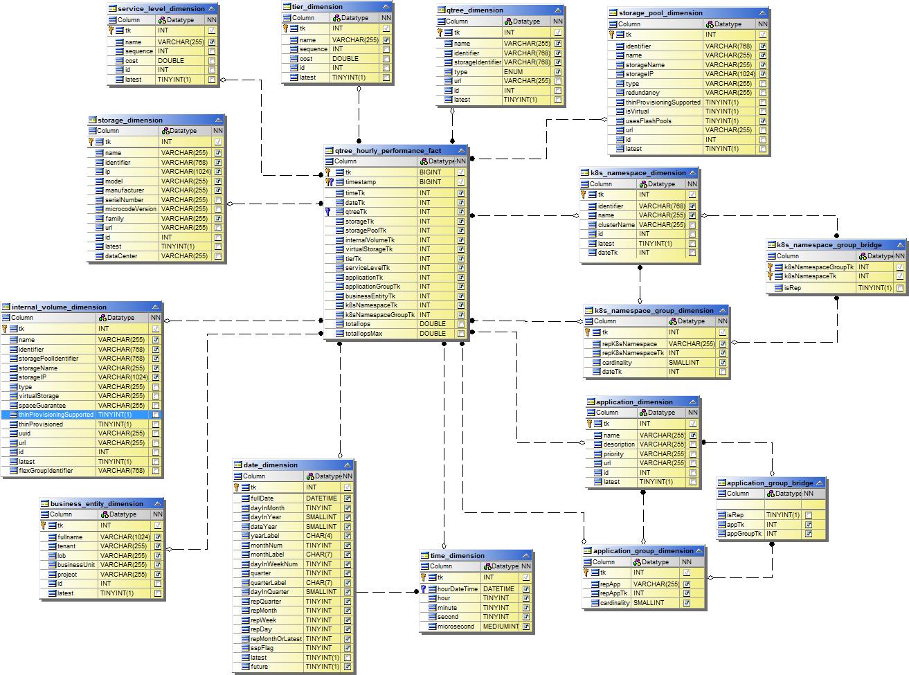
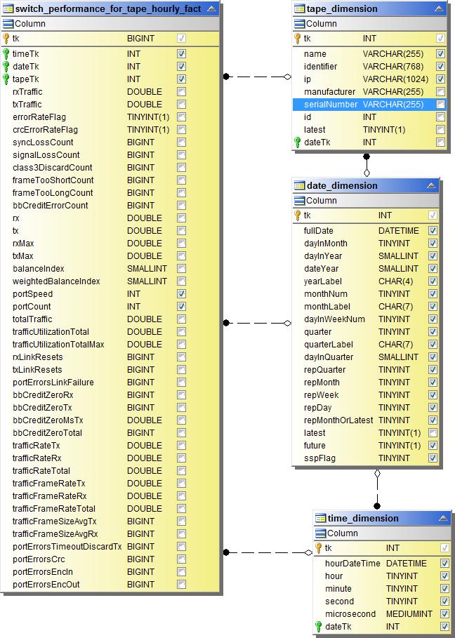
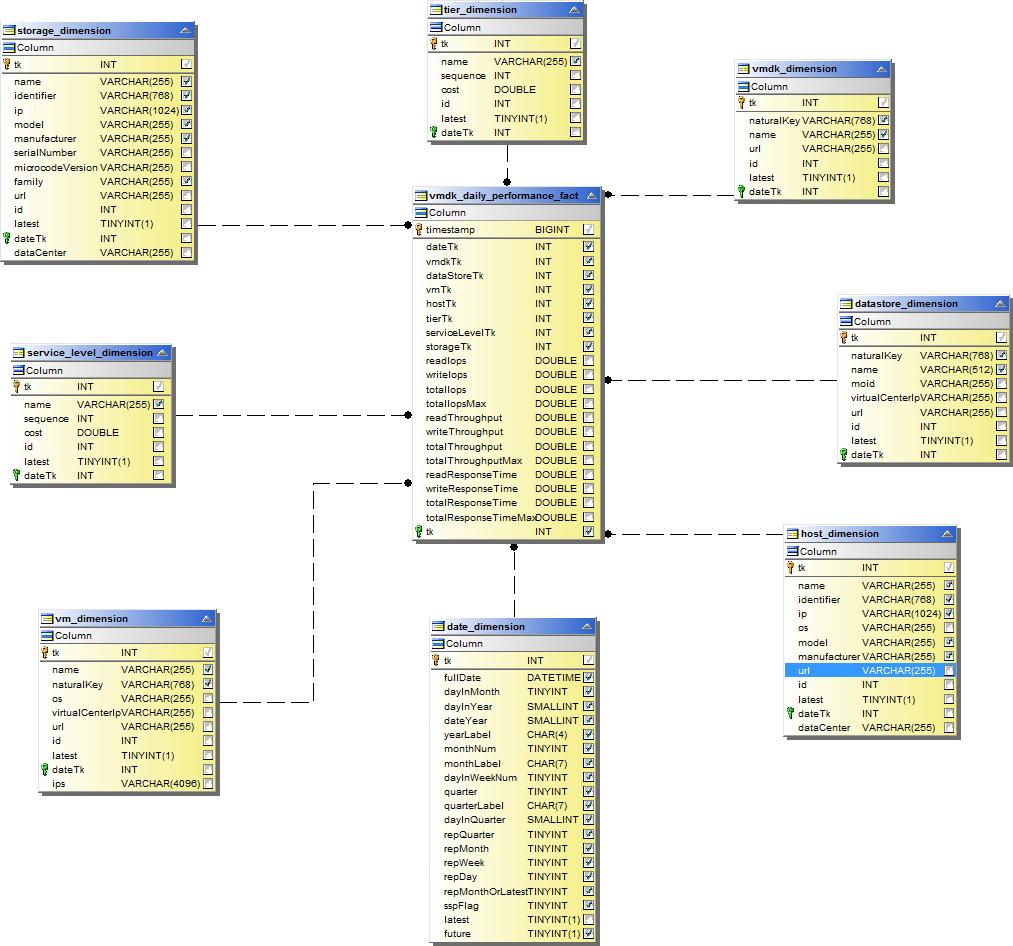
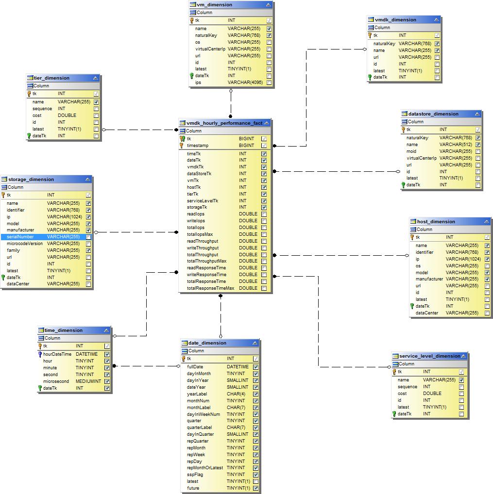
绩效数据集市
下图描述了性能数据集市。
应用程序量每小时表现

集群交换机性能

磁盘每日表现

磁盘每小时性能

主持人每小时表现

主机虚拟机每日性能

主机虚拟机每小时性能

内部交易量每小时表现

内部交易量每日表现

Qtree 每日表现

Qtree 每小时性能

存储节点每日性能

存储节点每小时性能

主机的交换机每小时性能

端口每小时切换性能

存储交换机每小时性能

磁带的每小时切换性能

VM 性能

主机虚拟机每日性能

主机虚拟机每小时性能

主机虚拟机每日性能

主机虚拟机每小时性能

VMDK 每日性能

VMDK 每小时性能

每小时成交量表现

成交量每日表现
