Skip to main content
NetApp database solutions
简体中文版经机器翻译而成,仅供参考。如与英语版出现任何冲突,应以英语版为准。

使用 Google Cloud NetApp Volumes 配置 SQL Server Always On 可用性组

贡献者 netapp-jsnyder

使用 Google Cloud NetApp Volumes iSCSI 块存储在单个子网内的 Google Compute Engine 实例上配置 SQL Server Always On 可用性组。了解如何设置计算实例、配置 NetApp 卷、建立故障转移群集以及部署可用性组以实现高可用性和灾难恢复。

前提条件

在继续之前,请完成 Google Cloud 文档中的配置先决条件步骤:

开始之前

请确保您已完成以下要求:

  • 具有计算、网络、IAM 和存储管理员权限的 Google Cloud 项目

  • 具有区域设置子网的 VPC 网络

  • 区域中可用的 Active Directory 和 DNS 设置

  • 配置为允许所需端口的防火墙规则

  • 熟悉 SQL Server Always On 可用性组和故障转移群集

备注 新的 Google Cloud 用户可能有资格获得"免费试用积分"

目标

配置 SQL Server Always On 可用性组包含以下高级任务:

  • 设置 Compute Engine 实例和 NetApp 存储卷

  • 在两个节点上设置 SQL Server

  • 设置 Windows Server 故障转移群集

  • 使用文件共享见证设置群集仲裁

  • 设置 SQL Server 可用性组

  • 为侦听器访问设置分布式网络名称 (DNN)

成本注意事项

本教程使用 Google Cloud 的可计费组件,包括 "Compute Engine 实例""Google Cloud NetApp Volumes" 存储。

使用 "定价计算器" 根据您的计算和存储要求生成成本估算。示例配置将 N4-SKU 计算实例和 NetApp Flex 服务级别存储用于 SQL Server Always On 可用性组设置。

配置域帐户

在 Active Directory 中配置两个帐户:一个安装帐户(您的管理员帐户)和一个用于两个 SQL Server VM 的服务帐户。

例如,对帐户使用下表中的值:

备注 此示例使用 `cvsdemo`作为域名。在本过程中将 `cvsdemo`替换为您的实际域名。
帐户 VM 完整域名 说明

<your account>

两者(sqlnode1 和 sqlnode2)

cvsdemo\DomainAdmin

用于登录任一虚拟机并配置集群和可用性组的管理员帐户

sqlsvc

两者(sqlnode1 和 sqlnode2)

cvsdemo\sqlsvc

两个 SQL Server 虚拟机上的 SQL Server 和 SQL Server Agent 的服务帐户

为 SQL Server 创建 Compute Engine VM

使用在 Windows Server 2025 上预安装的 SQL Server 2022 Enterprise 创建两个 Google Compute Engine VM 实例,以托管可用性组副本。

步骤
  1. 在 Google Cloud 控制台中,转到"创建实例"页面。

    有关详细信息,请参见 "Google Cloud 文档"

  2. 对于 Name,请输入 sqlnode1

  3. 机器配置 部分:

    1. 选择 General Purpose

    2. 在*系列*列表中,选择 N4

    3. Machine type 列表中,选择 n4-highmem-8 (8 vCPU, 64 GB memory)

  4. 选择您创建 VPC 的区域(例如,region=us-west1,zone=us-west1-a)。

  5. Boot disk 部分中,单击 Change

    1. 公共映像 选项卡的 操作系统 列表中,选择 SQL Server on Windows Server

    2. Version 列表中,选择 SQL Server 2022 Enterprise on Windows Server 2025 Datacenter

    3. Boot disk type 列表中,选择 Hyperdisk Balanced

    4. Size (GB) 字段中,输入 50 GB。

    5. 单击 Select 保存启动磁盘配置。

  6. Networking 部分中,编辑网络接口以选择正确的 VPC 和子网。如果您只有一个 VPC 网络,则会默认选择它。

    1. 在网络接口卡上,选择 gVNIC

    2. 对于 "网络服务层",请为任务关键型工作负载选择 Premium,或选择 Standard 以优化成本。

  7. 单击 Create 以创建 VM。

  8. 重复这些步骤来创建 sqlnode2

将服务器加入到域

创建虚拟机后,请将其加入 Active Directory 域,并安装故障转移群集和 iSCSI 连接所需的 Windows 功能。

步骤
  1. 使用本地管理员帐户远程连接到虚拟机。

  2. 在服务器管理器中,选择 Local Server

  3. 选择 WORKGROUP 链接。

  4. 计算机名称 部分,选择 更改

  5. 选中 Domain 复选框,并在文本框中输入您的域名(例如, cvsdemo.internal)。

  6. 单击 OK

  7. Windows Security 对话框中,指定默认域管理员帐户的凭据(例如, cvsdemo\DomainAdmin)。

  8. 当您看到"欢迎使用 cvsdemo.internal 域"消息时,单击 确定

  9. 单击 Close,然后在对话框中选择 Restart Now

  10. 服务器重新启动后,将该 `sqlsvc`帐户添加到 Administrators 组。

备注 您的 SQL 实例将使用 sqlsvc 帐户运行,这是群集和故障转移设置所必需的。

安装所需的 Windows 功能

使用服务器管理器或 PowerShell 在两个 SQL Server 虚拟机上安装故障转移群集和 MPIO。

选项 1:使用服务器管理器
  1. 在服务器管理器中,选择 Manage > Add Roles and Features

  2. 选择 基于角色或基于功能的安装 并单击 下一步

  3. 选择您的服务器,然后单击 Next

  4. 在*功能*页面上,选择*故障转移群集*和*多路径 I/O*。

  5. 出现提示时,单击 Add Features 以包含管理工具。

  6. 完成此向导并根据提示重新启动。

选项 2:使用 PowerShell

以管理员身份运行 PowerShell 并执行以下命令:

# Install Failover Clustering and tools
Install-WindowsFeature Failover-Clustering, RSAT-Clustering-PowerShell, RSAT-Clustering-CmdInterface -IncludeAllSubFeature -IncludeManagementTools

# Install/enable MPIO
Install-WindowsFeature -Name Multipath-IO
Enable-MSDSMAutomaticClaim -BusType "iSCSI"

# Install .NET and other SQL prerequisites (if not already installed)
Install-WindowsFeature NET-Framework-45-Core, NET-Framework-45-Features
Install-WindowsFeature RSAT-AD-PowerShell

获取 iSCSI 启动程序名称

使用 iSCSI Initiator GUI 或 PowerShell 获取要包含在主机组中的每个 SQL Server VM 的 iSCSI 限定名 (IQN)。

选项 1:使用 iSCSI 启动程序
  1. Win+R 或使用 Windows 搜索栏打开 iscsicpl

  2. 在 iSCSI 启动程序属性对话框中,转到 配置 选项卡。

  3. 复制 Initiator Name 值并将其包含在主机组中。

    示例: iqn.1991-05.com.microsoft:sqlnode1.cvsdemo.internal

选项 2:使用 PowerShell

在 PowerShell 中运行以下命令:

Get-InitiatorPort | Select-Object NodeAddress

创建 NetApp 块存储卷

使用 Google Cloud NetApp Volumes 创建 iSCSI 块存储卷,为 SQL Server 数据库提供高性能的共享存储。此过程包括为数据、日志、临时和备份创建主机组、存储池和单个卷。

创建主机组

步骤
  1. 创建包含来自两个 SQL 节点的 iSCSI 启动器的主机组。

    gcloud beta netapp host-groups create HOST_GROUP_NAME \
      --location=LOCATION \
      --type=ISCSI_INITIATOR \
      --hosts=HOSTS \
      --os-type=OS_TYPE \
      --description=DESCRIPTION

    有关更多详细信息,请参阅 "创建主机组" 文档。

  2. 替换以下值:

    • HOST_GROUP_NAME:主机组的名称(例如, demosql

    • LOCATION:地区(例如, us-west1

    • HOSTS: sqlnode1 和 sqlnode2 中以逗号分隔的 IQN 列表

      示例: iqn.1991-05.com.microsoft:sqlnode1.cvsdemo.internal,iqn.1991-05.com.microsoft:sqlnode2.cvsdemo.internal

    • OS_TYPE:操作系统类型(例如, WINDOWS

    • DESCRIPTION: 主机组的可选描述

      存储池配置

创建存储池

步骤
  1. 创建具有适当容量和性能的存储池。

    gcloud netapp storage-pools create POOL_NAME \
      --project=PROJECT_ID \
      --location=LOCATION \
      --service-level=Flex \
      --type=Unified \
      --capacity=1024 \
      --total-throughput=64 \
      --total-iops=1024 \
      --network=name=VPC_NAME,psa-range=PSA_RANGE

    有关更多详细信息,请参阅 "创建存储池" 文档。

  2. 替换以下值:

    • POOL_NAME:池的名称(例如, sqltest

    • PROJECT_ID:您的 Google Cloud 项目名称

    • LOCATION:与计算实例相同的位置(例如, us-west1-b

    • CAPACITY:池容量(以 GiB 为单位)(例如, 1024

    • SERVICE_LEVEL:服务级别(例如, Flex

    • VPC_NAME:您的 VPC 网络名称

    • PSA_RANGE:Private Services Access 范围(例如, xx.xxx.xxx.0/20

    • THROUGHPUT:可选吞吐量,以 MiBps 为单位(例如, 64

    • IOPS:可选 IOPS(例如, 1024

创建卷

  1. 为数据、日志、临时和备份创建卷。为每种卷类型运行以下命令:

    gcloud beta netapp volumes create VOLUME_NAME \
      --project=PROJECT_ID \
      --location=LOCATION \
      --storage-pool=POOL_NAME \
      --capacity=CAPACITY \
      --protocols=ISCSI \
      --block-devices="name=VOLUME_NAME,host-groups=HOST_GROUP_PATH,os-type=WINDOWS" \
      --snapshot-directory=false

    有关更多详细信息,请参阅 "创建卷" 文档。

  2. 替换以下值:

    • VOLUME_NAME:每个卷的唯一名称(例如, node1datanode1lognode1tempnode1backup

    • PROJECT_ID:您的 Google Cloud 项目名称

    • LOCATION:与存储池相同的位置(例如, us-west1-b

    • POOL_NAME:存储池名称(例如, sqltest

    • CAPACITY:以 GiB 为单位的卷容量(例如, 200

    • HOST_GROUP_PATH:主机组的完整资源路径(例如, projects/PROJECT_ID/locations/us-west1/hostGroups/demosql

提示 可以使用 # 符号分隔每个主机组来指定多个主机组。
备注 对每个卷类型重复此步骤:数据、日志、临时和备份。

挂载 iSCSI 卷

在每个 SQL 实例上装载非共享 iSCSI 卷:

步骤
  1. 在 Google Cloud 控制台中,导航到 NetApp 卷 >

  2. 选择为 SQL 实例创建的卷(例如, node1data)。

  3. 复制 iSCSI 目标的两个 IP 地址(例如, 10.165.128.21610.165.128.217)。

  4. 在 sqlnode1 上,运行 `iscsicpl`或使用 PowerShell:

  5. 单击 Discover 选项卡,然后单击 Discover Portal

  6. 添加获得的每个 IP 地址;保留默认端口 3260。

    "10.165.128.216","10.165.128.217" | % { New-IscsiTargetPortal -TargetPortalAddress $_ }
    发现 iSCSI 目标门户
  7. Connect to Target 对话框中,如果使用多路径,请选中 Enable multi-path

  8. 单击 Advanced ,然后从下拉列表中选择目标门户 IP。

  9. 单击 确定 以连接。

  10. 为 iSCSI 设备配置 MPIO

    1. 从控制面板或服务器管理器打开 MPIO。

    2. 单击 Discover Multi-Paths 选项卡。

    3. 选中 Add support for iSCSI devices ,然后单击 Add

    4. 如果出现提示,请重新启动。

    5. 在设备管理器的*磁盘驱动器*下验证多路径配置。

  11. 初始化和格式化卷

    1. 启动计算机管理 (compmgmt.msc)并选择*磁盘管理*。

    2. 使用 64K 分配单元初始化、分区和格式化每个磁盘:

      Format-Volume -DriveLetter <DriveLetter> -FileSystem NTFS -NewFileSystemLabel <Label> -AllocationUnitSize 65536 -Confirm:$false
    3. 分配驱动器号(例如,D: 用于数据,E: 用于日志,F: 用于备份,G: 用于临时)。

    4. 创建 SQL Server 的目录结构:

      $paths = "D:\MSSQL\DATA","E:\MSSQL\Log","F:\MSSQL\Backup","G:\MSSQL\Temp"
      $paths | % { New-Item -ItemType Directory -Path $_ -Force }

配置 SQL Server

在两个节点上配置 SQL Server 以使用域服务帐户,更新默认路径以使用 NetApp 卷,并将系统数据库移动到新的存储位置。

步骤
  1. 更新 SQL Server 和 SQL Server Agent 服务以在域服务帐户下运行,以支持群集身份验证和故障转移。

    1. 在每个 SQL 实例上,打开 services.msc

    2. 登录身份 更新为 domain\sqlsvc,适用于 SQL Server 和 SQL Server Agent 服务。

    3. 打开 SQL Server Management Studio (SSMS) 并使用您的域帐户进行连接。

      如果连接失败,请以 `<local computer>\Administrator`身份启动 SSMS。确保在用户和组中启用了 Administrator 帐户并设置了适当的密码。

  2. 创建具有所需权限的域帐户登录。

    备注 在以下 SQL 命令中将 `CVSDEMO`替换为您的实际域名。
    USE [master]
    GO
    
    -- Create login for SQL service account
    CREATE LOGIN [CVSDEMO\sqlsvc] FROM WINDOWS
      WITH DEFAULT_DATABASE=[master], DEFAULT_LANGUAGE=[us_english]
    GO
    
    -- Add to sysadmin role
    ALTER SERVER ROLE [sysadmin] ADD MEMBER [CVSDEMO\sqlsvc]
    GO
    
    -- Create user in master and assign role
    USE [master]
    GO
    CREATE USER [CVSDEMO\sqlsvc] FOR LOGIN [CVSDEMO\sqlsvc]
    GO
    ALTER ROLE [db_owner] ADD MEMBER [CVSDEMO\sqlsvc]
    GO
    
    -- Repeat for model, msdb, and tempdb databases
    USE [model]
    GO
    CREATE USER [CVSDEMO\sqlsvc] FOR LOGIN [CVSDEMO\sqlsvc]
    GO
    ALTER ROLE [db_owner] ADD MEMBER [CVSDEMO\sqlsvc]
    GO
    
    USE [msdb]
    GO
    CREATE USER [CVSDEMO\sqlsvc] FOR LOGIN [CVSDEMO\sqlsvc]
    GO
    ALTER ROLE [db_owner] ADD MEMBER [CVSDEMO\sqlsvc]
    GO
    
    USE [tempdb]
    GO
    CREATE USER [CVSDEMO\sqlsvc] FOR LOGIN [CVSDEMO\sqlsvc]
    GO
    ALTER ROLE [db_owner] ADD MEMBER [CVSDEMO\sqlsvc]
    GO
  3. 更新默认路径以使用 NetApp 卷而不是操作系统驱动器:

    USE [master]
    GO
    
    EXEC xp_instance_regwrite N'HKEY_LOCAL_MACHINE',
      N'Software\Microsoft\MSSQLServer\MSSQLServer',
      N'BackupDirectory', REG_SZ, N'F:\MSSQL\Backup'
    GO
    
    EXEC xp_instance_regwrite N'HKEY_LOCAL_MACHINE',
      N'Software\Microsoft\MSSQLServer\MSSQLServer',
      N'DefaultData', REG_SZ, N'D:\MSSQL\DATA'
    GO
    
    EXEC xp_instance_regwrite N'HKEY_LOCAL_MACHINE',
      N'Software\Microsoft\MSSQLServer\MSSQLServer',
      N'DefaultLog', REG_SZ, N'E:\MSSQL\Log'
    GO
  4. 将系统数据库(model、msdb、tempdb 和 master)从操作系统驱动器移动到 NetApp 卷,以获得更好的性能和管理。

    1. 验证当前路径:

      -- Check current paths
      SELECT name, physical_name
      FROM sys.master_files
      WHERE database_id IN (DB_ID('model'), DB_ID('msdb'));
    2. 更新到新位置:

      -- Move model database
      ALTER DATABASE model MODIFY FILE
        (NAME = modeldev, FILENAME = 'D:\MSSQL\Data\model.mdf');
      ALTER DATABASE model MODIFY FILE
        (NAME = modellog, FILENAME = 'E:\MSSQL\Log\modellog.ldf');
      
      -- Move msdb database
      ALTER DATABASE msdb MODIFY FILE
        (NAME = MSDBData, FILENAME = 'D:\MSSQL\Data\MSDBData.mdf');
      ALTER DATABASE msdb MODIFY FILE
        (NAME = MSDBLog, FILENAME = 'E:\MSSQL\Log\MSDBLog.ldf');
      GO
    3. 停止 SQL Server,手动将文件从旧位置移动到新路径,然后重新启动 SQL Server。

    4. 移动 tempdb 数据库

      USE master;
      GO
      
      -- Check current tempdb files
      SELECT name, physical_name
      FROM sys.master_files
      WHERE database_id = DB_ID('tempdb');
      
      -- Change paths for tempdb
      ALTER DATABASE tempdb MODIFY FILE
        (NAME = tempdev, FILENAME = 'G:\MSSQL\Temp\tempdb.mdf');
      ALTER DATABASE tempdb MODIFY FILE
        (NAME = templog, FILENAME = 'G:\MSSQL\Temp\templog.ldf');
      GO
    5. 重新启动 SQL Server 以使更改生效:

      Restart-Service -Name "MSSQLSERVER" -Force
  5. 移动主数据库

    1. 打开 SQL Server Configuration Manager

    2. 导航到 SQL Server Services,右键单击 SQL Server (MSSQLSERVER),然后选择 Properties

    3. 单击 Startup Parameters 选项卡。

    4. 在*现有参数*中,找到以 -d、 `-e`和 `-l`开头的参数。

    5. 删除旧参数并添加新参数:

      -dD:\MSSQL\Data\master.mdf
      -lE:\MSSQL\Log\mastlog.ldf
      -eE:\MSSQL\Log\ERRORLOG
      发现 iSCSI 目标门户
    6. 单击 OK

  6. 停止 SQL Server 服务。

  7. 手动将 master.mdfmastlog.ldf 从旧位置移动到新路径。

  8. 如果更新了错误日志路径,请同时移动 ERRORLOG 文件。

  9. 启动 SQL Server 服务。

    SQL Server Configuration Manager - 启动参数

设置故障转移群集

设置 Windows Server 故障转移群集以为 SQL Server 提供高可用性。有关更多详细信息,请参阅 "Windows Server 故障转移群集文档"

配置防火墙规则

在两个 SQL 节点上打开所需的网络端口,以启用群集通信、SQL Server 连接和可用性组复制。

步骤
  1. 打开两个 SQL 节点上的所需端口以进行集群通信。

    所需端口包括:UDP 3343、TCP 3343、TCP 1433、TCP 5022、TCP 135、TCP 445、TCP 49152-65535(动态 RPC)。

  2. 在两台服务器上运行以下检查点,以允许 SQL Server 和群集通过防火墙进行通信。

    如果有自定义配置,请调整端口号。

    # Open firewall for SQL Server
    netsh advfirewall firewall add rule name="Allow SQL Server" dir=in action=allow protocol=TCP localport=1433
    
    # Open firewall for SQL Server replication
    netsh advfirewall firewall add rule name="Allow SQL Server replication" dir=in action=allow protocol=TCP localport=5022

    要了解详细的防火墙要求,请参阅 "Windows Server 服务和网络端口要求"

  3. 在创建集群之前,在两个节点上运行验证检查:

    Test-Connection servername
    Resolve-DnsName servername
    Get-NetAdapterBinding -ComponentID ms_tcpip6

创建故障转移集群

使用两个 SQL Server 节点创建 Windows Server 故障转移群集,以启用高可用性和自动故障转移功能。

步骤
  1. 从服务器管理器运行 `cluadmin.msc`或打开故障转移群集管理器。

    故障转移群集管理器
  2. 选择 Create Cluster

  3. 添加两个 SQL 节点(sqlnode1、sqlnode2)。

  4. 运行验证测试并确保所有检查均通过。在继续之前查看并修正任何警告。

  5. 提供集群名称(例如, sqlcluwest1)。

  6. 完成集群创建。

    故障转移集群创建

使用文件共享见证配置群集仲裁

配置文件共享见证以在双节点集群配置中维护仲裁。见证者提供额外的投票,以防止大脑分裂的情况并确保集群的可用性。

创建文件共享

在位于具有网络连接且位于同一 Active Directory 域内的其他区域或地区的虚拟机上创建文件共享。

步骤
  1. 连接到文件共享见证服务器 VM。

  2. 在服务器管理器中,选择 Tools > Computer Management

  3. 选择 Shared Folders,右键单击 Shares,然后选择 New Share

    为集群仲裁见证创建新共享
  4. 使用 Create a Shared Folder Wizard 创建共享 \\servername\share

  5. Folder Path 页面上,选择 Browse

  6. 找到或创建共享文件夹的路径,然后选择 Next

  7. 名称、描述和设置 页面上,验证共享名称和路径,然后选择 下一步

  8. Shared Folder Permissions 页面上,选择 Customize permissions 并单击 Custom

  9. 自定义权限 对话框中,选择 添加 以添加集群帐户。

    确保用于创建群集的帐户(sqlcluwest1$)拥有完全控制权限。

  10. 单击 确定 以保存权限。

  11. 共享文件夹权限 页面上,选择 完成,然后再次选择 完成

配置仲裁设置

将集群配置为使用文件共享见证进行仲裁投票。

步骤
  1. 在故障转移集群管理器中,右键单击集群并选择 More Actions > Configure Cluster Quorum Settings

    配置 Cluster Quorum Settings 菜单
  2. 在配置群集仲裁向导中,单击 Next

  3. Select Quorum Configuration 页面上,选择 Select the quorum witness 并单击 Next

  4. Select Quorum Witness 页面上,选择 Configure a file share witness

  5. Configure File Share Witness 页面中,选择 Configure a file share witness

  6. 输入您创建的共享路径(例如, \\servername\share),然后单击 Next

  7. 验证确认页面上的设置并单击 Next

  8. 单击 Finish

集群核心资源现在配置了文件共享见证。

使用文件共享见证配置的群集仲裁

启用 Always On 可用性组

在两个 SQL Server VM 上启用 Always On 可用性组:

步骤
  1. 在"开始"菜单中,打开 SQL Server Configuration Manager

  2. 在浏览器树中,选择 SQL Server Services

  3. 右键单击 SQL Server (MSSQLSERVER) 并选择 Properties

  4. 选择 Always On High Availability 选项卡。

  5. 选中 Enable Always On availability groups

  6. 单击 Apply,然后在出现提示时重新启动 SQL Server 服务。

    启用 Always On 高可用性
  7. 对第二个 SQL Server 实例重复此操作。

在第一个 SQL Server 实例上创建数据库

在第一个 SQL Server 实例上创建数据库。

步骤
  1. 使用属于 sysadmin 固定服务器角色成员的域帐户连接到第一个 SQL Server VM。

  2. 打开 SQL Server Management Studio 并连接到第一个 SQL Server 实例。

  3. Object Explorer 中,右键单击 Databases 并选择 New Database

  4. 输入数据库名称(例如, MyDB1),然后单击 确定

  5. 将数据库恢复模式设置为 Full:

    ALTER DATABASE MyDB1 SET RECOVERY FULL;
    GO

创建和配置可用性组

创建具有同步提交和自动故障转移功能的 Always On 可用性组,以便为 SQL Server 数据库提供高可用性。

  1. 对数据库进行完整备份和事务日志备份。

    -- Full backup
    BACKUP DATABASE MyDB1
    TO DISK = 'F:\MSSQL\Backup\MyDB1_Full.bak'
    WITH INIT, COMPRESSION;
    
    -- Transaction log backup
    BACKUP LOG MyDB1
    TO DISK = 'F:\MSSQL\Backup\MyDB1_Log.trn'
    WITH INIT, COMPRESSION;
  2. 将备份文件复制到第二个 SQL Server 实例,并使用 NORECOVERY 还原它们。

    -- Restore full backup
    RESTORE DATABASE MyDB1
    FROM DISK = 'F:\MSSQL\Backup\MyDB1_Full.bak'
    WITH NORECOVERY;
    
    -- Restore log backup
    RESTORE LOG MyDB1
    FROM DISK = 'F:\MSSQL\Backup\MyDB1_Log.trn'
    WITH NORECOVERY;
  3. 使用同步提交和自动故障转移以及可读辅助副本创建可用性组:

    -- Run on primary replica
    CREATE AVAILABILITY GROUP sqlagwest1
    WITH (AUTOMATED_BACKUP_PREFERENCE = SECONDARY)
    FOR DATABASE MyDB1
    REPLICA ON
      N'SQLNODE1' WITH (
        ENDPOINT_URL = N'TCP://sqlnode1.cvsdemo.internal:5022',
        AVAILABILITY_MODE = SYNCHRONOUS_COMMIT,
        FAILOVER_MODE = AUTOMATIC,
        SECONDARY_ROLE(ALLOW_CONNECTIONS = YES)
      ),
      N'SQLNODE2' WITH (
        ENDPOINT_URL = N'TCP://sqlnode2.cvsdemo.internal:5022',
        AVAILABILITY_MODE = SYNCHRONOUS_COMMIT,
        FAILOVER_MODE = AUTOMATIC,
        SECONDARY_ROLE(ALLOW_CONNECTIONS = YES)
      );
    GO
  4. 使用可用性组向导创建可用性组。

    创建可用性组向导
    将数据库和副本添加到可用性组
    重要说明 确保在两个 SQL 节点上都允许使用防火墙端口 5022。
    可用性组同步
已成功创建可用性组

创建 DNN 侦听器资源

创建分布式网络名称 (DNN) 侦听器以将流量路由到相应的群集资源,而无需负载均衡器。

使用 PowerShell 创建 DNN 资源:

$Ag = "sqlagwest1"
$Dns = "AOAGDNN"
$Port = "1433"

# Add DNN resource
Add-ClusterResource -Name $Dns -ResourceType "Distributed Network Name" -Group $Ag

# Set DNN properties
Get-ClusterResource -Name $Dns | Set-ClusterParameter -Name DnsName -Value $Dns
Get-ClusterResource -Name $Dns | Set-ClusterParameter -Name Port -Value $Port

# Start DNN resource
Start-ClusterResource -Name $Dns

# Add dependency
$AagResource = Get-ClusterResource | Where-Object {$_.ResourceType -eq "SQL Server Availability Group" -and $_.OwnerGroup -eq $Ag}
Set-ClusterResourceDependency -Resource $AagResource -Dependency "[$Dns]"

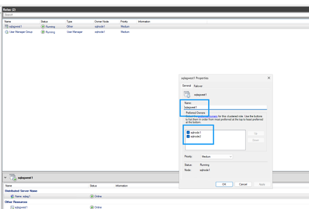
配置可能的所有者

默认情况下,群集将 DNN DNS 名称绑定到所有节点。排除未参与可用性组的节点:

步骤
  1. 在故障转移群集管理器中,找到 DNN 资源。

  2. 右键单击 DNN 资源并选择*属性*。

    DNN 资源属性
  3. 清除不参与可用性组的任何节点的复选框。

    配置 DNN 可能的所有者
  4. 单击 确定 保存设置。

更新应用程序连接字符串

更新连接字符串以使用 DNN 侦听器名称并包含 `MultiSubnetFailover=True`参数:

连接字符串示例
Server=AOAGDNN,1433;Database=MyDB1;MultiSubnetFailover=True;
备注 如果您的客户端不支持 MultiSubnetFailover 参数,则表示它与 DNN 不兼容。

测试故障转移

验证可用性组配置和测试故障转移,以确保节点之间的自动故障转移正常工作。

  1. 在任何副本上运行以下命令来验证可用性组配置。

    两个副本都应显示 `SYNCHRONOUS_COMMIT`可用性模式和 `AUTOMATIC`故障转移模式,这可确保在自动故障转移期间零数据丢失。

    SELECT ag.name AS AG_Name, ars.primary_replica
    FROM sys.dm_hadr_availability_group_states AS ars
    JOIN sys.availability_groups AS ag ON ag.group_id = ars.group_id;
    
    -- Check replica configuration
    SELECT replica_server_name, availability_mode_desc, failover_mode_desc
    FROM sys.availability_replicas
    WHERE group_id = (SELECT group_id FROM sys.availability_groups WHERE name = N'sqlagwest1');
    测试故障转移
  2. 在辅助节点上运行以下命令来启动故障切换:

    ALTER AVAILABILITY GROUP sqlagwest1 FAILOVER;
    GO
  3. 检查连接目标是否已切换到新的主目标:

    --
    SELECT @@SERVERNAME AS NowPrimary;

    在 SSMS 中,展开可用性组节点,右键单击 Always On High Availability,然后选择 Show Dashboard

    仪表板应显示具有健康状态的两个节点并确认故障转移。

    显示成功故障转移的 Always On 高可用性仪表板

清理资源

完成教程后,请删除您创建的资源,以避免产生额外费用:

  • 删除 Compute Engine 实例(sqlnode1、sqlnode2)

  • 删除 Google Cloud NetApp Volumes(卷、存储池、主机组)

  • 删除专门为本教程创建的 VPC 和网络资源

  • 删除文件共享见证服务器(如适用)

有关删除资源的详细步骤,请参阅 "Google Cloud NetApp Volumes 文档""Google Compute Engine 文档"

在哪里可以找到更多信息

有关带 NetApp 存储的 Google Cloud 上的 SQL Server 的详细信息,请查看以下文档: