本繁體中文版使用機器翻譯,譯文僅供參考,若與英文版本牴觸,應以英文版本為準。
Data Infrastructure Insights報告架構圖
本文檔提供了報告資料庫的架構圖。
|
|
報告功能可在Data Infrastructure Insights中使用"高級版"。 |
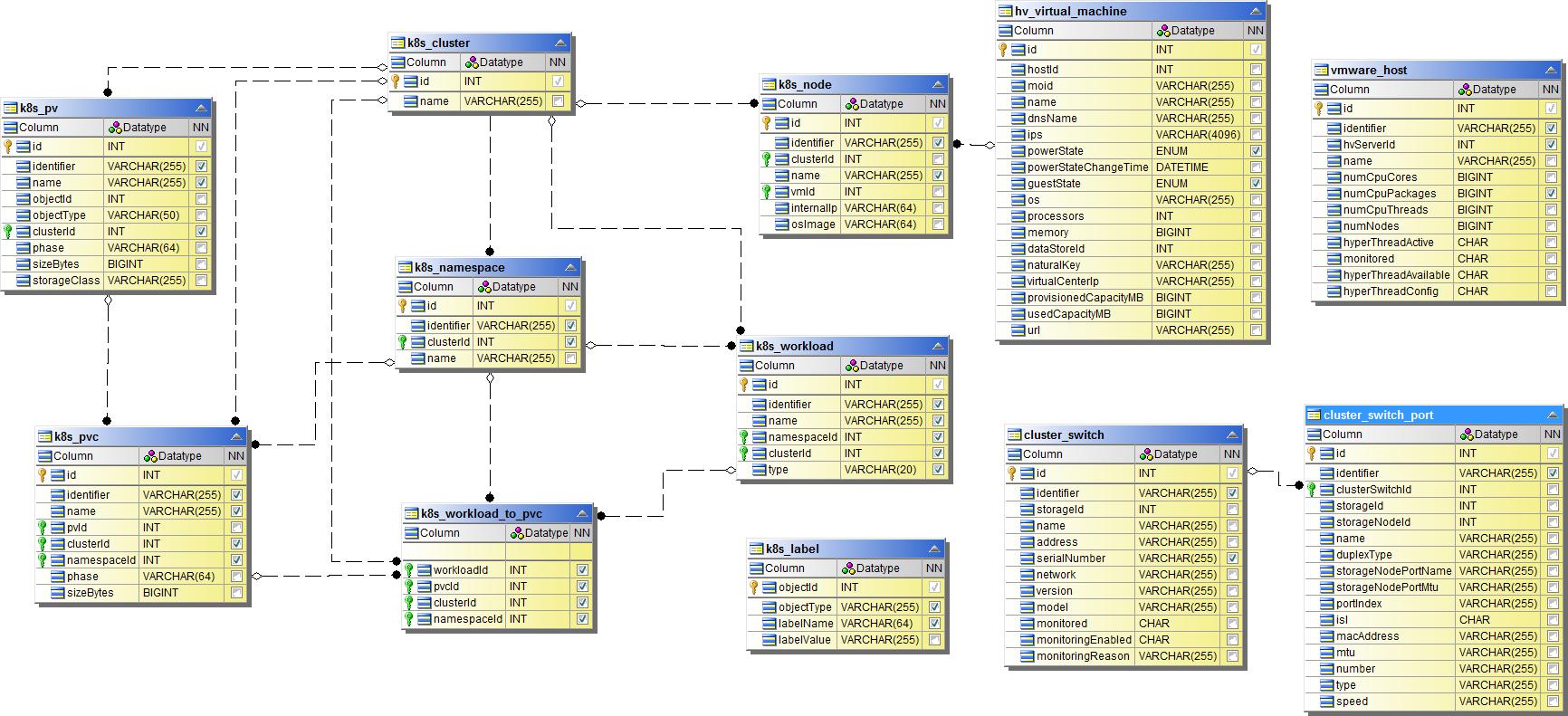
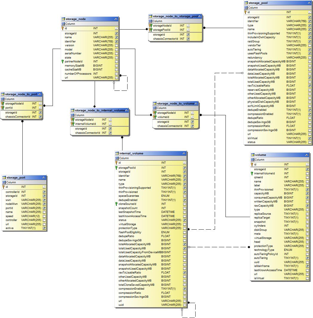
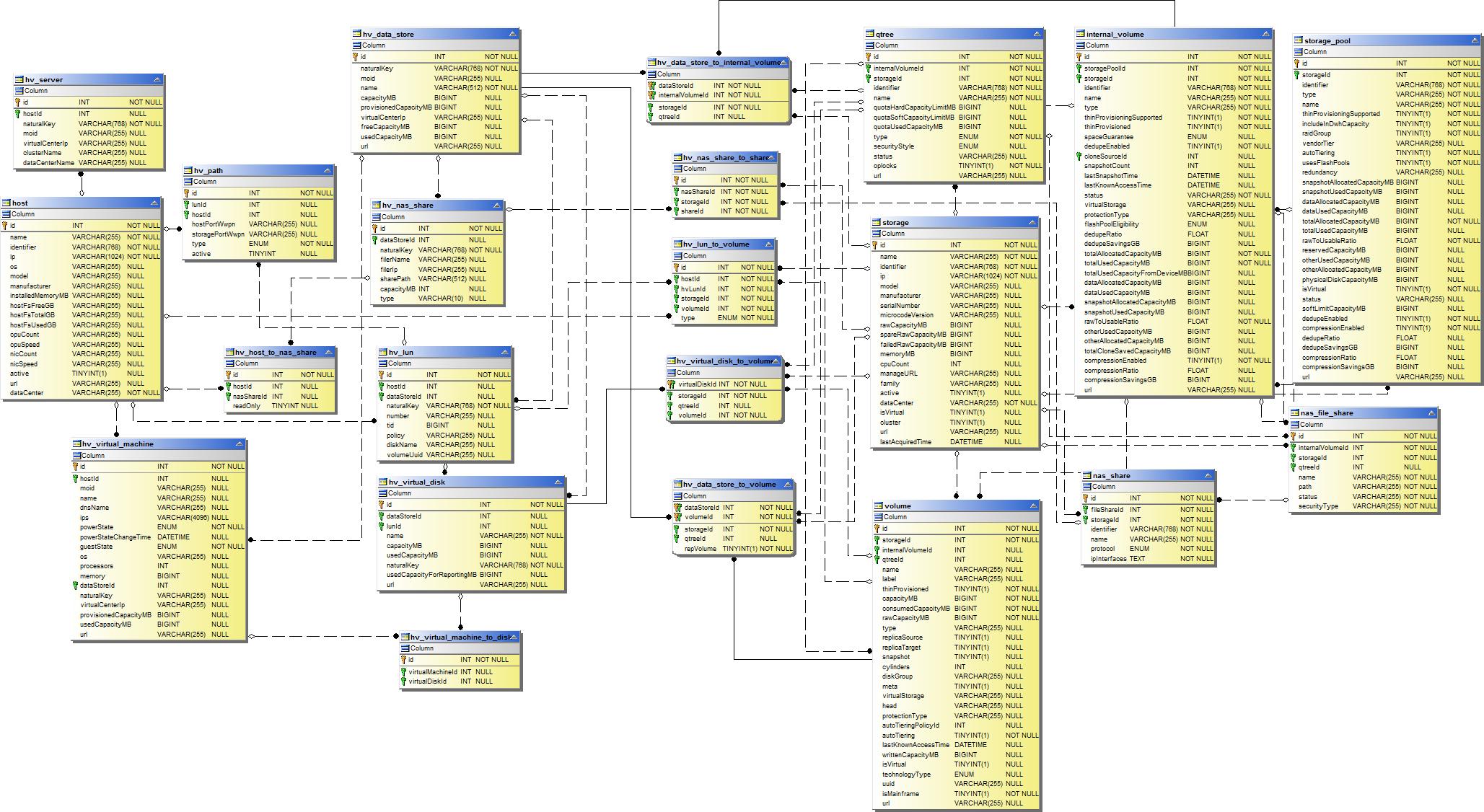
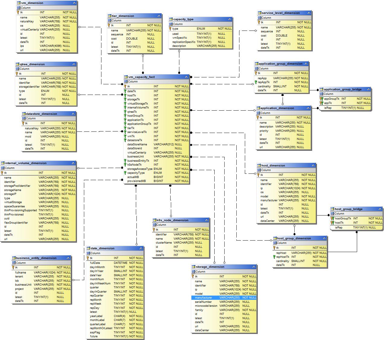
庫存資料集市
下圖描述了庫存資料市集。
註解

應用

Kubernetes 指標

Kubernetes 叢集指標事實

Kubernetes 命名空間指標事實

Kubernetes 節點指標事實

Kubernetes PVC 指標事實

Kubernetes 工作負載指標事實

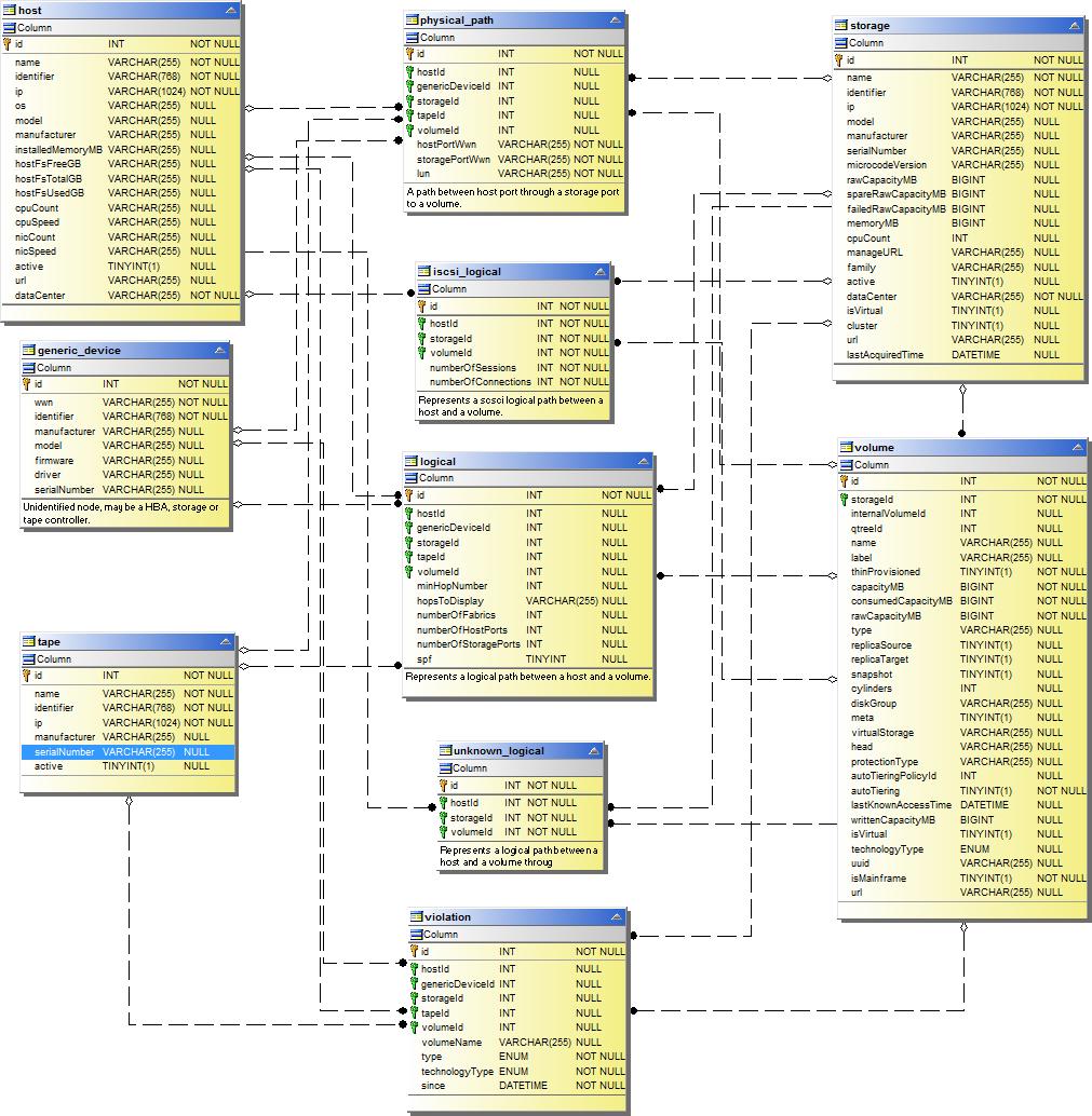
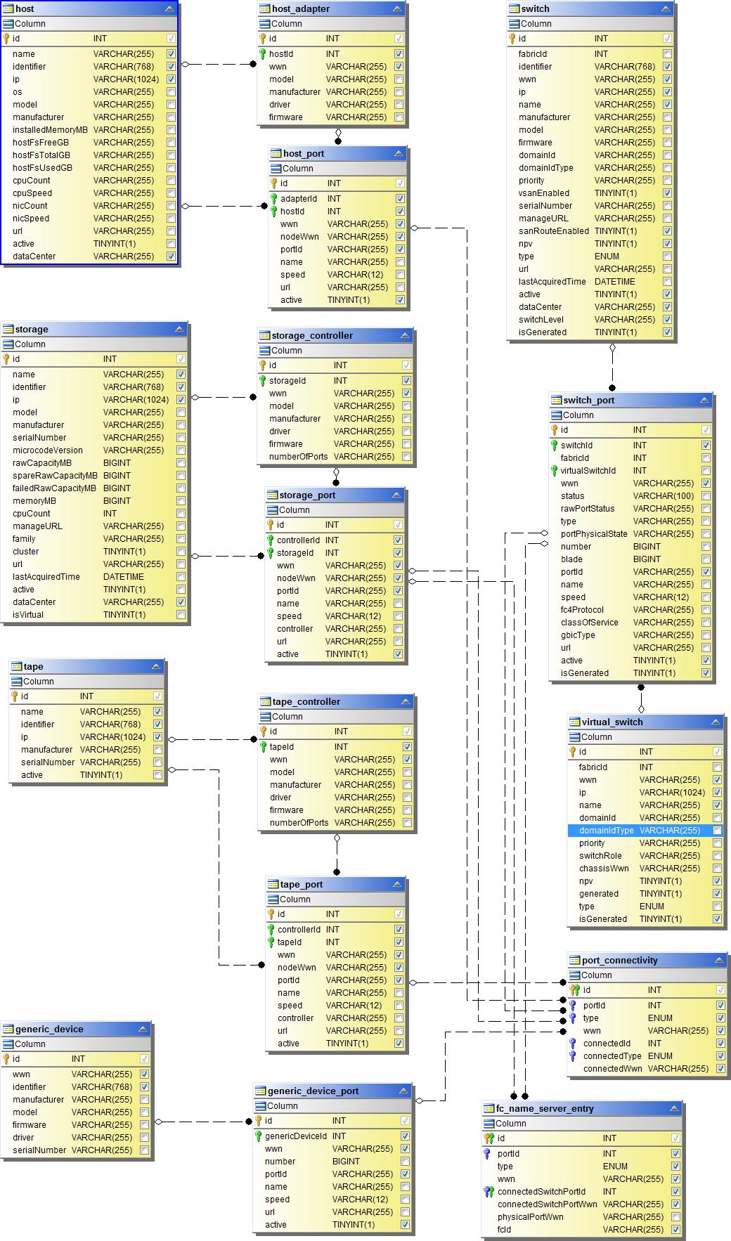
網路儲存

路徑和違規

連接埠連接

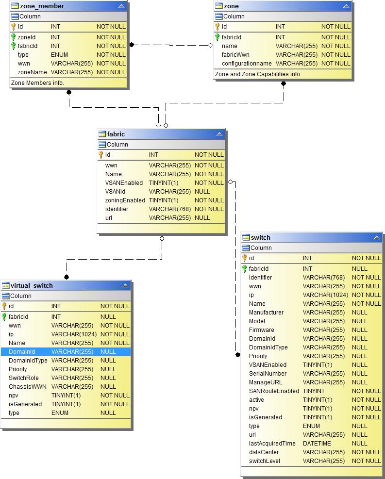
SAN 結構

儲存

儲存節點

虛擬機

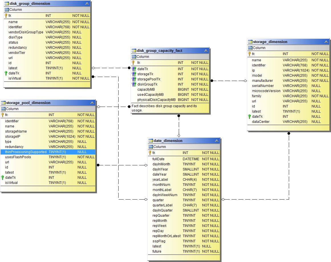
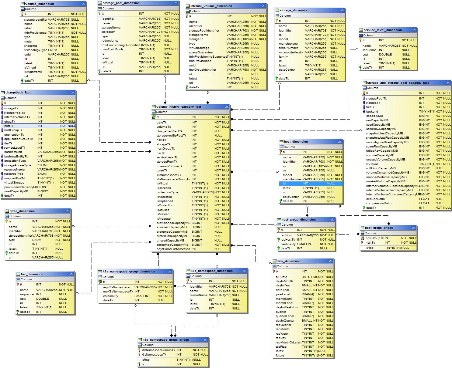
容量數據集市
下圖描述了容量資料集市。
退款

磁碟組容量

檔案系統利用率

內部容積

Kubernetes PV 容量

港口容量

qtree 容量

儲存容量效率

儲存和儲存池容量

儲存節點容量

虛擬機器容量

容積容量

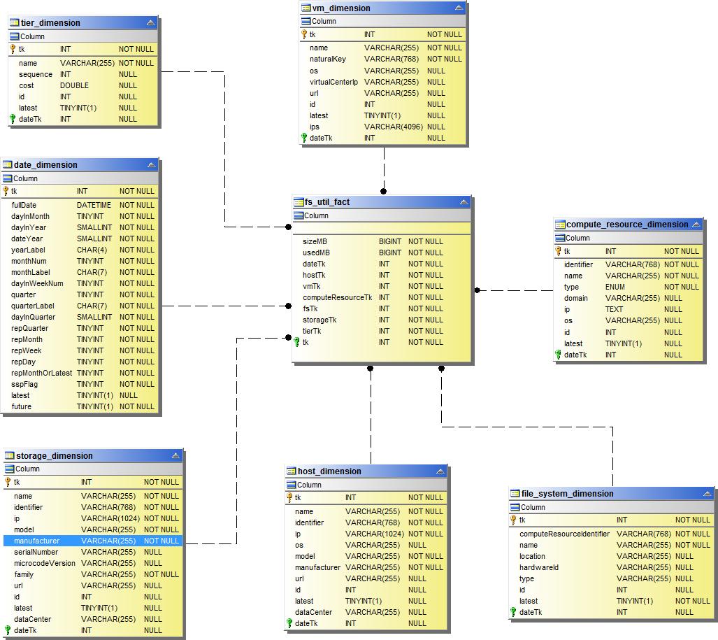
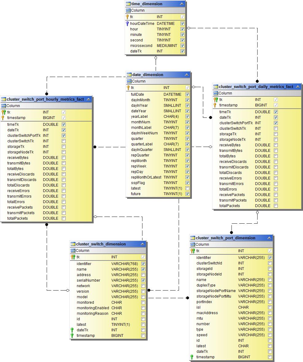
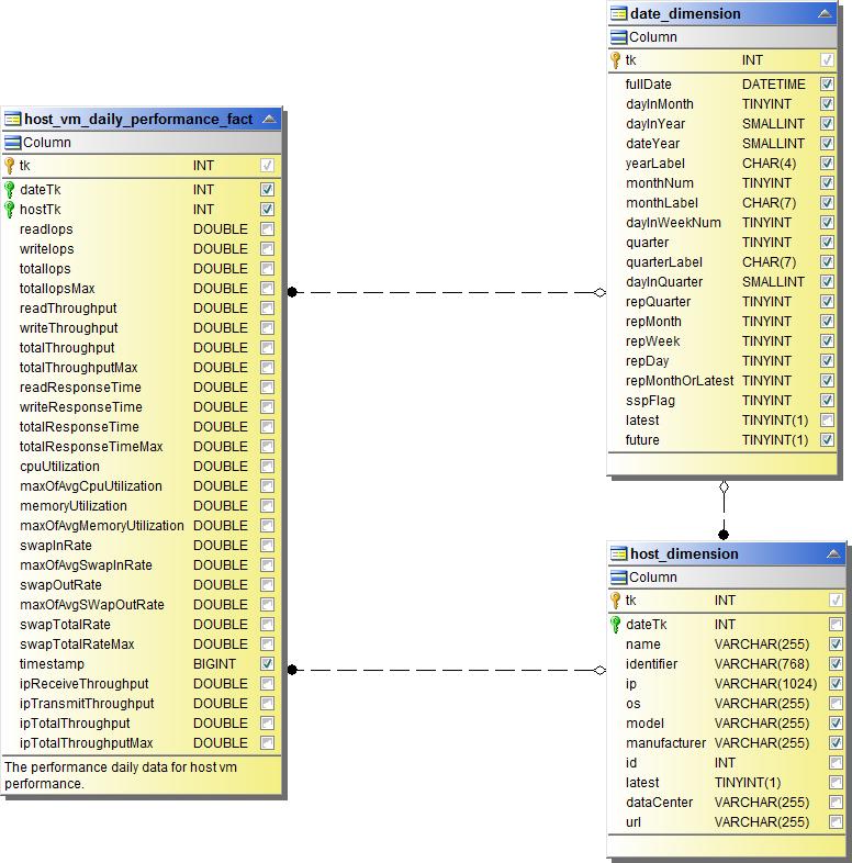
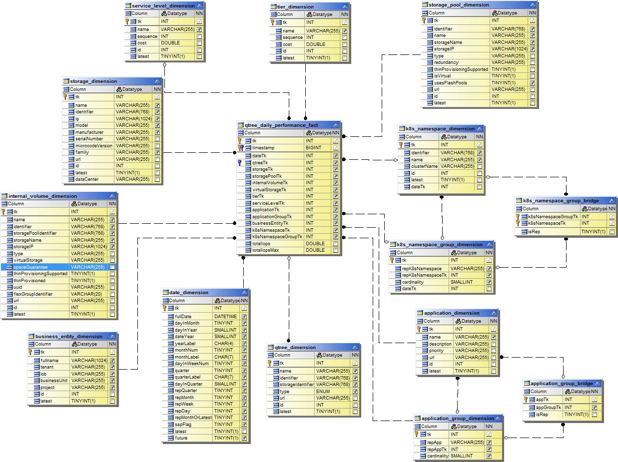
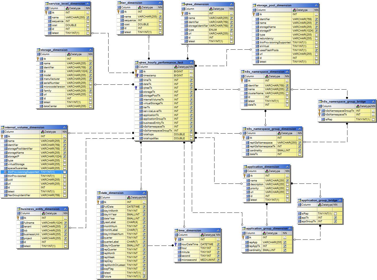
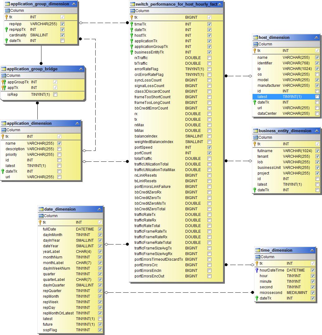
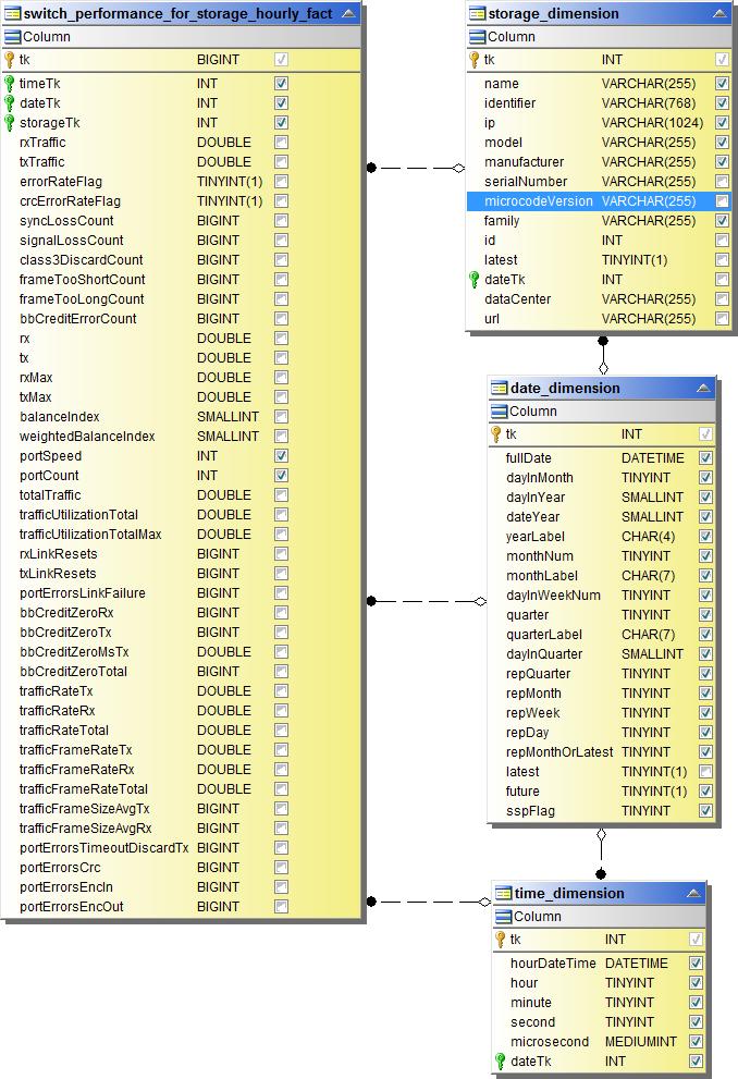
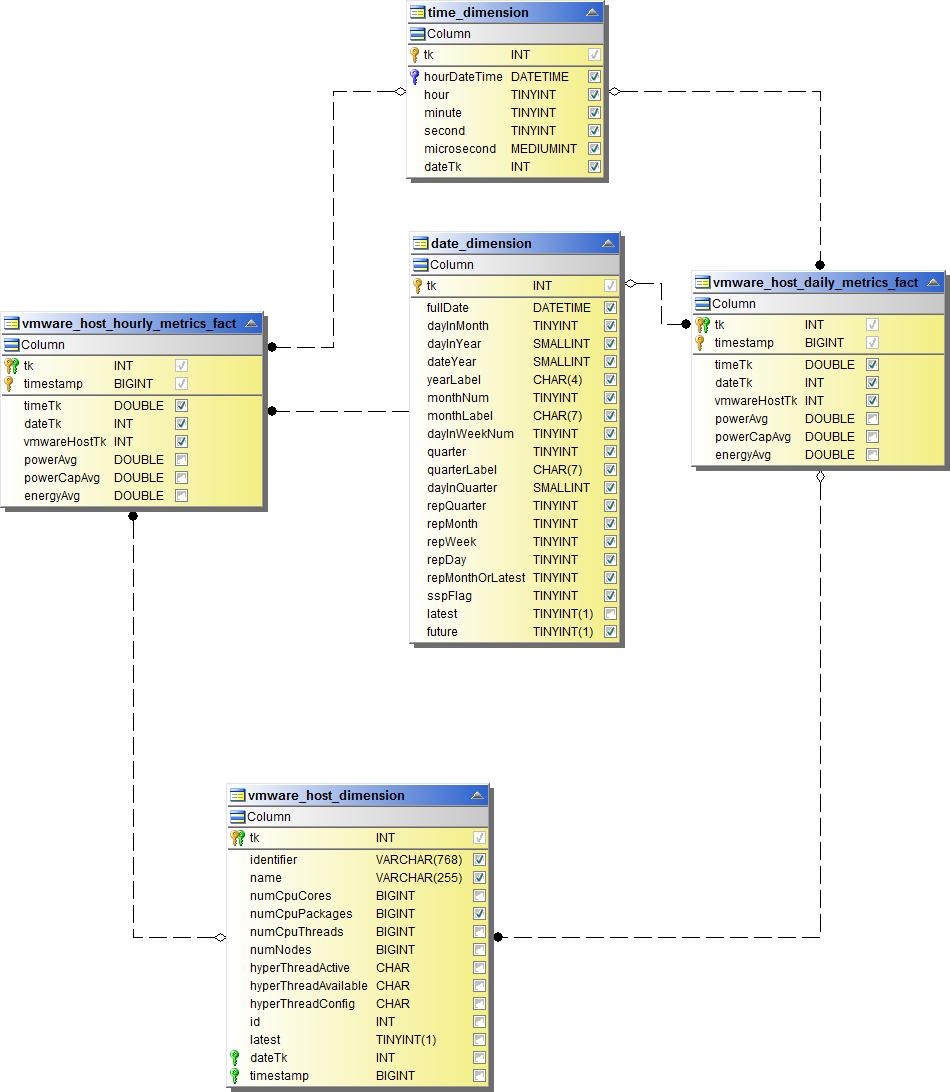
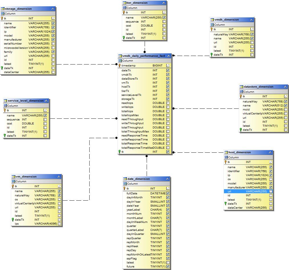
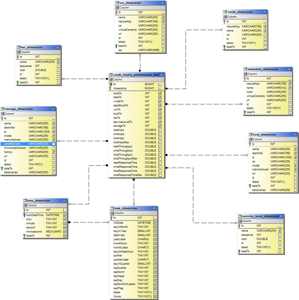
績效數據集市
下圖描述了效能資料集市。
應用程式量每小時表現

集群交換器性能

磁碟每日表現

磁碟每小時效能

主持人每小時表現

主機虛擬機器每日效能

主機虛擬機器每小時效能

內部交易量每小時表現

內部交易量每日表現

Qtree 每日表現

Qtree 每小時性能

儲存節點每日效能

儲存節點每小時效能

主機的交換器每小時效能

連接埠每小時切換效能

儲存交換器每小時效能

磁帶的每小時切換效能

虛擬機器效能

主機虛擬機器每日效能

主機虛擬機器每小時效能

主機虛擬機器每日效能

主機虛擬機器每小時效能

VMDK 每日效能

VMDK 每小時效能

每小時成交量表現

成交量每日表現
