Skip to main content
NetApp database solutions
本繁體中文版使用機器翻譯,譯文僅供參考,若與英文版本牴觸,應以英文版本為準。

使用 Google Cloud NetApp Volumes 設定 SQL Server Always On 可用性群組

貢獻者 netapp-jsnyder

使用 Google Cloud NetApp Volumes iSCSI 區塊儲存,在單一子網路內的 Google Compute Engine 執行個體上設定 SQL Server Always On 可用性群組。了解如何設定運算執行個體、設定 NetApp 磁碟區、建立容錯移轉叢集以及部署可用性群組,以實現高可用性和災難恢復。

先決條件

在繼續操作之前,請先完成 Google Cloud 文件中的設定先決條件步驟:

開始之前

請確保您已完成以下要求:

  • 擁有運算、網路、IAM 和儲存管理權限的 Google Cloud 專案

  • 具有子網路的 VPC 網路(用於區域設定)

  • 區域中可用的 Active Directory 和 DNS 設定

  • 已設定防火牆規則以允許所需的連接埠

  • 熟悉 SQL Server Always On 可用性群組和容錯移轉叢集

註 新 Google Cloud 用戶可能有資格享受"免費試用額度"

目標

配置 SQL Server Always On 可用性群組包括以下高階任務:

  • 設定 Compute Engine 執行個體和 NetApp 儲存磁碟區

  • 在兩個節點上都設定 SQL Server

  • 設定 Windows Server Failover Cluster

  • 使用檔案共用見證設定叢集仲裁

  • 設定 SQL Server 可用性群組

  • 為接聽程式存取設定分散式網路名稱 (DNN)

成本考量

本教學使用了 Google Cloud 的計費元件,包括 "Compute Engine 執行個體""Google Cloud NetApp Volumes" 儲存。

使用 "定價計算器" 根據您的運算和儲存需求產生成本估算。範例組態使用 N4-SKU 運算執行個體和 NetApp Flex 服務層級儲存設備,用於 SQL Server Always On 可用性群組設定。

設定網域帳戶

在 Active Directory 中設定兩個帳戶:一個安裝帳戶(您的管理員帳戶)和一個用於兩個 SQL Server VM 的服務帳戶。

例如,請使用下表中的帳戶值:

註 本範例使用 cvsdemo 作為網域名稱。在整個程序中,請將 cvsdemo 替換為您的實際網域名稱。
帳戶 VM 完整網域名稱 說明

<your account>

兩者(sqlnode1 和 sqlnode2)

cvsdemo\DomainAdmin

用於登入任一虛擬機器並配置叢集和可用性群組的管理員帳戶

sqlsvc

兩者(sqlnode1 和 sqlnode2)

cvsdemo\sqlsvc

兩個 SQL Server VM 上的 SQL Server 和 SQL Server Agent 的服務帳戶

為 SQL Server 建立 Compute Engine VM

建立兩個預先安裝了 SQL Server 2022 Enterprise 的 Google Compute Engine VM 執行個體(執行於 Windows Server 2025 上),用於託管可用性群組副本。

步驟
  1. 在 Google Cloud 控制台中,前往 "建立執行個體" 頁面。

    如需更多資訊,請參閱 "Google Cloud 文件"

  2. Name 中,輸入 sqlnode1

  3. Machine configuration 部分:

    1. 選擇 General Purpose

    2. Series 清單中,選取 N4

    3. Machine type 清單中,選擇 n4-highmem-8 (8 vCPU, 64 GB memory)

  4. 選擇您建立 VPC 的區域(例如,region=us-west1、zone=us-west1-a)。

  5. Boot disk 部分中,按一下 Change

    1. Public images 標籤上的 Operating system 清單中,選取 SQL Server on Windows Server

    2. 在「版本」清單中,選擇「SQL Server 2022 Enterprise on Windows Server 2025 Datacenter」。

    3. Boot disk type 清單中,選擇 Hyperdisk Balanced

    4. Size (GB) 欄位中,輸入 50 GB。

    5. 按一下 Select 儲存啟動磁碟配置。

  6. Networking 部分,編輯網路介面以選擇正確的 VPC 和子網路。如果您只有一個 VPC 網路,則預設會選取它。

    1. 在網路介面卡上、選取 gVNIC

    2. 對於 "網路服務層級",請針對關鍵任務型工作負載選擇 Premium,或針對成本最佳化選擇 Standard

  7. 點選 Create 建立 VM。

  8. 重複這些步驟以建立 sqlnode2

將伺服器加入網域

建立 VM 後、將其加入 Active Directory 網域、並安裝容錯移轉叢集和 iSCSI 連線所需的 Windows 功能。

步驟
  1. 使用本機管理員帳戶遠端連線至虛擬機器。

  2. 在伺服器管理員中,選擇 Local Server

  3. 選擇 WORKGROUP 連結。

  4. Computer Name 部分,選擇 Change

  5. 選取 Domain 核取方塊,然後在文字方塊中輸入您的網域(例如, cvsdemo.internal)。

  6. 按一下 OK

  7. 在「Windows 安全性」對話方塊中,指定預設網域管理員帳戶的憑證(例如, cvsdemo\DomainAdmin)。

  8. 當您看到「歡迎來到 cvsdemo.internal 網域」訊息時,按一下 OK

  9. 按一下 Close ,然後在對話方塊中選取 Restart Now

  10. 伺服器重新啟動後,將該 sqlsvc 帳戶新增至管理員群組。

註 您的 SQL 實例將使用 sqlsvc 帳戶運行,這是叢集和故障轉移設定所必需的。

安裝所需的 Windows 功能

使用伺服器管理員或 PowerShell 在兩個 SQL Server VM 上安裝容錯移轉叢集和 MPIO。

選項 1:使用 Server Manager
  1. 在伺服器管理員中,選擇 Manage > Add Roles and Features

  2. 選擇 Role-based or feature-based installation,然後按一下 Next

  3. 選擇您的伺服器,然後按一下 Next

  4. Features 頁面上、選取 Failover ClusteringMultipath I/O

  5. 當系統提示新增管理工具時、請按一下 Add Features

  6. 完成精靈,如果出現提示則重新啟動。

選項 2 :使用 PowerShell

以管理員身份執行 PowerShell 並執行以下命令:

# Install Failover Clustering and tools
Install-WindowsFeature Failover-Clustering, RSAT-Clustering-PowerShell, RSAT-Clustering-CmdInterface -IncludeAllSubFeature -IncludeManagementTools

# Install/enable MPIO
Install-WindowsFeature -Name Multipath-IO
Enable-MSDSMAutomaticClaim -BusType "iSCSI"

# Install .NET and other SQL prerequisites (if not already installed)
Install-WindowsFeature NET-Framework-45-Core, NET-Framework-45-Features
Install-WindowsFeature RSAT-AD-PowerShell

取得 iSCSI 啟動器名稱

使用 iSCSI 發起程式 GUI 或 PowerShell 取得每個 SQL Server VM 的 iSCSI 限定名稱(IQN),以納入主機群組。

選項 1:使用 iSCSI 啟動器
  1. Win+R 或使用 Windows 搜尋列開啟 iscsicpl

  2. 在 iSCSI 發起程式內容對話方塊中,前往 Configuration 標籤。

  3. 複製 Initiator Name 值並將其新增至主機群組。

    範例: iqn.1991-05.com.microsoft:sqlnode1.cvsdemo.internal

選項 2 :使用 PowerShell

在 PowerShell 中執行以下命令:

Get-InitiatorPort | Select-Object NodeAddress

建立 NetApp 區塊儲存磁碟區

使用 Google Cloud NetApp Volumes 建立 iSCSI 區塊儲存磁碟區,為 SQL Server 資料庫提供高效能共用儲存。此程序包括建立主機群組、儲存資源池以及用於資料、記錄、暫存和備份的個別磁碟區。

建立主機群組

步驟
  1. 建立一個包含來自兩個 SQL 節點的 iSCSI 啟動器的主機群組。

    gcloud beta netapp host-groups create HOST_GROUP_NAME \
      --location=LOCATION \
      --type=ISCSI_INITIATOR \
      --hosts=HOSTS \
      --os-type=OS_TYPE \
      --description=DESCRIPTION

    如需更多詳細資訊,請參閱 "建立主機群組" 說明文件。

  2. 請替換以下值:

    • HOST_GROUP_NAME:主機群組的名稱(例如、 demosql

    • LOCATION:區域(例如 us-west1

    • HOSTS:以逗號分隔的來自 sqlnode1 和 sqlnode2 的 IQN 列表

      範例: iqn.1991-05.com.microsoft:sqlnode1.cvsdemo.internal,iqn.1991-05.com.microsoft:sqlnode2.cvsdemo.internal

    • OS_TYPE:作業系統類型(例如, WINDOWS

    • DESCRIPTION:主機群組的可選描述

      儲存池組態

建立儲存資源池

步驟
  1. 建立一個具有適當容量和效能的儲存池。

    gcloud netapp storage-pools create POOL_NAME \
      --project=PROJECT_ID \
      --location=LOCATION \
      --service-level=Flex \
      --type=Unified \
      --capacity=1024 \
      --total-throughput=64 \
      --total-iops=1024 \
      --network=name=VPC_NAME,psa-range=PSA_RANGE

    如需更多詳細資訊,請參閱 "建立儲存池" 說明文件。

  2. 請替換以下值:

    • POOL_NAME:集區名稱(例如, sqltest

    • PROJECT_ID:您的 Google Cloud 專案名稱

    • LOCATION:與您的運算執行個體位於相同位置(例如, us-west1-b

    • CAPACITY:池容量(單位:GiB)(例如, 1024

    • SERVICE_LEVEL: 服務等級(例如 Flex

    • VPC_NAME:您的 VPC 網路名稱

    • PSA_RANGE:私有服務存取範圍(例如, xx.xxx.xxx.0/20

    • THROUGHPUT:可選吞吐量,以 MiBps 為單位(例如, 64

    • IOPS:選用的 IOPS(例如, 1024

建立磁碟區

  1. 建立資料、記錄、暫存和備份的磁碟區。針對每種磁碟區類型執行下列命令:

    gcloud beta netapp volumes create VOLUME_NAME \
      --project=PROJECT_ID \
      --location=LOCATION \
      --storage-pool=POOL_NAME \
      --capacity=CAPACITY \
      --protocols=ISCSI \
      --block-devices="name=VOLUME_NAME,host-groups=HOST_GROUP_PATH,os-type=WINDOWS" \
      --snapshot-directory=false

    如需更多詳細資訊,請參閱 "創建卷" 說明文件。

  2. 請替換以下值:

    • VOLUME_NAME:每個磁碟區的唯一名稱(例如、 node1datanode1lognode1tempnode1backup

    • PROJECT_ID:您的 Google Cloud 專案名稱

    • LOCATION:與儲存池位於相同位置(例如, us-west1-b

    • POOL_NAME:儲存池名稱(例如, sqltest

    • CAPACITY:卷容量,單位為 GiB(例如, 200

    • HOST_GROUP_PATH:主機群組的完整資源路徑(例如, projects/PROJECT_ID/locations/us-west1/hostGroups/demosql

提示 可以使用 # 符號分隔每個主機群組,以指定多個主機群組。
註 對每種磁碟區類型重複此步驟:資料、日誌、暫存和備份。

掛載 iSCSI 磁碟區

在每個 SQL 實例上掛載非共用 iSCSI 磁碟區:

步驟
  1. 在 Google Cloud 控制台中,導覽至 NetApp 磁碟區 > 磁碟區

  2. 選擇為 SQL 實例建立的磁碟區(例如, node1data)。

  3. 複製 iSCSI 目標的兩個 IP 位址(例如, 10.165.128.21610.165.128.217)。

  4. 在 sqlnode1 上,運行 iscsicpl 或使用 PowerShell:

  5. 按一下 Discover 標籤,然後按一下 Discover Portal

  6. 新增獲得的每個 IP 位址;保留預設連接埠 3260。

    "10.165.128.216","10.165.128.217" | % { New-IscsiTargetPortal -TargetPortalAddress $_ }
    探索 iSCSI 目標入口網站
  7. Connect to Target 對話方塊中,如果使用多路徑,請選取 Enable multi-path

  8. 點擊 Advanced,然後從下拉式選單中選擇目標入口網站 IP。

  9. 按一下 OK 進行連線。

  10. 為 iSCSI 裝置設定 MPIO

    1. 從控制面板或伺服器管理員開啟 MPIO 。

    2. 點選 Discover Multi-Paths 標籤。

    3. 勾選 Add support for iSCSI devices 並按一下 Add

    4. 如果出現提示,請重新開機。

    5. 在裝置管理員的 磁碟機 下驗證多路徑組態。

  11. 初始化並格式化磁碟區

    1. 啟動電腦管理 (compmgmt.msc)並選擇 Disk Management

    2. 初始化、分割並格式化每個磁碟,分配單元為 64K:

      Format-Volume -DriveLetter <DriveLetter> -FileSystem NTFS -NewFileSystemLabel <Label> -AllocationUnitSize 65536 -Confirm:$false
    3. 分配磁碟機代號(例如、D: 用於 Data、E: 用於 Log、F: 用於 Backup、G: 用於 Temp)。

    4. 建立 SQL Server 的目錄結構:

      $paths = "D:\MSSQL\DATA","E:\MSSQL\Log","F:\MSSQL\Backup","G:\MSSQL\Temp"
      $paths | % { New-Item -ItemType Directory -Path $_ -Force }

配置 SQL Server

在兩個節點上配置 SQL Server 以使用網域服務帳戶,更新預設路徑以使用 NetApp 卷,並將系統資料庫移至新的儲存位置。

步驟
  1. 更新 SQL Server 和 SQL Server Agent 服務,使其在網域服務帳戶下執行,以實現叢集身分驗證和容錯移轉支援。

    1. 在每個 SQL 執行個體上,開啟 services.msc

    2. 將 SQL Server 和 SQL Server Agent 服務的*登入身分*更新為 domain\sqlsvc

    3. 開啟 SQL Server Management Studio ( SSMS ) 並使用您的網域帳戶進行連線。

      如果連線失敗,請以 `<local computer>\Administrator`身分啟動 SSMS。確保已在「使用者和群組」中啟用 Administrator 帳戶並設定了正確的密碼。

  2. 建立具有所需權限的網域帳戶登入。

    註 將以下 SQL 命令中的 CVSDEMO 替換為您的實際網域名稱。
    USE [master]
    GO
    
    -- Create login for SQL service account
    CREATE LOGIN [CVSDEMO\sqlsvc] FROM WINDOWS
      WITH DEFAULT_DATABASE=[master], DEFAULT_LANGUAGE=[us_english]
    GO
    
    -- Add to sysadmin role
    ALTER SERVER ROLE [sysadmin] ADD MEMBER [CVSDEMO\sqlsvc]
    GO
    
    -- Create user in master and assign role
    USE [master]
    GO
    CREATE USER [CVSDEMO\sqlsvc] FOR LOGIN [CVSDEMO\sqlsvc]
    GO
    ALTER ROLE [db_owner] ADD MEMBER [CVSDEMO\sqlsvc]
    GO
    
    -- Repeat for model, msdb, and tempdb databases
    USE [model]
    GO
    CREATE USER [CVSDEMO\sqlsvc] FOR LOGIN [CVSDEMO\sqlsvc]
    GO
    ALTER ROLE [db_owner] ADD MEMBER [CVSDEMO\sqlsvc]
    GO
    
    USE [msdb]
    GO
    CREATE USER [CVSDEMO\sqlsvc] FOR LOGIN [CVSDEMO\sqlsvc]
    GO
    ALTER ROLE [db_owner] ADD MEMBER [CVSDEMO\sqlsvc]
    GO
    
    USE [tempdb]
    GO
    CREATE USER [CVSDEMO\sqlsvc] FOR LOGIN [CVSDEMO\sqlsvc]
    GO
    ALTER ROLE [db_owner] ADD MEMBER [CVSDEMO\sqlsvc]
    GO
  3. 更新預設路徑,使其使用 NetApp 磁碟區而不是系統磁碟機:

    USE [master]
    GO
    
    EXEC xp_instance_regwrite N'HKEY_LOCAL_MACHINE',
      N'Software\Microsoft\MSSQLServer\MSSQLServer',
      N'BackupDirectory', REG_SZ, N'F:\MSSQL\Backup'
    GO
    
    EXEC xp_instance_regwrite N'HKEY_LOCAL_MACHINE',
      N'Software\Microsoft\MSSQLServer\MSSQLServer',
      N'DefaultData', REG_SZ, N'D:\MSSQL\DATA'
    GO
    
    EXEC xp_instance_regwrite N'HKEY_LOCAL_MACHINE',
      N'Software\Microsoft\MSSQLServer\MSSQLServer',
      N'DefaultLog', REG_SZ, N'E:\MSSQL\Log'
    GO
  4. 將系統資料庫(model、msdb、tempdb 和 master)從作業系統磁碟機移至 NetApp 磁碟區中,以獲得更好的效能和管理。

    1. 驗證目前路徑:

      -- Check current paths
      SELECT name, physical_name
      FROM sys.master_files
      WHERE database_id IN (DB_ID('model'), DB_ID('msdb'));
    2. 更新至新位置:

      -- Move model database
      ALTER DATABASE model MODIFY FILE
        (NAME = modeldev, FILENAME = 'D:\MSSQL\Data\model.mdf');
      ALTER DATABASE model MODIFY FILE
        (NAME = modellog, FILENAME = 'E:\MSSQL\Log\modellog.ldf');
      
      -- Move msdb database
      ALTER DATABASE msdb MODIFY FILE
        (NAME = MSDBData, FILENAME = 'D:\MSSQL\Data\MSDBData.mdf');
      ALTER DATABASE msdb MODIFY FILE
        (NAME = MSDBLog, FILENAME = 'E:\MSSQL\Log\MSDBLog.ldf');
      GO
    3. 停止 SQL Server、手動將檔案從舊位置移至新路徑,然後重新啟動 SQL Server。

    4. 移動 tempdb 資料庫

      USE master;
      GO
      
      -- Check current tempdb files
      SELECT name, physical_name
      FROM sys.master_files
      WHERE database_id = DB_ID('tempdb');
      
      -- Change paths for tempdb
      ALTER DATABASE tempdb MODIFY FILE
        (NAME = tempdev, FILENAME = 'G:\MSSQL\Temp\tempdb.mdf');
      ALTER DATABASE tempdb MODIFY FILE
        (NAME = templog, FILENAME = 'G:\MSSQL\Temp\templog.ldf');
      GO
    5. 重新啟動 SQL Server 以使變更生效:

      Restart-Service -Name "MSSQLSERVER" -Force
  5. 移動主資料庫

    1. 開啟 SQL Server Configuration Manager

    2. 導覽至 SQL Server Services,以滑鼠右鍵按一下 SQL Server (MSSQLSERVER),然後選擇 Properties

    3. 點選 Startup Parameters 標籤。

    4. 現有參數 中,找出以 -d-e-l 開頭的參數。

    5. 移除舊參數並新增參數:

      -dD:\MSSQL\Data\master.mdf
      -lE:\MSSQL\Log\mastlog.ldf
      -eE:\MSSQL\Log\ERRORLOG
      探索 iSCSI 目標入口網站
    6. 按一下 OK

  6. 停止 SQL Server 服務。

  7. 手動將 master.mdfmastlog.ldf 從舊位置移動到新路徑。

  8. 如果更新了錯誤日誌路徑,也請移動 ERRORLOG 檔案。

  9. 啟動 SQL Server 服務。

    SQL Server Configuration Manager - 啟動參數

設定容錯移轉叢集

設定 Windows Server 故障轉移群集,為 SQL Server 提供高可用性。有關更多詳細信息,請參閱 "Windows Server Failover Clustering 文件"

配置防火牆規則

在兩個 SQL 節點上開啟所需的網路連接埠,以啟用叢集通訊、SQL Server 連線和可用性群組複寫。

步驟
  1. 在兩個 SQL 節點上開啟叢集通訊所需的連接埠。

    所需連接埠包括:UDP 3343、TCP 3343、TCP 1433、TCP 5022、TCP 135、TCP 445、TCP 49152-65535(動態 RPC)。

  2. 在兩台伺服器上執行下列檢查點,以允許 SQL Server 和叢集透過防火牆進行通訊。

    如果您有自訂配置,請調整連接埠號碼。

    # Open firewall for SQL Server
    netsh advfirewall firewall add rule name="Allow SQL Server" dir=in action=allow protocol=TCP localport=1433
    
    # Open firewall for SQL Server replication
    netsh advfirewall firewall add rule name="Allow SQL Server replication" dir=in action=allow protocol=TCP localport=5022

    有關詳細的防火牆要求、請參閱 "Windows Server 服務和網路連接埠需求"

  3. 在建立叢集之前,請對兩個節點執行驗證檢查:

    Test-Connection servername
    Resolve-DnsName servername
    Get-NetAdapterBinding -ComponentID ms_tcpip6

建立容錯移轉叢集

建立一個包含兩個 SQL Server 節點的 Windows Server Failover Cluster,以實現高可用性和自動故障轉移功能。

步驟
  1. 執行 `cluadmin.msc`或從 Server Manager 開啟 Failover Cluster Manager。

    容錯移轉叢集管理員
  2. 選擇 Create Cluster

  3. 新增兩個 SQL 節點(sqlnode1、sqlnode2)。

  4. 執行驗證測試並確保所有檢查均通過。在繼續操作之前,請檢查並修復所有警告。

  5. 提供叢集名稱(例如, sqlcluwest1)。

  6. 完成叢集建立。

    建立容錯移轉叢集

使用檔案共用見證設定叢集仲裁

設定檔案共用見證以在雙節點叢集組態中維持仲裁。見證提供額外的投票,以防止腦裂情況並確保叢集可用性。

建立檔案共用

在具有網路連線且位於相同 Active Directory 網域內的不同區域或地區的 VM 上建立檔案共用。

步驟
  1. 連接到檔案共享見證伺服器 VM 。

  2. 在伺服器管理員中,選擇 Tools > Computer Management

  3. 選擇 共用資料夾,右鍵單擊 共用,然後選擇 新共用

    為叢集仲裁見證建立新共用
  4. 使用 Create a Shared Folder Wizard 建立共用資料夾 \\servername\share

  5. Folder Path 頁面上,選擇 Browse

  6. 找到或建立共用資料夾的路徑,然後選取 Next

  7. Name, Description, and Settings 頁面上,驗證共用名稱和路徑,然後選擇 Next

  8. 共用資料夾權限 頁面上,選擇 自訂權限 並按一下 自訂

  9. Customize Permissions 對話方塊中、選取 Add 以新增叢集帳戶。

    確保用於建立叢集的帳戶 (sqlcluwest1$) 具有完全控制權限。

  10. 按一下 OK 以儲存權限。

  11. Shared Folder Permissions 頁面上,選擇 Finish,然後再次選擇 Finish

配置仲裁設定

設定叢集以使用檔案共用見證進行仲裁投票。

步驟
  1. 在故障轉移叢集管理員中、以滑鼠右鍵按一下叢集、然後選取 More Actions > Configure Cluster Quorum Settings

    配置叢集仲裁設定選單
  2. 在「設定叢集仲裁精靈」中,按一下 Next

  3. Select Quorum Configuration 頁面上,選擇 Select the quorum witness,然後按一下 Next

  4. 在「選擇仲裁見證人」頁面上,選擇「設定檔案共用見證人」。

  5. Configure File Share Witness 頁面中、選取 Configure a file share witness

  6. 輸入您建立的共用路徑(例如, \\servername\share),然後按一下 Next

  7. 在確認頁面上驗證設定,然後按一下 Next

  8. 點選 Finish

叢集核心資源現已設定檔案共用見證。

叢集仲裁已設定檔案共用見證

啟用 Always On 可用性群組

在兩台 SQL Server VM 上啟用 Always On 可用性群組:

步驟
  1. 從「開始」功能表中,開啟 SQL Server Configuration Manager

  2. 在瀏覽器樹中,選擇 SQL Server Services

  3. 右鍵點選 SQL Server (MSSQLSERVER) 並選擇 Properties

  4. 選擇 Always On High Availability 選項卡。

  5. 勾選 Enable Always On availability groups

  6. 按一下 Apply ,然後根據提示重新啟動 SQL Server 服務。

    啟用 Always On 高可用性
  7. 對第二個 SQL Server 執行個體重複上述步驟。

在第一個 SQL Server 執行個體上建立資料庫

在第一個 SQL Server 執行個體上建立資料庫。

步驟
  1. 使用身為 sysadmin 固定伺服器角色成員的網域帳戶連線到第一個 SQL Server VM。

  2. 開啟 SQL Server Management Studio 並連線至第一個 SQL Server 執行個體。

  3. Object Explorer 中,以滑鼠右鍵按一下 Databases ,然後選擇 New Database

  4. 輸入資料庫名稱(例如, MyDB1),然後按一下 OK

  5. 將資料庫復原模式設定為 Full:

    ALTER DATABASE MyDB1 SET RECOVERY FULL;
    GO

建立和設定可用性群組

建立具有同步提交和自動容錯移轉功能的 Always On 可用性群組,為您的 SQL Server 資料庫提供高可用性。

  1. 對資料庫進行完整備份和交易記錄備份。

    -- Full backup
    BACKUP DATABASE MyDB1
    TO DISK = 'F:\MSSQL\Backup\MyDB1_Full.bak'
    WITH INIT, COMPRESSION;
    
    -- Transaction log backup
    BACKUP LOG MyDB1
    TO DISK = 'F:\MSSQL\Backup\MyDB1_Log.trn'
    WITH INIT, COMPRESSION;
  2. 將備份檔案複製到第二個 SQL Server 執行個體,並使用 NORECOVERY 還原它們。

    -- Restore full backup
    RESTORE DATABASE MyDB1
    FROM DISK = 'F:\MSSQL\Backup\MyDB1_Full.bak'
    WITH NORECOVERY;
    
    -- Restore log backup
    RESTORE LOG MyDB1
    FROM DISK = 'F:\MSSQL\Backup\MyDB1_Log.trn'
    WITH NORECOVERY;
  3. 建立具有同步提交、自動容錯移轉和可讀次要複本的可用性群組:

    -- Run on primary replica
    CREATE AVAILABILITY GROUP sqlagwest1
    WITH (AUTOMATED_BACKUP_PREFERENCE = SECONDARY)
    FOR DATABASE MyDB1
    REPLICA ON
      N'SQLNODE1' WITH (
        ENDPOINT_URL = N'TCP://sqlnode1.cvsdemo.internal:5022',
        AVAILABILITY_MODE = SYNCHRONOUS_COMMIT,
        FAILOVER_MODE = AUTOMATIC,
        SECONDARY_ROLE(ALLOW_CONNECTIONS = YES)
      ),
      N'SQLNODE2' WITH (
        ENDPOINT_URL = N'TCP://sqlnode2.cvsdemo.internal:5022',
        AVAILABILITY_MODE = SYNCHRONOUS_COMMIT,
        FAILOVER_MODE = AUTOMATIC,
        SECONDARY_ROLE(ALLOW_CONNECTIONS = YES)
      );
    GO
  4. 使用可用性群組精靈建立可用性群組。

    建立可用性群組精靈
    將資料庫和複本新增至可用性群組
    重要 確保兩個 SQL 節點上的防火牆連接埠 5022 都已開放。
    可用性群組同步
可用性群組已成功建立

建立 DNN 監聽器資源

建立分散式網路名稱(DNN)接聽程式,將流量路由至適當的叢集資源,而不需要負載平衡器。

使用 PowerShell 建立 DNN 資源:

$Ag = "sqlagwest1"
$Dns = "AOAGDNN"
$Port = "1433"

# Add DNN resource
Add-ClusterResource -Name $Dns -ResourceType "Distributed Network Name" -Group $Ag

# Set DNN properties
Get-ClusterResource -Name $Dns | Set-ClusterParameter -Name DnsName -Value $Dns
Get-ClusterResource -Name $Dns | Set-ClusterParameter -Name Port -Value $Port

# Start DNN resource
Start-ClusterResource -Name $Dns

# Add dependency
$AagResource = Get-ClusterResource | Where-Object {$_.ResourceType -eq "SQL Server Availability Group" -and $_.OwnerGroup -eq $Ag}
Set-ClusterResourceDependency -Resource $AagResource -Dependency "[$Dns]"

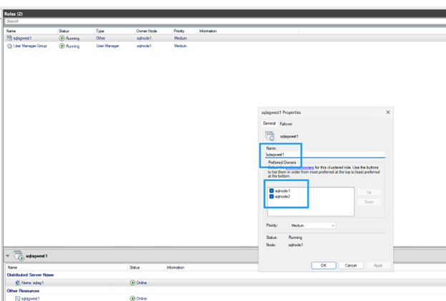
設定可能的擁有者

預設情況下,叢集會將 DNN DNS 名稱繫結到所有節點。排除未參與可用性群組的節點:

步驟
  1. 在故障轉移群集管理器中,找到 DNN 資源。

  2. 右鍵單擊 DNN 資源,然後選擇 Properties

    DNN 資源屬性
  3. 取消選取未加入可用性群組的任何節點的核取方塊。

    設定 DNN 可能的擁有者
  4. 按一下 OK 以儲存設定。

更新應用程式連接字串

更新連接字串,使用 DNN 監聽器名稱並包含 `MultiSubnetFailover=True`參數:

範例連接字串
Server=AOAGDNN,1433;Database=MyDB1;MultiSubnetFailover=True;
註 如果您的用戶端不支援 MultiSubnetFailover 參數,則與 DNN 不相容。

測試容錯移轉

驗證可用性群組組態並測試容錯移轉,以確保節點之間的自動容錯移轉正常運作。

  1. 在任意副本上執行以下命令,以驗證可用性群組配置。

    兩個副本都應該在可用性模式下顯示 SYNCHRONOUS_COMMIT,在故障轉移模式下顯示 AUTOMATIC,這可以確保在自動故障轉移期間零資料遺失。

    SELECT ag.name AS AG_Name, ars.primary_replica
    FROM sys.dm_hadr_availability_group_states AS ars
    JOIN sys.availability_groups AS ag ON ag.group_id = ars.group_id;
    
    -- Check replica configuration
    SELECT replica_server_name, availability_mode_desc, failover_mode_desc
    FROM sys.availability_replicas
    WHERE group_id = (SELECT group_id FROM sys.availability_groups WHERE name = N'sqlagwest1');
    測試容錯移轉
  2. 在輔助節點上執行以下命令以啟動故障轉移:

    ALTER AVAILABILITY GROUP sqlagwest1 FAILOVER;
    GO
  3. 檢查連線目標是否已切換至新的主要目標:

    --
    SELECT @@SERVERNAME AS NowPrimary;

    在 SSMS 中,展開可用性群組節點,右鍵點選 Always On High Availability,然後選擇 Show Dashboard

    儀錶板應顯示兩個節點均處於健康狀態,並確認故障轉移。

    Always On 高可用性儀表板顯示成功故障轉移

清理資源

完成教學課程後,請刪除您建立的資源,以免產生額外費用:

  • 刪除 Compute Engine 執行個體 (sqlnode1、sqlnode2)

  • 刪除 Google Cloud NetApp Volumes (磁碟區、儲存池、主機群組)

  • 如果 VPC 和網路資源是專門為本教學課程建立的,請將其刪除

  • 如果適用,請刪除檔案共享見證伺服器

有關刪除資源的詳細步驟,請參閱 "Google Cloud NetApp Volumes 說明文件""Google Compute Engine 文件"

在哪裡可以找到更多信息

有關在 Google Cloud 上使用 NetApp 儲存的 SQL Server 的更多資訊,請參閱以下文件: