Skip to main content
NetApp virtualization solutions
本繁體中文版使用機器翻譯,譯文僅供參考,若與英文版本牴觸,應以英文版本為準。

使用 Proxmox Backup Server 和NetApp ONTAP保護 Proxmox VE 工作負載

貢獻者 netapp-jsnyder sureshthoppay

使用與NetApp ONTAP儲存整合的 Proxmox Backup Server (PBS) 保護 Proxmox 虛擬環境 (VE) 工作負載。本流程涵蓋資料儲存配置、備份作業、復原流程以及使用ONTAP SnapMirror複製的災難復原設定。

有關 Proxmox 備份伺服器架構和ONTAP整合的信息,請參閱 "了解 Proxmox Backup Server 與NetApp ONTAP的架構"

開始之前

  • 確保 PBS 和ONTAP儲存之間有冗餘的網路路徑,以實現高可用性和高效能。

  • 考慮使用鏈路聚合(LACP)來提高頻寬和冗餘度。

  • 在所有網路設備上配置巨型幀(MTU 9000),以提高儲存流量效能。

  • 對於 NFS,請為 PBS 資料儲存建立一個具有適當權限的專用匯出。

  • 對於區塊協議,確保適當的區域劃分和 LUN 掩碼,以限制對授權 PBS 主機的存取。

配置資料儲存

使用NetApp ONTAP儲存配置 Proxmox 備份伺服器資料儲存。這包括在 PBS 主機上掛載ONTAP存儲、在 PBS Web 介面中建立本地資料存儲,以及(可選)配置ONTAP S3 存儲以進行異地備份和長期保留。

準備ONTAP儲存後端並將其掛載到 PBS 主機上。根據您使用的是基於文件的協定 (NFS) 還是基於區塊的協定 (SAN/NVMe-oF),準備步驟會有所不同。

PBS 可以使用掛載在本機儲存上的任何資料夾作為資料儲存。PBS 將目錄檔案、索引檔案和資料區塊檔案儲存在資料儲存中。為了獲得最佳效能和可擴充性,請使用NetApp ONTAP SAN(iSCSI/FC/NVMe-oF)或 NFS 儲存(啟用 nConnect 或會話中繼,並啟用 pNFS)作為 PBS 資料儲存。

→ 將儲存設備掛載到 PBS 主機上
  1. 對於 SAN 或 NVMe-oF 協議,在ONTAP上建立 LUN 或命名空間,並將其連接到 PBS 主機。

  2. 使用適當的檔案系統(ext4 或 xfs)格式化 LUN 或命名空間,並將其掛載到 PBS 主機上。

  3. 對於 NFS,將 NFS 匯出掛載到 PBS 主機上。

  4. 使用 fstab 或 automount 確保資料儲存於系統重新啟動時自動掛載。

→ 在PBS中建立資料存儲

掛載儲存設備後,在 PBS Web 介面中建立一個新的資料儲存。

  1. 導覽至資料儲存 > 新增資料儲存。

  2. 提供名稱,選擇資料儲存類型為本機,並將掛載資料夾指定為後備路徑。

    顯示範例
    PBS中的本機資料儲存配置
→ 使用ONTAP S3 儲存配置資料存儲

S3 儲存體通常用於異地備份和長期保留。Proxmox備份伺服器對S3儲存的支援目前處於技術預覽階段。

  1. 確保ONTAP S3 服務已啟用並正確配置。

  2. 在ONTAP上為 PBS 資料儲存建立一個 S3 儲存桶。

  3. 取得 S3 儲存桶的存取金鑰和私鑰。

  4. 收集 S3 端點 URL 和憑證指紋資訊。

  5. 在 PBS Web 介面中,導覽至“配置”>“S3 端點”,然後使用收集到的資訊新增的 S3 端點。

    顯示範例
    PBS中的S3端點配置
    顯示範例
    PBS 中的 S3 端點設定檔
  6. 接下來,導航至資料儲存 → 新增資料儲存。請提供名稱,選擇資料儲存類型為 S3,並選擇已設定的 S3 端點。提供本機資料儲存體上要用作本機快取的資料夾名稱,並選擇儲存桶。顯示範例

PBS中的S3資料儲存配置
PBS 中的 S3 資料儲存設定檔

建立本機同步作業到ONTAP S3 儲存。

+ 透過在 PBS 中建立本機同步作業,將資料從本機 PBS 資料儲存遷移到ONTAP S3 儲存。此作業將備份資料從本機資料儲存複製到 S3 資料存儲,以便進行異地儲存和長期保留。

  1. 在 PBS Web 介面中,導覽至 S3 資料儲存 > 同步作業,然後按一下「新增」。

    顯示範例
    在PBS中新增本機同步作業
  2. 選擇位置為“本地”,選擇來源本機資料存儲,並指定所需的命名空間和深度。配置同步作業的排程任務和任何其他選項。

    顯示範例
    PBS中的本機同步作業配置
  3. 儲存同步作業配置。同步作業將按照定義的計劃運行,並將備份資料從本地 PBS 資料儲存複製到ONTAP S3 儲存。

註 對於異地儲存和使用ONTAP儲存的更長時間保留,可以使用 Netapp Console 進行管理和資料服務。

將 Proxmox 備份伺服器新增至 Proxmox VE 集群

新增 Proxmox Backup Server 作為儲存目標,以啟用虛擬機器和容器的備份作業。

  1. 在 Proxmox VE Web 介面中,導覽至資料中心 > 存儲,然後按一下「新增」 > Proxmox 備份伺服器。

    顯示範例
    在 Proxmox VE 中加入 PBS 存儲
  2. 提供PBS伺服器憑證指紋以實現安全通訊。您可以從PBS網頁介面取得指紋,也可以在PBS上執行以下指令取得: proxmox-backup-manager cert info

    顯示範例
    在 Proxmox Backup Server UI 中設定 PBS 憑證指紋
    顯示範例
    在 Proxmox Backup Server CLI 中設定 PBS 憑證指紋
  3. 配置其他選項,例如備份保留策略和加密。

  4. 按一下「新增」以儲存 PBS 儲存配置。

Proxmox VE 叢集現在可以使用 PBS 資料儲存對虛擬機器和容器進行備份和復原作業。

執行備份

將 Proxmox VE 工作負載備份到 Proxmox 備份伺服器。這包括執行按需備份、配置計劃備份作業、備份主機設定檔以及使用備份前和備份後腳本執行自訂操作。

→ 執行按需備份

使用 Proxmox Backup Server 立即建立虛擬機器或容器的備份。

  1. 在 Proxmox VE Web 介面中,導覽至虛擬機器或容器。

  2. 點擊“備份”選項卡,然後點擊“立即備份”。

    顯示範例
    Proxmox VE 中的按需備份
  3. 選擇 Proxmox 備份伺服器儲存作為備份目標。

    顯示範例
    在 Proxmox VE 中選擇按需備份的 PBS 目標存儲
  4. 配置其他備份選項,例如壓縮、通知和快照模式。

  5. 點選「備份」按鈕啟動備份程序。

→ 設定計劃備份

使用 Proxmox Backup Server 為虛擬機器和容器設定定期備份。

  1. 在 Proxmox VE Web 介面中,導覽至資料中心 > 備份。

  2. 點選「新增」以建立新的備份作業。

    顯示範例
    在 Proxmox VE 中新增排程備份作業
  3. 選擇 PBS 儲存作為目標,並選擇備份計畫(例如每日或每週)。將選擇模式設定為「全部」、「選定的虛擬機器/容器」或「基於池」。

    顯示範例
    在 Proxmox VE 中設定排程備份作業
  4. 配置其他選項,例如保留策略、壓縮和快照模式。

  5. 按一下「建立」儲存排程備份作業配置。

    結果

    Proxmox VE 叢集使用 Proxmox Backup Server 作為儲存目標,依照定義的計畫自動對指定的虛擬機器和容器執行備份。

    計劃任務配置儲存在 Proxmox VE 主機上的 /etc/pve/job.cfg 檔案中。

    顯示範例
    Proxmox VE 中的排程備份作業設定檔
將 Proxmox VE 主機檔案備份到 PBS

將 Proxmox VE 主機設定檔、系統設定和其他關鍵資料備份到 Proxmox 備份伺服器。

  1. 在 Proxmox VE shell 或 SSH 會話中,使用 proxmox-backup-client 建立主機備份的指令:

    proxmox-backup-client backup <backupspec> --repository <pbs-storage>:<datastore> --ns <namespace>

    代替 <backupspec> 以及備份規格(例如) backupname and backuptype/<directory or files to backup>), <pbs-storage> 使用PBS的FQDN, <datastore> 使用 PBS 資料儲存名稱,以及 <namespace> 帶有命名空間。這假設身份驗證和指紋環境變數已配置。

    顯示範例
    Proxmox VE 主機備份指令
  2. 備份過程將建立 Proxmox VE 主機的備份並將其儲存在指定的 PBS 資料儲存中。

    顯示範例
    從 Proxmox Backup Server 使用者介面查看文件
  3. 若要從備份中還原 Proxmox VE 主機文件,請使用下列命令: proxmox-backup-client restore 使用適當的參數執行命令。

Proxmox VE 支援備份前和備份後腳本,以便在備份過程之前和之後執行自訂操作。使用這些腳本可以準備虛擬機器或容器進行備份、執行其他任務或在備份完成後進行清理。

  1. 在 Proxmox VE 主機上建立備份腳本。請確保腳本可執行且具有必要的權限。

    顯示範例
    備份腳本的腳本參數詳情
  2. 請確保備份作業存在。

  3. 在 Proxmox VE shell 或 SSH 會話中,使用 pvesh 使用命令 --script 可選擇指定要執行的腳本。

    顯示範例
    在 Proxmox VE 中設定備份腳本
  4. (可選)使用 QEMU 客戶代理在建立快照進行備份之前,使工作負載內部的檔案系統靜止。請確保已安裝並執行 QEMU 用戶機代理程式。將腳本放置在虛擬機器或容器內的 /etc/qemu/fsfreeze-hook.d/ 或 /etc/qemu-ga/fsfreeze-hook.d/ 目錄中。

註 也可以使用以下方法在虛擬機器或容器層級設定鉤子腳本: qm set 或者 pct set 使用命令 --hookscript 選項。有關範例 hookscript,請參閱 Proxmox VE 主機上的 /usr/share/pve-docs/examples/guest-example-hookscript.pl。

恢復虛擬機器和容器

直接從 Proxmox VE Web 介面或 PBS 儲存還原虛擬機器和容器。

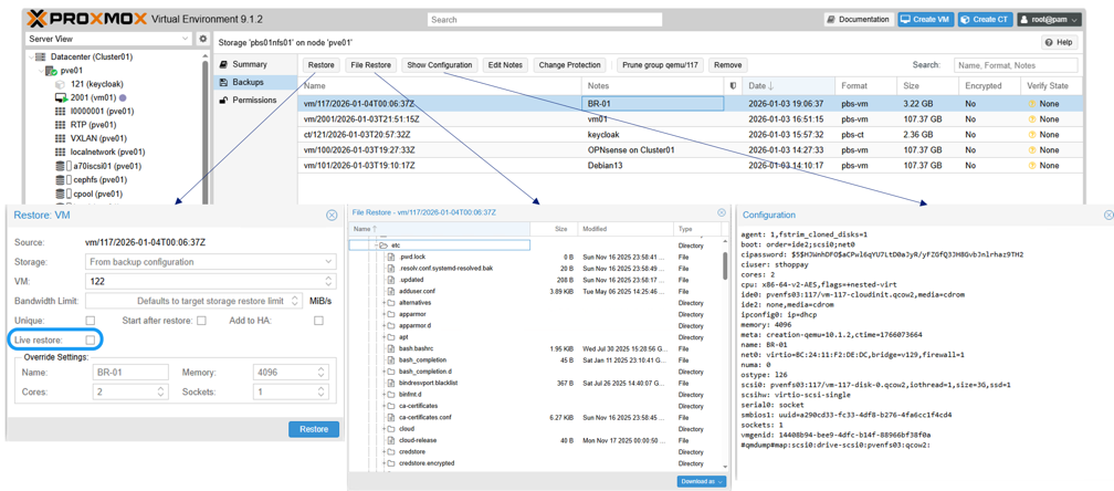
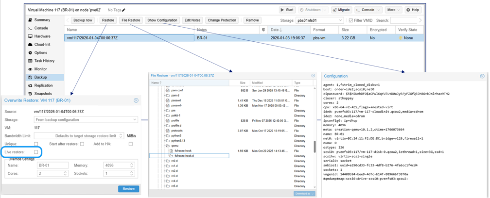
  1. 若要還原現有的虛擬機器或容器,請在 Proxmox VE Web 介面中導覽至該虛擬機器或容器,按一下「備份」標籤,從 PBS 儲存體中選擇備份,然後按一下「還原」。

    顯示範例
    在 Proxmox VE 中從 PBS 還原虛擬機

    對於裸機復原或復原到不同的 Proxmox VE 主機,請使用下列方法: proxmox-backup-client 命令。

  2. 若要還原目前在 Proxmox VE 中不可用的虛擬機器或容器,請導覽至 PBS 儲存備份部分,選擇備份,然後按一下「還原」。提供目標儲存位置和其他必要資訊以完成復原。

    顯示範例
    在 Proxmox VE UI 中從 PBS 儲存恢復遺失的虛擬機

使用SnapMirror設定災難恢復

使用SnapMirror將ONTAP儲存上的 PBS 資料儲存複製到另一個ONTAP系統,以實現災難復原。這樣可以保護備份數據,並在站點故障後實現數據恢復。

  1. 為 PBS 資料儲存磁碟區配置SnapMirror複製。

  2. 如果發生災難,請將複製的 PBS 資料儲存掛載到輔助 PBS 執行個體上。

    在 PBS 中新增資料儲存時,啟用「重複使用現有資料儲存」進階選項,以避免資料儲存重新初始化。

    顯示範例
    在PBS中重複使用現有資料儲存。

    對於ONTAP S3 存儲,在 PBS 中新增資料儲存時,請同時啟用「重複使用現有資料儲存」和「覆蓋使用中的標記」選項。

    顯示範例
    在PBS中重複使用現有的S3資料儲存。
    結果

    新增資料儲存後,即可存取備份資料並執行復原作業。

使用 Proxmox 資料中心管理器監控多個集群

使用 Proxmox 資料中心管理器 (PDM) 監控和管理多個 Proxmox VE 和 Proxmox 備份伺服器實例。PDM 提供集中式管理介面,用於監控多個 Proxmox VE 叢集和 PBS 執行個體的運作狀況、效能和狀態。

顯示範例
Proxmox 資料中心管理器概述

總結

Proxmox Backup Server 與NetApp ONTAP儲存集成,可為 Proxmox VE 工作負載提供強大且高效的資料保護。組織可以透過利用 ONTAP 的高階資料管理功能和 PBS 的備份功能來確保虛擬化工作負載的可用性和完整性。