日本語は機械翻訳による参考訳です。内容に矛盾や不一致があった場合には、英語の内容が優先されます。
Data Infrastructure Insightsレポートスキーマダイアグラム
このドキュメントでは、レポート データベースのスキーマ ダイアグラムを示します。
|
|
レポート機能は、Data Infrastructure Insightsで利用できます。"プレミアムエディション" 。 |
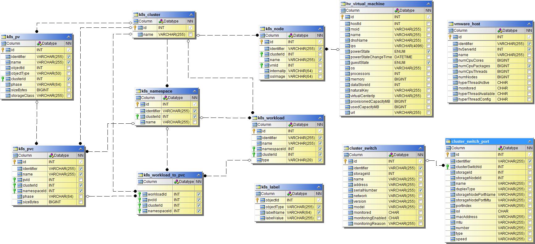
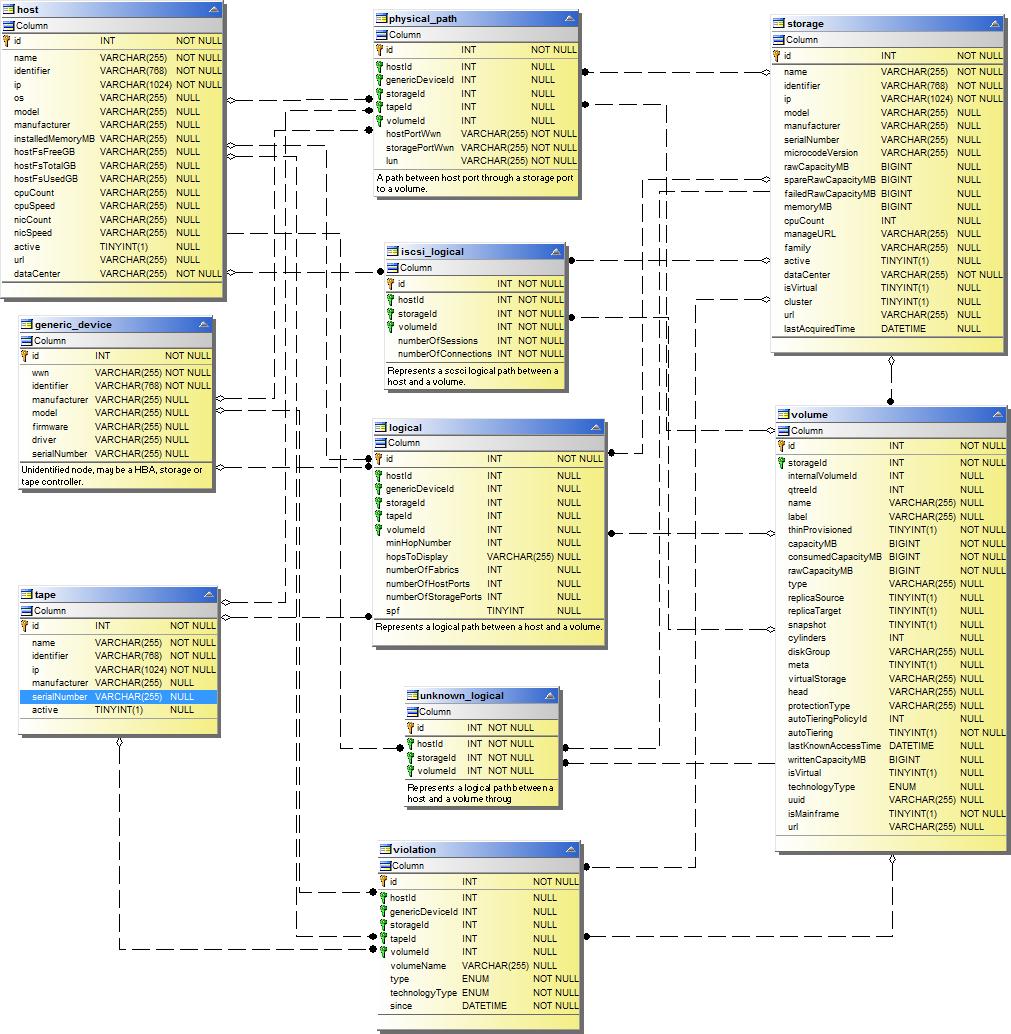
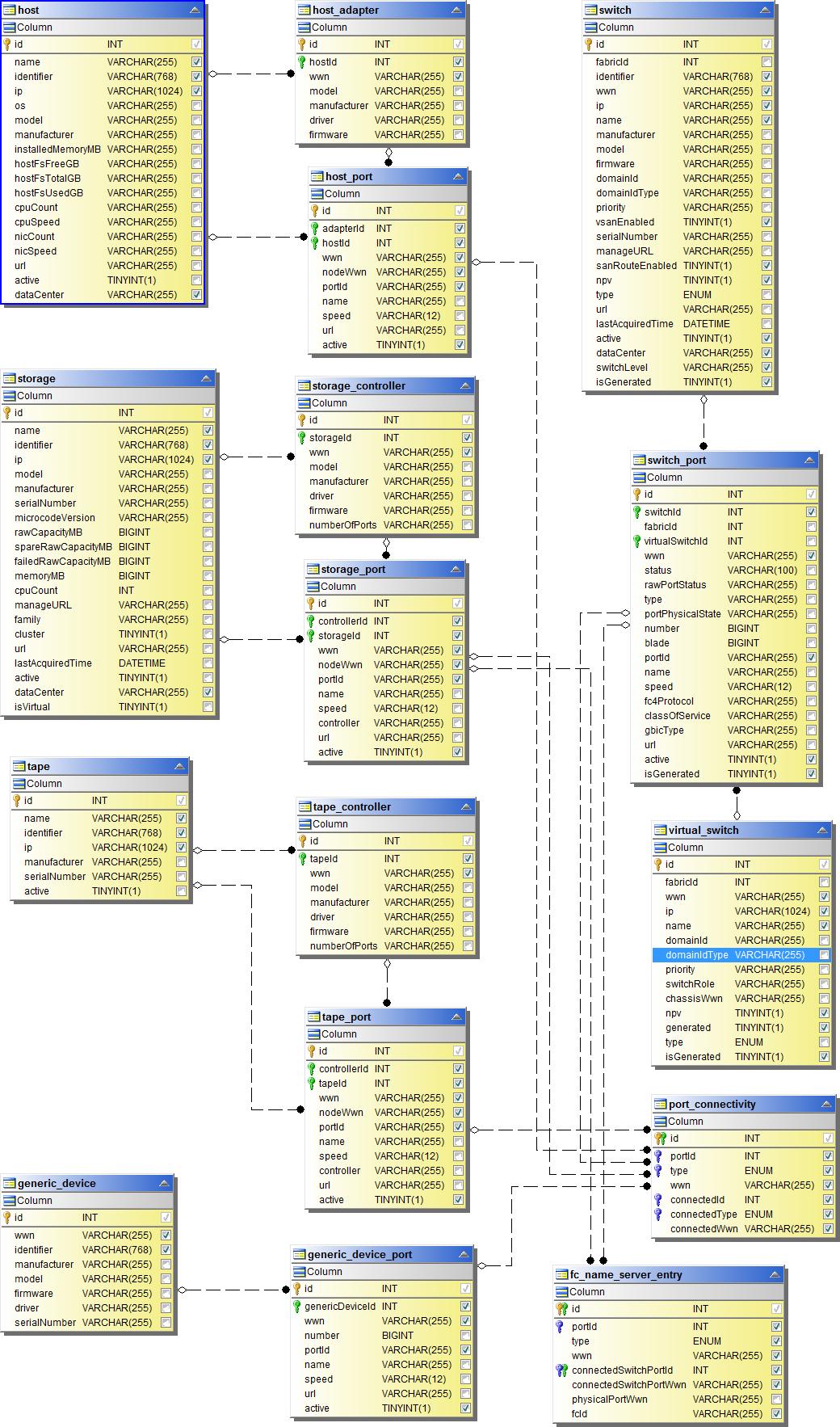
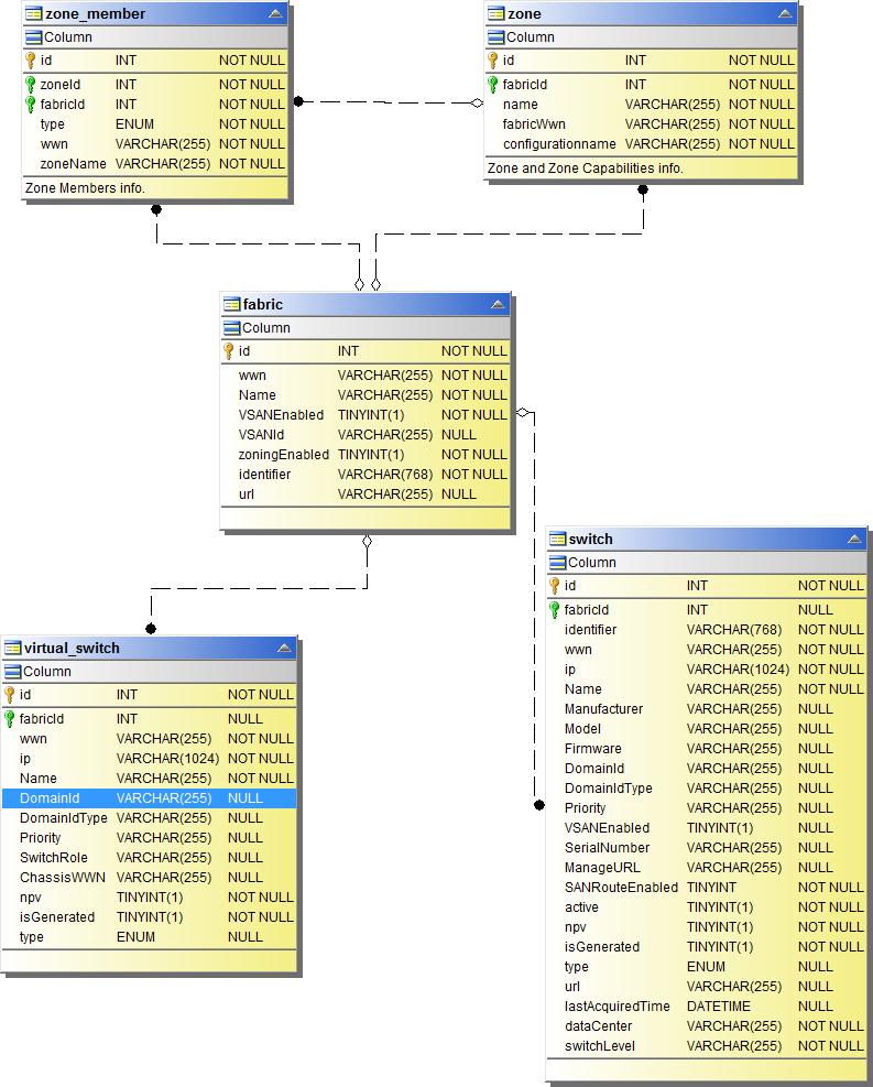
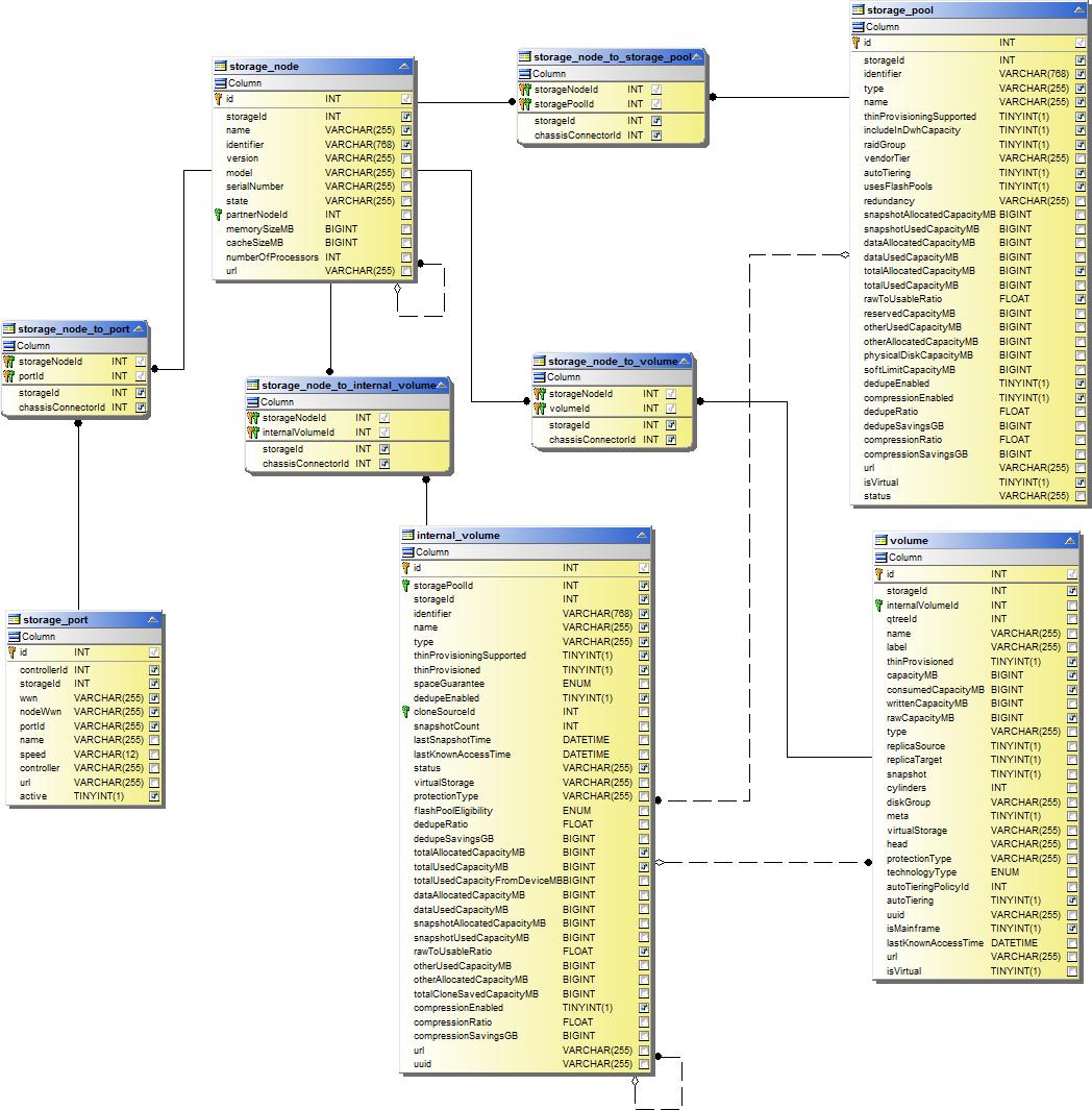
在庫データマート
次の画像は在庫データマートを説明しています。
アノテーション

アプリケーション

Kubernetes メトリクス

Kubernetes クラスターメトリクスの事実

Kubernetes 名前空間メトリクスの事実

Kubernetes ノードメトリクスの事実

Kubernetes PVC メトリクスの事実

Kubernetes ワークロード メトリクスの事実

NAS

パスと違反

ポート接続

SANファブリック

ストレージ

ストレージ ノード

VM

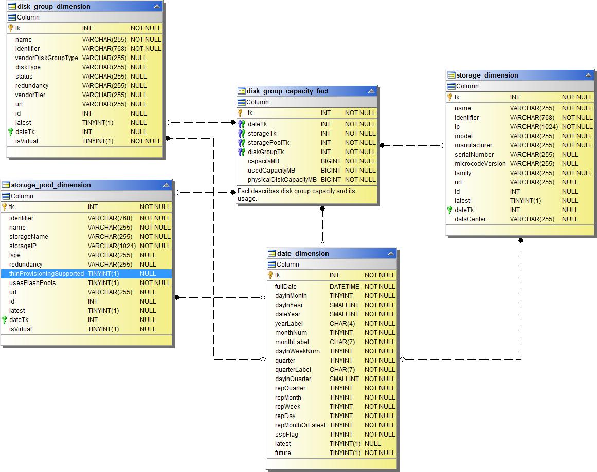
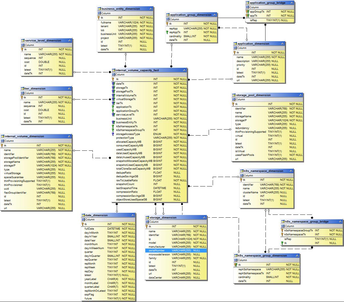
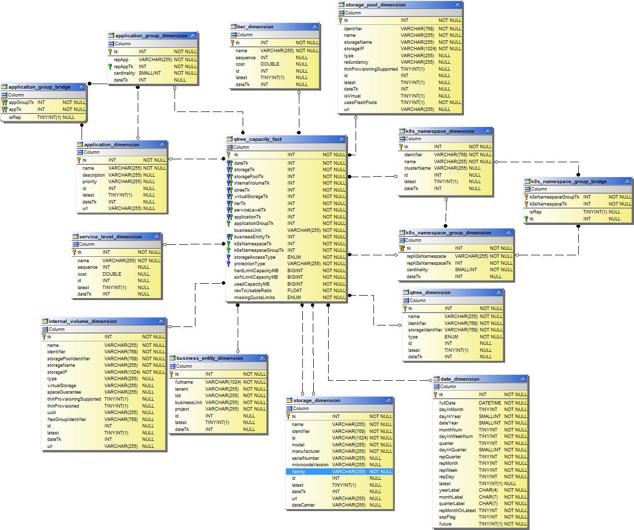
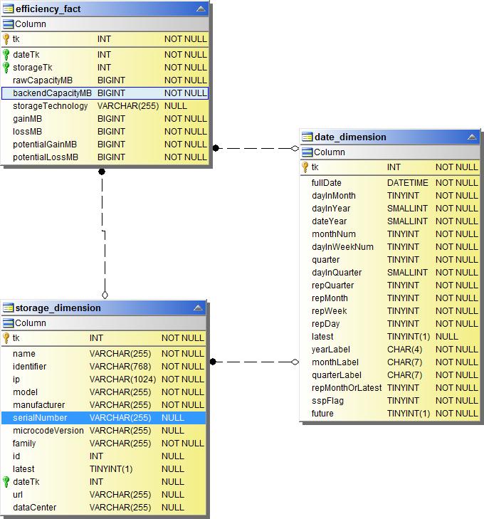
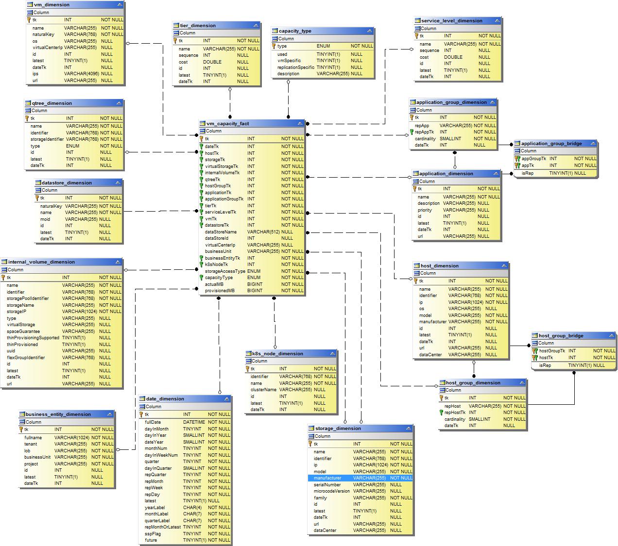
容量データマート
次の画像は容量データマートを説明しています。
チャージバック

ディスクグループ容量

ファイルシステムの使用率

内部容積容量

Kubernetes PV 容量

ポート容量

Qtree容量

ストレージ容量効率

Storage and Storage Pool Capacity

ストレージノード容量

VM容量

ボリューム容量

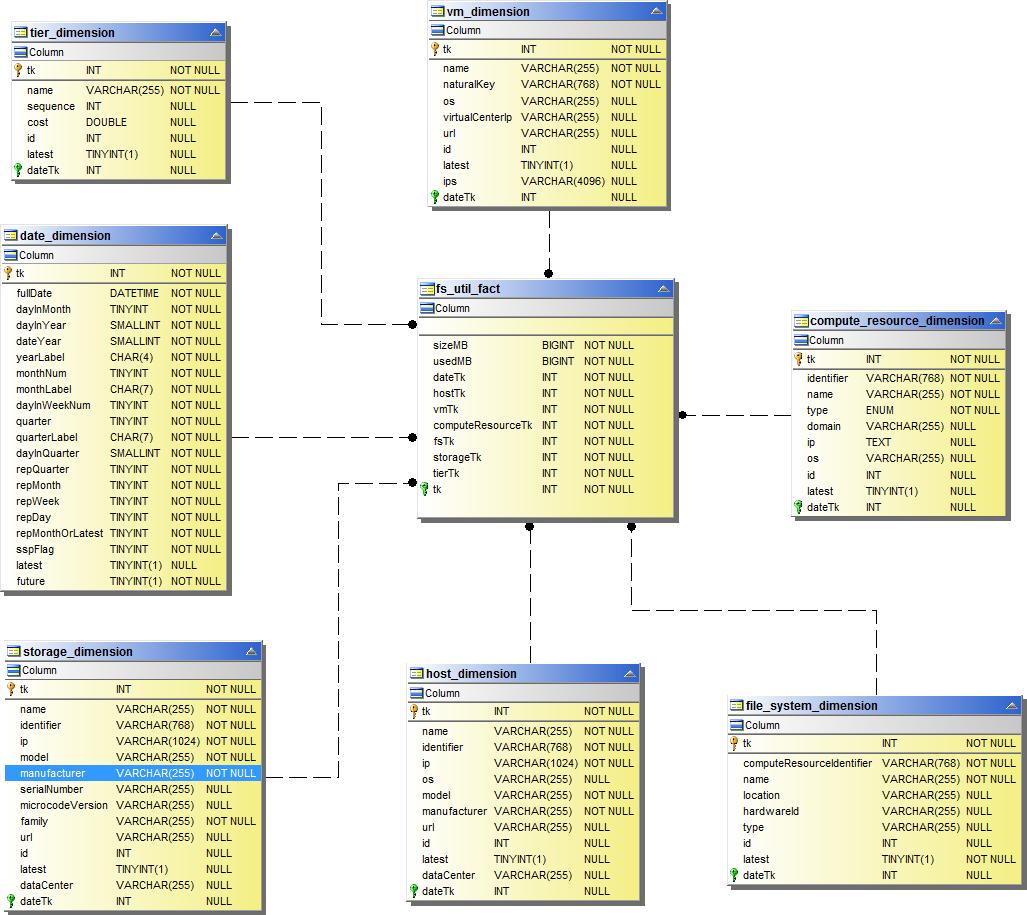
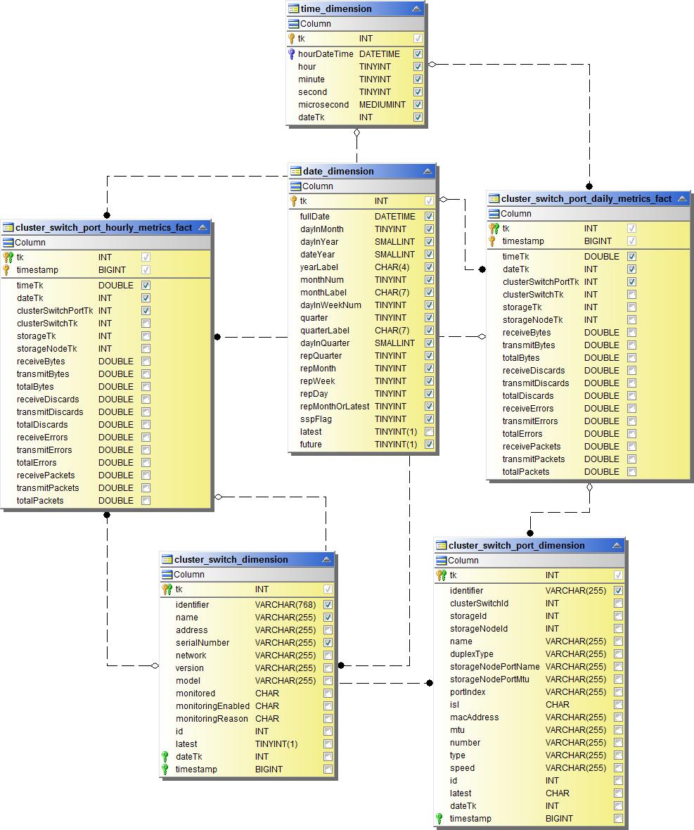
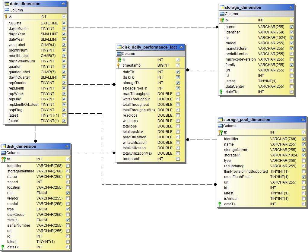
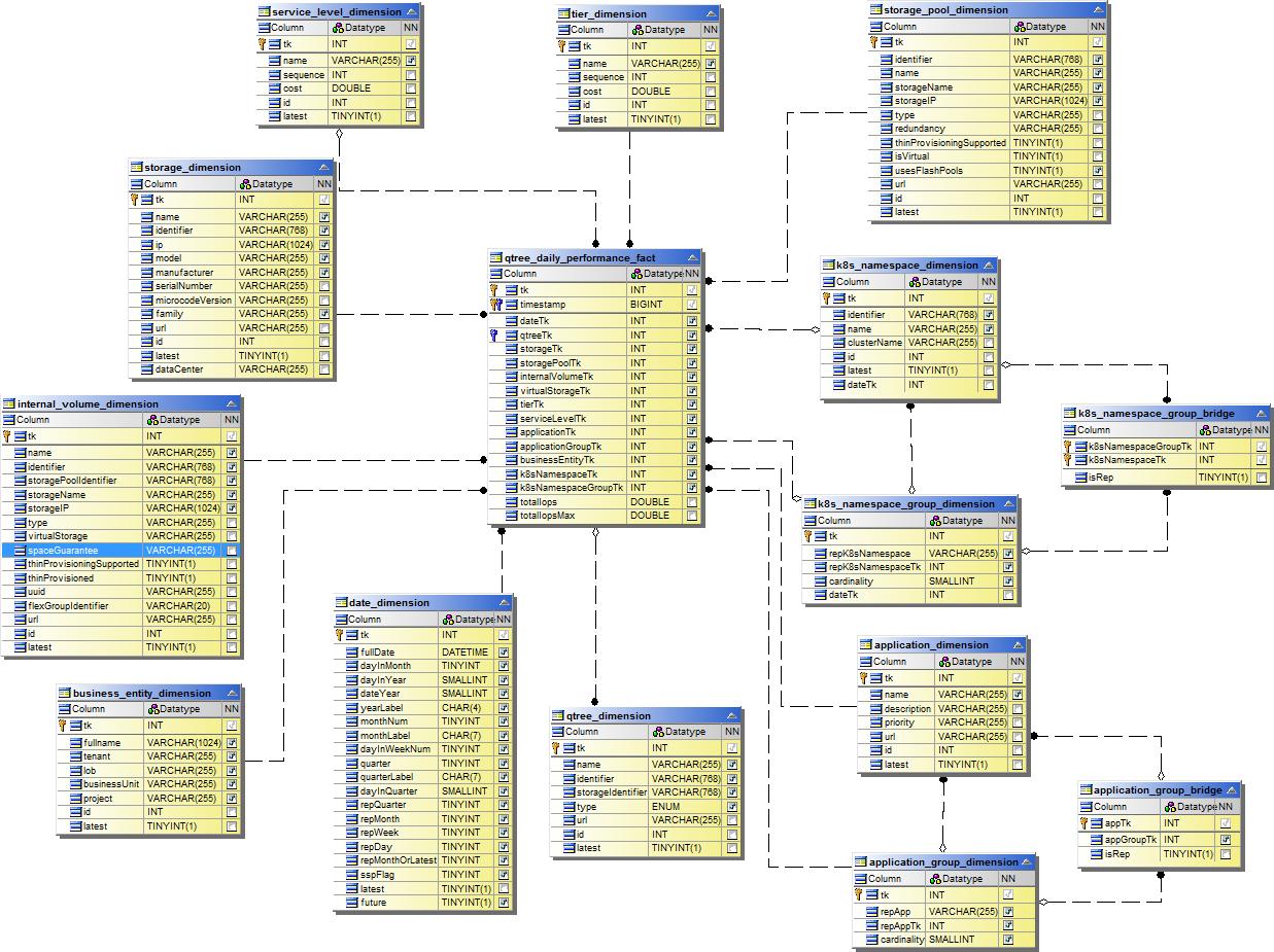
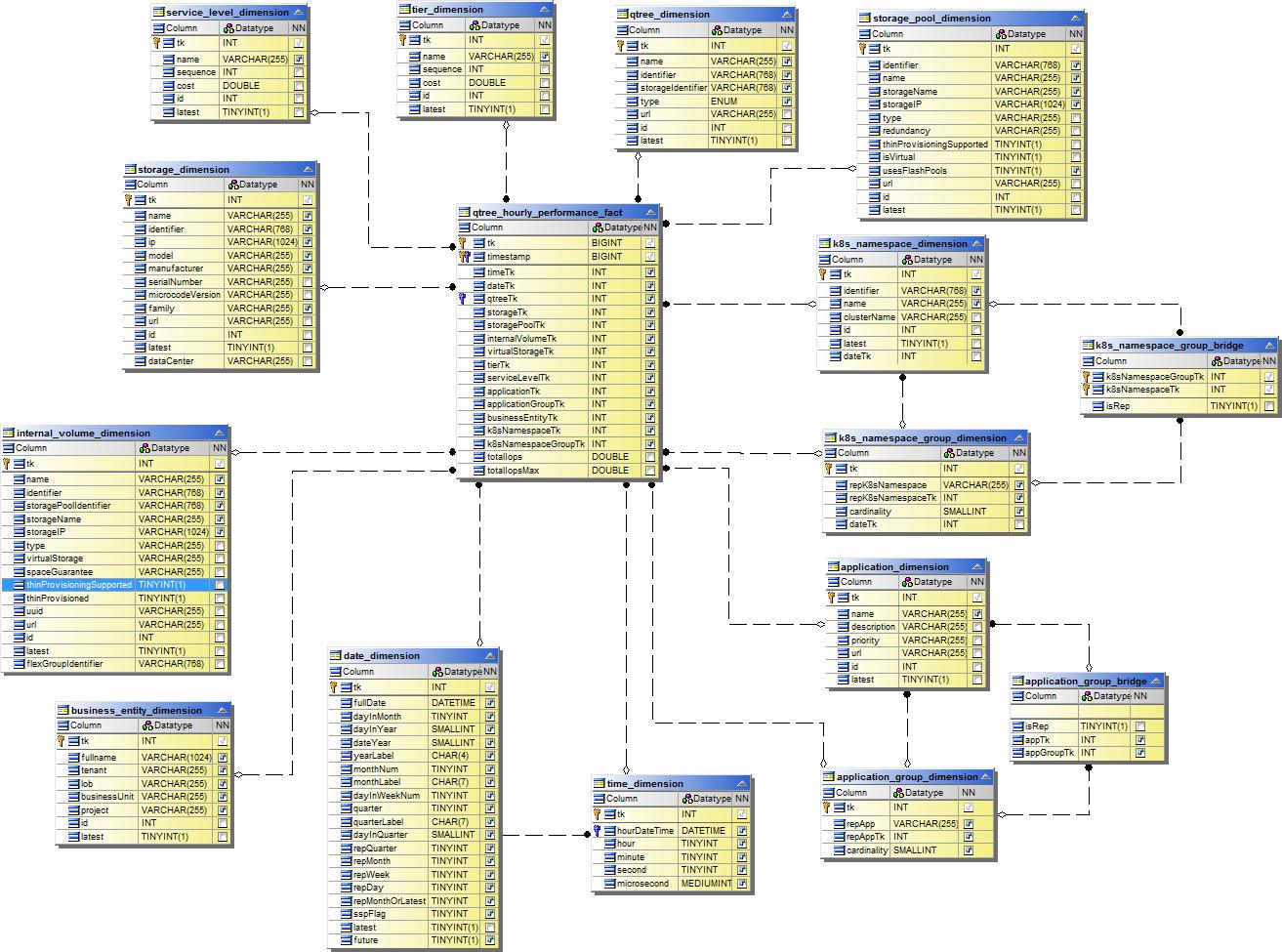
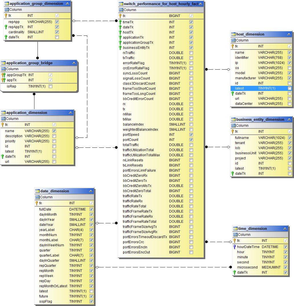
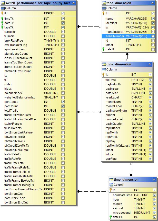
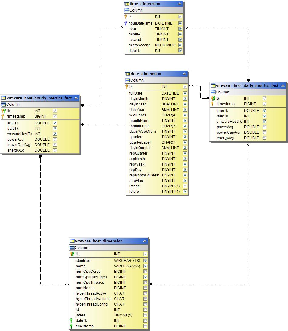
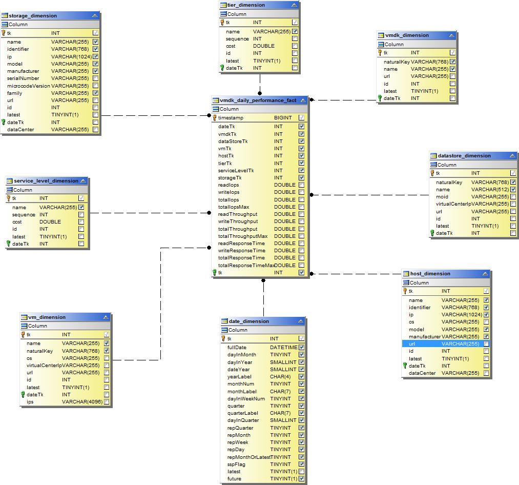
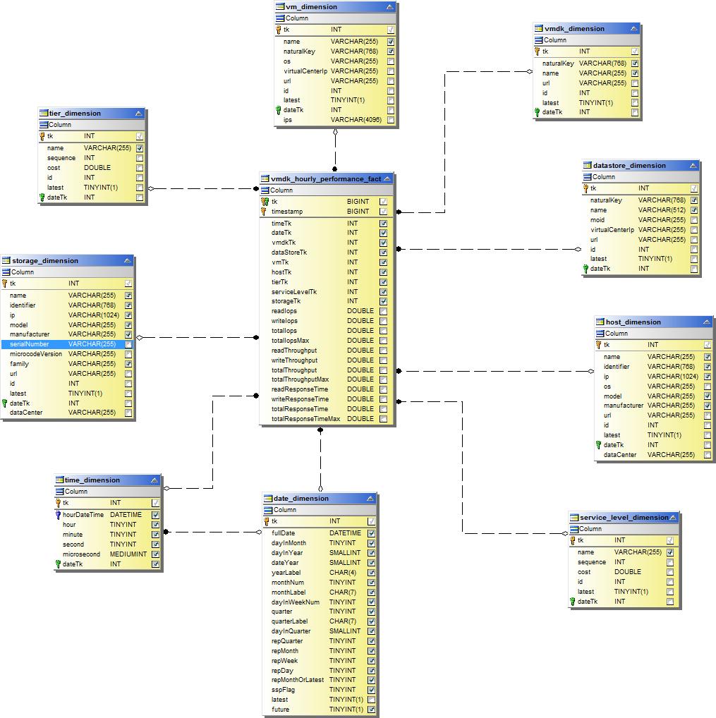
パフォーマンスデータマート
次の画像はパフォーマンス データマートを説明しています。
アプリケーションボリュームの時間別パフォーマンス

クラスタスイッチのパフォーマンス

ディスクの1日あたりパフォーマンス

ディスクの時間別パフォーマンス

ホストの時間別パフォーマンス

ホストVMの毎日のパフォーマンス

ホストVMの時間別パフォーマンス

内部容積の1時間当たりのパフォーマンス

内部ボリュームの日々のパフォーマンス

Qtree デイリーパフォーマンス

Qtree 時間別パフォーマンス

ストレージノードの日々のパフォーマンス

ストレージノードの時間別パフォーマンス

ホストのスイッチ時間別パフォーマンス

ポートのスイッチ時間別パフォーマンス

ストレージのスイッチ時間別パフォーマンス

テープのスイッチ時間別パフォーマンス

VMパフォーマンス

ホストのVM日次パフォーマンス

ホストのVM時間別パフォーマンス

ホストのVM日次パフォーマンス

ホストのVM時間別パフォーマンス

VMDK の日々のパフォーマンス

VMDK の時間別パフォーマンス

ボリューム時間別パフォーマンス

取引量日次パフォーマンス
